List Users
White list
Operating system: Centos 7
Web server: Nginx+php-fpm
Database: Postgresql 10
PHP version: PHP 7.2.24
Nextcloud version: (see Nextcloud admin page)
Updated from an older Nextcloud/ownCloud or fresh install:
Update
Where did you install Nextcloud from:
Signing status:
Signing status
Login as admin user into your Nextcloud and access
http://example.com/index.php/settings/integrity/failed
paste the results here.
No errors have been found.
List of activated apps:
App list
If you have access to your command line run e.g.:
sudo -u www-data php occ app:list
from within your Nextcloud installation folder
Nextcloud configuration:
Config report
If you have access to your command line run e.g.:
sudo -u www-data php occ config:list system
from within your Nextcloud installation folder
or
Insert your config.php content here.
Make sure to remove all sensitive content such as passwords. (e.g. database password, passwordsalt, secret, smtp password, …)
{
"system": {
"instanceid": "REMOVED SENSITIVE VALUE",
"passwordsalt": "REMOVED SENSITIVE VALUE",
"secret": "REMOVED SENSITIVE VALUE",
"trusted_domains": [
"data01.mydomen.ru",
"ds-SERVER01p.mydomen.ru",
"ds-SERVER02p.mydomen.ru:8080",
"ds-SERVER03p",
"m1-SERVER01p",
"m1-SERVER02p.mydomen.ru",
"m1-SERVER03p.mydomen.ru:8080"
],
"datadirectory": "REMOVED SENSITIVE VALUE",
"dbtype": "pgsql",
"version": "17.0.1.1",
"dbname": "REMOVED SENSITIVE VALUE",
"dbhost": "REMOVED SENSITIVE VALUE",
"dbport": "7450",
"dbuser": "REMOVED SENSITIVE VALUE",
"dbpassword": "REMOVED SENSITIVE VALUE",
"dbtableprefix": "oc_",
"session_lifetime": 86400,
"remember_login_cookie_lifetime": 86400,
"session_keepalive": false,
"default_language": "ru",
"installed": true,
"mail_from_address": "REMOVED SENSITIVE VALUE",
"mail_smtpmode": "smtp",
"mail_smtpauthtype": "LOGIN",
"mail_domain": "REMOVED SENSITIVE VALUE",
"loglevel": 0,
"maintenance": false,
"mail_smtphost": "REMOVED SENSITIVE VALUE",
"mail_smtpport": "25",
"skeletondirectory": "",
"versions_retention_obligation": "7,auto",
"has_internet_connection": true,
"log_rotate_size": "104857600",
"updatechecker": true,
"theme": "",
"filelocking.enabled": true,
"updater.release.channel": "stable",
"memcache.locking": "\OC\Memcache\Redis",
"memcache.local": "\OC\Memcache\Redis",
"redis": {
"host": "REMOVED SENSITIVE VALUE",
"port": 6379,
"timeout": 0,
"password": "REMOVED SENSITIVE VALUE"
},
"overwrite.cli.url": "http:\/\/ds-SERVERp.mydomen.ru:8090",
"mail_smtpauth": 1,
"mail_sendmailmode": "smtp",
"mail_smtpname": "REMOVED SENSITIVE VALUE",
"mail_smtppassword": "REMOVED SENSITIVE VALUE"
}
}
Are you using external storage, if yes which one: local/smb/sftp/...
Are you using encryption: yes/no
Are you using an external user-backend, if yes which one: LDAP/ActiveDirectory/Webdav/...
LDAP config
With access to your command line run e.g.:
sudo -u www-data php occ ldap:show-config
from within your Nextcloud installation folder
Without access to your command line download the data/owncloud.db to your local
computer or access your SQL server remotely and run the select query:
SELECT * FROM `oc_appconfig` WHERE `appid` = 'user_ldap';
Eventually replace sensitive data as the name/IP-address of your LDAP server or groups.
Browser:
Google Chrome
Operating system:
Windows 10
Web server error log
No log....
Nextcloud log
No logs.
Browser log
Wait
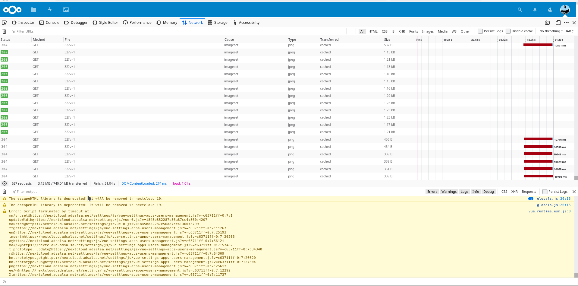
ocs/v2.php/cloud/users/details?offset=0&limit=25&search=
Thank you for reporting this issue :+1:
I will need your browser console log to investigate this issue. Open your console, reload your page and/or do the action leading to this issue and copy/paste the log in this thread.
How to access your browser console (Click to expand)
Thank you for reporting this issue 👍
I will need your browser console log to investigate this issue. Open your console, reload your page and/or do the action leading to this issue and copy/paste the log in this thread.
How to access your browser console (Click to expand)
Chrome log
JQMIGRATE: Migrate is installed, version 1.4.1
main.js?v=135e2e93-45:1095 oc_config is deprecated: use OC.config instead
He @ main.js?v=135e2e93-45:1095
get @ main.js?v=135e2e93-45:1095
mounted @ notifications.js?v=135e2e93-45:14
Wt @ notifications.js?v=135e2e93-45:7
rn @ notifications.js?v=135e2e93-45:7
insert @ notifications.js?v=135e2e93-45:7
A @ notifications.js?v=135e2e93-45:7
(anonymous) @ notifications.js?v=135e2e93-45:7
t._update @ notifications.js?v=135e2e93-45:7
r @ notifications.js?v=135e2e93-45:7
mn.get @ notifications.js?v=135e2e93-45:7
mn @ notifications.js?v=135e2e93-45:7
(anonymous) @ notifications.js?v=135e2e93-45:7
On.$mount @ notifications.js?v=135e2e93-45:7
On.$mount @ notifications.js?v=135e2e93-45:7
t._init @ notifications.js?v=135e2e93-45:7
On @ notifications.js?v=135e2e93-45:7
(anonymous) @ notifications.js?v=135e2e93-45:34
n @ notifications.js?v=135e2e93-45:1
(anonymous) @ notifications.js?v=135e2e93-45:1
(anonymous) @ notifications.js?v=135e2e93-45:1
DevTools failed to parse SourceMap: http://nextcloud/core/js/dist/main.js.map
main.js?v=135e2e93-45:299 session heartbeat disabled
users:1 [DOM] Password forms should have (optionally hidden) username fields for accessibility: (More info: https://goo.gl/9p2vKq) <form id="sudo-login-form" class="hidden">…</form>
DevTools failed to parse SourceMap: http://nextcloud/core/js/dist/share_backend.js.map
notifications.js?v=135e2e93-45:7 XHR finished loading: GET "http://nextcloud/ocs/v2.php/apps/notifications/api/v2/notifications".
(anonymous) @ notifications.js?v=135e2e93-45:7
t.exports @ notifications.js?v=135e2e93-45:7
t.exports @ notifications.js?v=135e2e93-45:14
Promise.then (async)
s.request @ notifications.js?v=135e2e93-45:14
s.<computed> @ notifications.js?v=135e2e93-45:14
(anonymous) @ notifications.js?v=135e2e93-45:7
_fetch @ notifications.js?v=135e2e93-45:14
mounted @ notifications.js?v=135e2e93-45:14
Wt @ notifications.js?v=135e2e93-45:7
rn @ notifications.js?v=135e2e93-45:7
insert @ notifications.js?v=135e2e93-45:7
A @ notifications.js?v=135e2e93-45:7
(anonymous) @ notifications.js?v=135e2e93-45:7
t._update @ notifications.js?v=135e2e93-45:7
r @ notifications.js?v=135e2e93-45:7
mn.get @ notifications.js?v=135e2e93-45:7
mn @ notifications.js?v=135e2e93-45:7
(anonymous) @ notifications.js?v=135e2e93-45:7
On.$mount @ notifications.js?v=135e2e93-45:7
On.$mount @ notifications.js?v=135e2e93-45:7
t._init @ notifications.js?v=135e2e93-45:7
On @ notifications.js?v=135e2e93-45:7
(anonymous) @ notifications.js?v=135e2e93-45:34
n @ notifications.js?v=135e2e93-45:1
(anonymous) @ notifications.js?v=135e2e93-45:1
(anonymous) @ notifications.js?v=135e2e93-45:1
DevTools failed to parse SourceMap: http://nextcloud/apps/files_videoplayer/js/main.js.map
DevTools failed to parse SourceMap: http://nextcloud/apps/notifications/js/notifications.js.map
DevTools failed to parse SourceMap: http://nextcloud/settings/js/vue-settings-apps-users-management.js.map?v=a5012a762fb0cd86f981
DevTools failed to parse SourceMap: http://nextcloud/settings/js/vue-0.js.map?v=1845b852287e56a87cc4
search.js?v=135e2e93-45:67 New search handler registered
DevTools failed to parse SourceMap: http://nextcloud/settings/js/vue-6.js.map?v=fb71c2162a02f7b19fd3
vue-6.js?v=fb71c2162a02f7b19fd3:7 [Violation] 'setTimeout' handler took 78ms
[Violation] Forced reflow while executing JavaScript took 76ms
[Violation] Forced reflow while executing JavaScript took 76ms
6main.js?v=135e2e93-45:1095 The escapeHTML library is deprecated! It will be removed in nextcloud 19.
He @ main.js?v=135e2e93-45:1095
i @ main.js?v=135e2e93-45:1095
(anonymous) @ main.js?v=135e2e93-45:168
(anonymous) @ main.js?v=135e2e93-45:168
translate @ main.js?v=135e2e93-45:168
O @ main.js?v=135e2e93-45:25
(anonymous) @ main.js?v=135e2e93-45:25
(anonymous) @ main.js?v=135e2e93-45:25
usedSpace @ vue-6.js?v=fb71c2162a02f7b19fd3:7
hn.get @ vue-settings-apps-users-management.js?v=135e2e93-45:7
hn.evaluate @ vue-settings-apps-users-management.js?v=135e2e93-45:7
(anonymous) @ vue-settings-apps-users-management.js?v=135e2e93-45:7
(anonymous) @ vue-6.js?v=fb71c2162a02f7b19fd3:7
t._render @ vue-settings-apps-users-management.js?v=135e2e93-45:7
r @ vue-settings-apps-users-management.js?v=135e2e93-45:7
hn.get @ vue-settings-apps-users-management.js?v=135e2e93-45:7
hn @ vue-settings-apps-users-management.js?v=135e2e93-45:7
t @ vue-settings-apps-users-management.js?v=135e2e93-45:7
An.$mount @ vue-settings-apps-users-management.js?v=135e2e93-45:7
init @ vue-settings-apps-users-management.js?v=135e2e93-45:7
(anonymous) @ vue-settings-apps-users-management.js?v=135e2e93-45:7
l @ vue-settings-apps-users-management.js?v=135e2e93-45:7
b @ vue-settings-apps-users-management.js?v=135e2e93-45:7
(anonymous) @ vue-settings-apps-users-management.js?v=135e2e93-45:7
C @ vue-settings-apps-users-management.js?v=135e2e93-45:7
(anonymous) @ vue-settings-apps-users-management.js?v=135e2e93-45:7
t._update @ vue-settings-apps-users-management.js?v=135e2e93-45:7
r @ vue-settings-apps-users-management.js?v=135e2e93-45:7
hn.get @ vue-settings-apps-users-management.js?v=135e2e93-45:7
hn.run @ vue-settings-apps-users-management.js?v=135e2e93-45:7
pn @ vue-settings-apps-users-management.js?v=135e2e93-45:7
(anonymous) @ vue-settings-apps-users-management.js?v=135e2e93-45:7
Xt @ vue-settings-apps-users-management.js?v=135e2e93-45:7
Promise.then (async)
Gt @ vue-settings-apps-users-management.js?v=135e2e93-45:7
ee @ vue-settings-apps-users-management.js?v=135e2e93-45:7
(anonymous) @ vue-settings-apps-users-management.js?v=135e2e93-45:7
hn.update @ vue-settings-apps-users-management.js?v=135e2e93-45:7
lt.notify @ vue-settings-apps-users-management.js?v=135e2e93-45:7
set @ vue-settings-apps-users-management.js?v=135e2e93-45:7
appendUsers @ vue-settings-apps-users-management.js?v=135e2e93-45:67
(anonymous) @ vue-settings-apps-users-management.js?v=135e2e93-45:32
(anonymous) @ vue-settings-apps-users-management.js?v=135e2e93-45:38
(anonymous) @ vue-settings-apps-users-management.js?v=135e2e93-45:38
u._withCommit @ vue-settings-apps-users-management.js?v=135e2e93-45:38
u.commit @ vue-settings-apps-users-management.js?v=135e2e93-45:38
commit @ vue-settings-apps-users-management.js?v=135e2e93-45:32
(anonymous) @ vue-settings-apps-users-management.js?v=135e2e93-45:67
Promise.then (async)
getUsers @ vue-settings-apps-users-management.js?v=135e2e93-45:67
(anonymous) @ vue-settings-apps-users-management.js?v=135e2e93-45:32
u.dispatch @ vue-settings-apps-users-management.js?v=135e2e93-45:38
dispatch @ vue-settings-apps-users-management.js?v=135e2e93-45:32
infiniteHandler @ vue-6.js?v=fb71c2162a02f7b19fd3:7
zt @ vue-settings-apps-users-management.js?v=135e2e93-45:7
n @ vue-settings-apps-users-management.js?v=135e2e93-45:7
zt @ vue-settings-apps-users-management.js?v=135e2e93-45:7
t.$emit @ vue-settings-apps-users-management.js?v=135e2e93-45:7
attemptLoad @ vue-6.js?v=fb71c2162a02f7b19fd3:7
scrollHandler @ vue-6.js?v=fb71c2162a02f7b19fd3:7
(anonymous) @ vue-6.js?v=fb71c2162a02f7b19fd3:7
setTimeout (async)
mounted @ vue-6.js?v=fb71c2162a02f7b19fd3:7
zt @ vue-settings-apps-users-management.js?v=135e2e93-45:7
en @ vue-settings-apps-users-management.js?v=135e2e93-45:7
insert @ vue-settings-apps-users-management.js?v=135e2e93-45:7
A @ vue-settings-apps-users-management.js?v=135e2e93-45:7
(anonymous) @ vue-settings-apps-users-management.js?v=135e2e93-45:7
t._update @ vue-settings-apps-users-management.js?v=135e2e93-45:7
r @ vue-settings-apps-users-management.js?v=135e2e93-45:7
hn.get @ vue-settings-apps-users-management.js?v=135e2e93-45:7
hn.run @ vue-settings-apps-users-management.js?v=135e2e93-45:7
pn @ vue-settings-apps-users-management.js?v=135e2e93-45:7
(anonymous) @ vue-settings-apps-users-management.js?v=135e2e93-45:7
Xt @ vue-settings-apps-users-management.js?v=135e2e93-45:7
Promise.then (async)
Gt @ vue-settings-apps-users-management.js?v=135e2e93-45:7
ee @ vue-settings-apps-users-management.js?v=135e2e93-45:7
(anonymous) @ vue-settings-apps-users-management.js?v=135e2e93-45:7
hn.update @ vue-settings-apps-users-management.js?v=135e2e93-45:7
lt.notify @ vue-settings-apps-users-management.js?v=135e2e93-45:7
set @ vue-settings-apps-users-management.js?v=135e2e93-45:7
(anonymous) @ vue-settings-apps-users-management.js?v=135e2e93-45:45
(anonymous) @ vue-settings-apps-users-management.js?v=135e2e93-45:45
Pt.updateRoute @ vue-settings-apps-users-management.js?v=135e2e93-45:45
(anonymous) @ vue-settings-apps-users-management.js?v=135e2e93-45:45
(anonymous) @ vue-settings-apps-users-management.js?v=135e2e93-45:45
r @ vue-settings-apps-users-management.js?v=135e2e93-45:45
r @ vue-settings-apps-users-management.js?v=135e2e93-45:45
At @ vue-settings-apps-users-management.js?v=135e2e93-45:45
(anonymous) @ vue-settings-apps-users-management.js?v=135e2e93-45:45
r @ vue-settings-apps-users-management.js?v=135e2e93-45:45
(anonymous) @ vue-settings-apps-users-management.js?v=135e2e93-45:45
(anonymous) @ vue-settings-apps-users-management.js?v=135e2e93-45:45
(anonymous) @ vue-settings-apps-users-management.js?v=135e2e93-45:45
(anonymous) @ vue-settings-apps-users-management.js?v=135e2e93-45:45
Promise.then (async)
(anonymous) @ vue-settings-apps-users-management.js?v=135e2e93-45:45
(anonymous) @ vue-settings-apps-users-management.js?v=135e2e93-45:45
(anonymous) @ vue-settings-apps-users-management.js?v=135e2e93-45:45
St @ vue-settings-apps-users-management.js?v=135e2e93-45:45
(anonymous) @ vue-settings-apps-users-management.js?v=135e2e93-45:45
d @ vue-settings-apps-users-management.js?v=135e2e93-45:45
r @ vue-settings-apps-users-management.js?v=135e2e93-45:45
r @ vue-settings-apps-users-management.js?v=135e2e93-45:45
At @ vue-settings-apps-users-management.js?v=135e2e93-45:45
Pt.confirmTransition @ vue-settings-apps-users-management.js?v=135e2e93-45:45
Pt.transitionTo @ vue-settings-apps-users-management.js?v=135e2e93-45:45
Ht.init @ vue-settings-apps-users-management.js?v=135e2e93-45:45
beforeCreate @ vue-settings-apps-users-management.js?v=135e2e93-45:45
zt @ vue-settings-apps-users-management.js?v=135e2e93-45:7
en @ vue-settings-apps-users-management.js?v=135e2e93-45:7
t._init @ vue-settings-apps-users-management.js?v=135e2e93-45:7
An @ vue-settings-apps-users-management.js?v=135e2e93-45:7
(anonymous) @ vue-settings-apps-users-management.js?v=135e2e93-45:112
o @ vue-settings-apps-users-management.js?v=135e2e93-45:1
(anonymous) @ vue-settings-apps-users-management.js?v=135e2e93-45:1
(anonymous) @ vue-settings-apps-users-management.js?v=135e2e93-45:1
Show 3 more frames
main.js?v=135e2e93-45:1095 The escapeHTML library is deprecated! It will be removed in nextcloud 19.
He @ main.js?v=135e2e93-45:1095
i @ main.js?v=135e2e93-45:1095
(anonymous) @ main.js?v=135e2e93-45:168
(anonymous) @ main.js?v=135e2e93-45:168
translate @ main.js?v=135e2e93-45:168
O @ main.js?v=135e2e93-45:25
(anonymous) @ main.js?v=135e2e93-45:25
(anonymous) @ main.js?v=135e2e93-45:25
usedSpace @ vue-6.js?v=fb71c2162a02f7b19fd3:7
hn.get @ vue-settings-apps-users-management.js?v=135e2e93-45:7
hn.evaluate @ vue-settings-apps-users-management.js?v=135e2e93-45:7
(anonymous) @ vue-settings-apps-users-management.js?v=135e2e93-45:7
(anonymous) @ vue-6.js?v=fb71c2162a02f7b19fd3:7
t._render @ vue-settings-apps-users-management.js?v=135e2e93-45:7
r @ vue-settings-apps-users-management.js?v=135e2e93-45:7
hn.get @ vue-settings-apps-users-management.js?v=135e2e93-45:7
hn @ vue-settings-apps-users-management.js?v=135e2e93-45:7
t @ vue-settings-apps-users-management.js?v=135e2e93-45:7
An.$mount @ vue-settings-apps-users-management.js?v=135e2e93-45:7
init @ vue-settings-apps-users-management.js?v=135e2e93-45:7
(anonymous) @ vue-settings-apps-users-management.js?v=135e2e93-45:7
l @ vue-settings-apps-users-management.js?v=135e2e93-45:7
b @ vue-settings-apps-users-management.js?v=135e2e93-45:7
(anonymous) @ vue-settings-apps-users-management.js?v=135e2e93-45:7
C @ vue-settings-apps-users-management.js?v=135e2e93-45:7
(anonymous) @ vue-settings-apps-users-management.js?v=135e2e93-45:7
t._update @ vue-settings-apps-users-management.js?v=135e2e93-45:7
r @ vue-settings-apps-users-management.js?v=135e2e93-45:7
hn.get @ vue-settings-apps-users-management.js?v=135e2e93-45:7
hn.run @ vue-settings-apps-users-management.js?v=135e2e93-45:7
pn @ vue-settings-apps-users-management.js?v=135e2e93-45:7
(anonymous) @ vue-settings-apps-users-management.js?v=135e2e93-45:7
Xt @ vue-settings-apps-users-management.js?v=135e2e93-45:7
Promise.then (async)
Gt @ vue-settings-apps-users-management.js?v=135e2e93-45:7
ee @ vue-settings-apps-users-management.js?v=135e2e93-45:7
(anonymous) @ vue-settings-apps-users-management.js?v=135e2e93-45:7
hn.update @ vue-settings-apps-users-management.js?v=135e2e93-45:7
lt.notify @ vue-settings-apps-users-management.js?v=135e2e93-45:7
set @ vue-settings-apps-users-management.js?v=135e2e93-45:7
appendUsers @ vue-settings-apps-users-management.js?v=135e2e93-45:67
(anonymous) @ vue-settings-apps-users-management.js?v=135e2e93-45:32
(anonymous) @ vue-settings-apps-users-management.js?v=135e2e93-45:38
(anonymous) @ vue-settings-apps-users-management.js?v=135e2e93-45:38
u._withCommit @ vue-settings-apps-users-management.js?v=135e2e93-45:38
u.commit @ vue-settings-apps-users-management.js?v=135e2e93-45:38
commit @ vue-settings-apps-users-management.js?v=135e2e93-45:32
(anonymous) @ vue-settings-apps-users-management.js?v=135e2e93-45:67
Promise.then (async)
getUsers @ vue-settings-apps-users-management.js?v=135e2e93-45:67
(anonymous) @ vue-settings-apps-users-management.js?v=135e2e93-45:32
u.dispatch @ vue-settings-apps-users-management.js?v=135e2e93-45:38
dispatch @ vue-settings-apps-users-management.js?v=135e2e93-45:32
infiniteHandler @ vue-6.js?v=fb71c2162a02f7b19fd3:7
zt @ vue-settings-apps-users-management.js?v=135e2e93-45:7
n @ vue-settings-apps-users-management.js?v=135e2e93-45:7
zt @ vue-settings-apps-users-management.js?v=135e2e93-45:7
t.$emit @ vue-settings-apps-users-management.js?v=135e2e93-45:7
attemptLoad @ vue-6.js?v=fb71c2162a02f7b19fd3:7
scrollHandler @ vue-6.js?v=fb71c2162a02f7b19fd3:7
(anonymous) @ vue-6.js?v=fb71c2162a02f7b19fd3:7
setTimeout (async)
mounted @ vue-6.js?v=fb71c2162a02f7b19fd3:7
zt @ vue-settings-apps-users-management.js?v=135e2e93-45:7
en @ vue-settings-apps-users-management.js?v=135e2e93-45:7
insert @ vue-settings-apps-users-management.js?v=135e2e93-45:7
A @ vue-settings-apps-users-management.js?v=135e2e93-45:7
(anonymous) @ vue-settings-apps-users-management.js?v=135e2e93-45:7
t._update @ vue-settings-apps-users-management.js?v=135e2e93-45:7
r @ vue-settings-apps-users-management.js?v=135e2e93-45:7
hn.get @ vue-settings-apps-users-management.js?v=135e2e93-45:7
hn.run @ vue-settings-apps-users-management.js?v=135e2e93-45:7
pn @ vue-settings-apps-users-management.js?v=135e2e93-45:7
(anonymous) @ vue-settings-apps-users-management.js?v=135e2e93-45:7
Xt @ vue-settings-apps-users-management.js?v=135e2e93-45:7
Promise.then (async)
Gt @ vue-settings-apps-users-management.js?v=135e2e93-45:7
ee @ vue-settings-apps-users-management.js?v=135e2e93-45:7
(anonymous) @ vue-settings-apps-users-management.js?v=135e2e93-45:7
hn.update @ vue-settings-apps-users-management.js?v=135e2e93-45:7
lt.notify @ vue-settings-apps-users-management.js?v=135e2e93-45:7
set @ vue-settings-apps-users-management.js?v=135e2e93-45:7
(anonymous) @ vue-settings-apps-users-management.js?v=135e2e93-45:45
(anonymous) @ vue-settings-apps-users-management.js?v=135e2e93-45:45
Pt.updateRoute @ vue-settings-apps-users-management.js?v=135e2e93-45:45
(anonymous) @ vue-settings-apps-users-management.js?v=135e2e93-45:45
(anonymous) @ vue-settings-apps-users-management.js?v=135e2e93-45:45
r @ vue-settings-apps-users-management.js?v=135e2e93-45:45
r @ vue-settings-apps-users-management.js?v=135e2e93-45:45
At @ vue-settings-apps-users-management.js?v=135e2e93-45:45
(anonymous) @ vue-settings-apps-users-management.js?v=135e2e93-45:45
r @ vue-settings-apps-users-management.js?v=135e2e93-45:45
(anonymous) @ vue-settings-apps-users-management.js?v=135e2e93-45:45
(anonymous) @ vue-settings-apps-users-management.js?v=135e2e93-45:45
(anonymous) @ vue-settings-apps-users-management.js?v=135e2e93-45:45
(anonymous) @ vue-settings-apps-users-management.js?v=135e2e93-45:45
Promise.then (async)
(anonymous) @ vue-settings-apps-users-management.js?v=135e2e93-45:45
(anonymous) @ vue-settings-apps-users-management.js?v=135e2e93-45:45
(anonymous) @ vue-settings-apps-users-management.js?v=135e2e93-45:45
St @ vue-settings-apps-users-management.js?v=135e2e93-45:45
(anonymous) @ vue-settings-apps-users-management.js?v=135e2e93-45:45
d @ vue-settings-apps-users-management.js?v=135e2e93-45:45
r @ vue-settings-apps-users-management.js?v=135e2e93-45:45
r @ vue-settings-apps-users-management.js?v=135e2e93-45:45
At @ vue-settings-apps-users-management.js?v=135e2e93-45:45
Pt.confirmTransition @ vue-settings-apps-users-management.js?v=135e2e93-45:45
Pt.transitionTo @ vue-settings-apps-users-management.js?v=135e2e93-45:45
Ht.init @ vue-settings-apps-users-management.js?v=135e2e93-45:45
beforeCreate @ vue-settings-apps-users-management.js?v=135e2e93-45:45
zt @ vue-settings-apps-users-management.js?v=135e2e93-45:7
en @ vue-settings-apps-users-management.js?v=135e2e93-45:7
t._init @ vue-settings-apps-users-management.js?v=135e2e93-45:7
An @ vue-settings-apps-users-management.js?v=135e2e93-45:7
(anonymous) @ vue-settings-apps-users-management.js?v=135e2e93-45:112
o @ vue-settings-apps-users-management.js?v=135e2e93-45:1
(anonymous) @ vue-settings-apps-users-management.js?v=135e2e93-45:1
(anonymous) @ vue-settings-apps-users-management.js?v=135e2e93-45:1
Show 3 more frames
3main.js?v=135e2e93-45:1095 The escapeHTML library is deprecated! It will be removed in nextcloud 19.
He @ main.js?v=135e2e93-45:1095
i @ main.js?v=135e2e93-45:1095
(anonymous) @ main.js?v=135e2e93-45:168
(anonymous) @ main.js?v=135e2e93-45:168
translate @ main.js?v=135e2e93-45:168
O @ main.js?v=135e2e93-45:25
(anonymous) @ main.js?v=135e2e93-45:25
(anonymous) @ main.js?v=135e2e93-45:25
usedSpace @ vue-6.js?v=fb71c2162a02f7b19fd3:7
hn.get @ vue-settings-apps-users-management.js?v=135e2e93-45:7
hn.evaluate @ vue-settings-apps-users-management.js?v=135e2e93-45:7
(anonymous) @ vue-settings-apps-users-management.js?v=135e2e93-45:7
(anonymous) @ vue-6.js?v=fb71c2162a02f7b19fd3:7
t._render @ vue-settings-apps-users-management.js?v=135e2e93-45:7
r @ vue-settings-apps-users-management.js?v=135e2e93-45:7
hn.get @ vue-settings-apps-users-management.js?v=135e2e93-45:7
hn @ vue-settings-apps-users-management.js?v=135e2e93-45:7
t @ vue-settings-apps-users-management.js?v=135e2e93-45:7
An.$mount @ vue-settings-apps-users-management.js?v=135e2e93-45:7
init @ vue-settings-apps-users-management.js?v=135e2e93-45:7
(anonymous) @ vue-settings-apps-users-management.js?v=135e2e93-45:7
l @ vue-settings-apps-users-management.js?v=135e2e93-45:7
b @ vue-settings-apps-users-management.js?v=135e2e93-45:7
(anonymous) @ vue-settings-apps-users-management.js?v=135e2e93-45:7
C @ vue-settings-apps-users-management.js?v=135e2e93-45:7
(anonymous) @ vue-settings-apps-users-management.js?v=135e2e93-45:7
t._update @ vue-settings-apps-users-management.js?v=135e2e93-45:7
r @ vue-settings-apps-users-management.js?v=135e2e93-45:7
hn.get @ vue-settings-apps-users-management.js?v=135e2e93-45:7
hn.run @ vue-settings-apps-users-management.js?v=135e2e93-45:7
pn @ vue-settings-apps-users-management.js?v=135e2e93-45:7
(anonymous) @ vue-settings-apps-users-management.js?v=135e2e93-45:7
Xt @ vue-settings-apps-users-management.js?v=135e2e93-45:7
Promise.then (async)
Gt @ vue-settings-apps-users-management.js?v=135e2e93-45:7
ee @ vue-settings-apps-users-management.js?v=135e2e93-45:7
(anonymous) @ vue-settings-apps-users-management.js?v=135e2e93-45:7
hn.update @ vue-settings-apps-users-management.js?v=135e2e93-45:7
lt.notify @ vue-settings-apps-users-management.js?v=135e2e93-45:7
set @ vue-settings-apps-users-management.js?v=135e2e93-45:7
appendUsers @ vue-settings-apps-users-management.js?v=135e2e93-45:67
(anonymous) @ vue-settings-apps-users-management.js?v=135e2e93-45:32
(anonymous) @ vue-settings-apps-users-management.js?v=135e2e93-45:38
(anonymous) @ vue-settings-apps-users-management.js?v=135e2e93-45:38
u._withCommit @ vue-settings-apps-users-management.js?v=135e2e93-45:38
u.commit @ vue-settings-apps-users-management.js?v=135e2e93-45:38
commit @ vue-settings-apps-users-management.js?v=135e2e93-45:32
(anonymous) @ vue-settings-apps-users-management.js?v=135e2e93-45:67
Promise.then (async)
getUsers @ vue-settings-apps-users-management.js?v=135e2e93-45:67
(anonymous) @ vue-settings-apps-users-management.js?v=135e2e93-45:32
u.dispatch @ vue-settings-apps-users-management.js?v=135e2e93-45:38
dispatch @ vue-settings-apps-users-management.js?v=135e2e93-45:32
infiniteHandler @ vue-6.js?v=fb71c2162a02f7b19fd3:7
zt @ vue-settings-apps-users-management.js?v=135e2e93-45:7
n @ vue-settings-apps-users-management.js?v=135e2e93-45:7
zt @ vue-settings-apps-users-management.js?v=135e2e93-45:7
t.$emit @ vue-settings-apps-users-management.js?v=135e2e93-45:7
attemptLoad @ vue-6.js?v=fb71c2162a02f7b19fd3:7
scrollHandler @ vue-6.js?v=fb71c2162a02f7b19fd3:7
(anonymous) @ vue-6.js?v=fb71c2162a02f7b19fd3:7
setTimeout (async)
mounted @ vue-6.js?v=fb71c2162a02f7b19fd3:7
zt @ vue-settings-apps-users-management.js?v=135e2e93-45:7
en @ vue-settings-apps-users-management.js?v=135e2e93-45:7
insert @ vue-settings-apps-users-management.js?v=135e2e93-45:7
A @ vue-settings-apps-users-management.js?v=135e2e93-45:7
(anonymous) @ vue-settings-apps-users-management.js?v=135e2e93-45:7
t._update @ vue-settings-apps-users-management.js?v=135e2e93-45:7
r @ vue-settings-apps-users-management.js?v=135e2e93-45:7
hn.get @ vue-settings-apps-users-management.js?v=135e2e93-45:7
hn.run @ vue-settings-apps-users-management.js?v=135e2e93-45:7
pn @ vue-settings-apps-users-management.js?v=135e2e93-45:7
(anonymous) @ vue-settings-apps-users-management.js?v=135e2e93-45:7
Xt @ vue-settings-apps-users-management.js?v=135e2e93-45:7
Promise.then (async)
Gt @ vue-settings-apps-users-management.js?v=135e2e93-45:7
ee @ vue-settings-apps-users-management.js?v=135e2e93-45:7
(anonymous) @ vue-settings-apps-users-management.js?v=135e2e93-45:7
hn.update @ vue-settings-apps-users-management.js?v=135e2e93-45:7
lt.notify @ vue-settings-apps-users-management.js?v=135e2e93-45:7
set @ vue-settings-apps-users-management.js?v=135e2e93-45:7
(anonymous) @ vue-settings-apps-users-management.js?v=135e2e93-45:45
(anonymous) @ vue-settings-apps-users-management.js?v=135e2e93-45:45
Pt.updateRoute @ vue-settings-apps-users-management.js?v=135e2e93-45:45
(anonymous) @ vue-settings-apps-users-management.js?v=135e2e93-45:45
(anonymous) @ vue-settings-apps-users-management.js?v=135e2e93-45:45
r @ vue-settings-apps-users-management.js?v=135e2e93-45:45
r @ vue-settings-apps-users-management.js?v=135e2e93-45:45
At @ vue-settings-apps-users-management.js?v=135e2e93-45:45
(anonymous) @ vue-settings-apps-users-management.js?v=135e2e93-45:45
r @ vue-settings-apps-users-management.js?v=135e2e93-45:45
(anonymous) @ vue-settings-apps-users-management.js?v=135e2e93-45:45
(anonymous) @ vue-settings-apps-users-management.js?v=135e2e93-45:45
(anonymous) @ vue-settings-apps-users-management.js?v=135e2e93-45:45
(anonymous) @ vue-settings-apps-users-management.js?v=135e2e93-45:45
Promise.then (async)
(anonymous) @ vue-settings-apps-users-management.js?v=135e2e93-45:45
(anonymous) @ vue-settings-apps-users-management.js?v=135e2e93-45:45
(anonymous) @ vue-settings-apps-users-management.js?v=135e2e93-45:45
St @ vue-settings-apps-users-management.js?v=135e2e93-45:45
(anonymous) @ vue-settings-apps-users-management.js?v=135e2e93-45:45
d @ vue-settings-apps-users-management.js?v=135e2e93-45:45
r @ vue-settings-apps-users-management.js?v=135e2e93-45:45
r @ vue-settings-apps-users-management.js?v=135e2e93-45:45
At @ vue-settings-apps-users-management.js?v=135e2e93-45:45
Pt.confirmTransition @ vue-settings-apps-users-management.js?v=135e2e93-45:45
Pt.transitionTo @ vue-settings-apps-users-management.js?v=135e2e93-45:45
Ht.init @ vue-settings-apps-users-management.js?v=135e2e93-45:45
beforeCreate @ vue-settings-apps-users-management.js?v=135e2e93-45:45
zt @ vue-settings-apps-users-management.js?v=135e2e93-45:7
en @ vue-settings-apps-users-management.js?v=135e2e93-45:7
t._init @ vue-settings-apps-users-management.js?v=135e2e93-45:7
An @ vue-settings-apps-users-management.js?v=135e2e93-45:7
(anonymous) @ vue-settings-apps-users-management.js?v=135e2e93-45:112
o @ vue-settings-apps-users-management.js?v=135e2e93-45:1
(anonymous) @ vue-settings-apps-users-management.js?v=135e2e93-45:1
(anonymous) @ vue-settings-apps-users-management.js?v=135e2e93-45:1
Show 3 more frames
main.js?v=135e2e93-45:1095 The escapeHTML library is deprecated! It will be removed in nextcloud 19.
He @ main.js?v=135e2e93-45:1095
i @ main.js?v=135e2e93-45:1095
(anonymous) @ main.js?v=135e2e93-45:168
(anonymous) @ main.js?v=135e2e93-45:168
translate @ main.js?v=135e2e93-45:168
O @ main.js?v=135e2e93-45:25
(anonymous) @ main.js?v=135e2e93-45:25
(anonymous) @ main.js?v=135e2e93-45:25
usedSpace @ vue-6.js?v=fb71c2162a02f7b19fd3:7
hn.get @ vue-settings-apps-users-management.js?v=135e2e93-45:7
hn.evaluate @ vue-settings-apps-users-management.js?v=135e2e93-45:7
(anonymous) @ vue-settings-apps-users-management.js?v=135e2e93-45:7
(anonymous) @ vue-6.js?v=fb71c2162a02f7b19fd3:7
t._render @ vue-settings-apps-users-management.js?v=135e2e93-45:7
r @ vue-settings-apps-users-management.js?v=135e2e93-45:7
hn.get @ vue-settings-apps-users-management.js?v=135e2e93-45:7
hn @ vue-settings-apps-users-management.js?v=135e2e93-45:7
t @ vue-settings-apps-users-management.js?v=135e2e93-45:7
An.$mount @ vue-settings-apps-users-management.js?v=135e2e93-45:7
init @ vue-settings-apps-users-management.js?v=135e2e93-45:7
(anonymous) @ vue-settings-apps-users-management.js?v=135e2e93-45:7
l @ vue-settings-apps-users-management.js?v=135e2e93-45:7
b @ vue-settings-apps-users-management.js?v=135e2e93-45:7
(anonymous) @ vue-settings-apps-users-management.js?v=135e2e93-45:7
C @ vue-settings-apps-users-management.js?v=135e2e93-45:7
(anonymous) @ vue-settings-apps-users-management.js?v=135e2e93-45:7
t._update @ vue-settings-apps-users-management.js?v=135e2e93-45:7
r @ vue-settings-apps-users-management.js?v=135e2e93-45:7
hn.get @ vue-settings-apps-users-management.js?v=135e2e93-45:7
hn.run @ vue-settings-apps-users-management.js?v=135e2e93-45:7
pn @ vue-settings-apps-users-management.js?v=135e2e93-45:7
(anonymous) @ vue-settings-apps-users-management.js?v=135e2e93-45:7
Xt @ vue-settings-apps-users-management.js?v=135e2e93-45:7
Promise.then (async)
Gt @ vue-settings-apps-users-management.js?v=135e2e93-45:7
ee @ vue-settings-apps-users-management.js?v=135e2e93-45:7
(anonymous) @ vue-settings-apps-users-management.js?v=135e2e93-45:7
hn.update @ vue-settings-apps-users-management.js?v=135e2e93-45:7
lt.notify @ vue-settings-apps-users-management.js?v=135e2e93-45:7
set @ vue-settings-apps-users-management.js?v=135e2e93-45:7
appendUsers @ vue-settings-apps-users-management.js?v=135e2e93-45:67
(anonymous) @ vue-settings-apps-users-management.js?v=135e2e93-45:32
(anonymous) @ vue-settings-apps-users-management.js?v=135e2e93-45:38
(anonymous) @ vue-settings-apps-users-management.js?v=135e2e93-45:38
u._withCommit @ vue-settings-apps-users-management.js?v=135e2e93-45:38
u.commit @ vue-settings-apps-users-management.js?v=135e2e93-45:38
commit @ vue-settings-apps-users-management.js?v=135e2e93-45:32
(anonymous) @ vue-settings-apps-users-management.js?v=135e2e93-45:67
Promise.then (async)
getUsers @ vue-settings-apps-users-management.js?v=135e2e93-45:67
(anonymous) @ vue-settings-apps-users-management.js?v=135e2e93-45:32
u.dispatch @ vue-settings-apps-users-management.js?v=135e2e93-45:38
dispatch @ vue-settings-apps-users-management.js?v=135e2e93-45:32
infiniteHandler @ vue-6.js?v=fb71c2162a02f7b19fd3:7
zt @ vue-settings-apps-users-management.js?v=135e2e93-45:7
n @ vue-settings-apps-users-management.js?v=135e2e93-45:7
zt @ vue-settings-apps-users-management.js?v=135e2e93-45:7
t.$emit @ vue-settings-apps-users-management.js?v=135e2e93-45:7
attemptLoad @ vue-6.js?v=fb71c2162a02f7b19fd3:7
scrollHandler @ vue-6.js?v=fb71c2162a02f7b19fd3:7
(anonymous) @ vue-6.js?v=fb71c2162a02f7b19fd3:7
setTimeout (async)
mounted @ vue-6.js?v=fb71c2162a02f7b19fd3:7
zt @ vue-settings-apps-users-management.js?v=135e2e93-45:7
en @ vue-settings-apps-users-management.js?v=135e2e93-45:7
insert @ vue-settings-apps-users-management.js?v=135e2e93-45:7
A @ vue-settings-apps-users-management.js?v=135e2e93-45:7
(anonymous) @ vue-settings-apps-users-management.js?v=135e2e93-45:7
t._update @ vue-settings-apps-users-management.js?v=135e2e93-45:7
r @ vue-settings-apps-users-management.js?v=135e2e93-45:7
hn.get @ vue-settings-apps-users-management.js?v=135e2e93-45:7
hn.run @ vue-settings-apps-users-management.js?v=135e2e93-45:7
pn @ vue-settings-apps-users-management.js?v=135e2e93-45:7
(anonymous) @ vue-settings-apps-users-management.js?v=135e2e93-45:7
Xt @ vue-settings-apps-users-management.js?v=135e2e93-45:7
Promise.then (async)
Gt @ vue-settings-apps-users-management.js?v=135e2e93-45:7
ee @ vue-settings-apps-users-management.js?v=135e2e93-45:7
(anonymous) @ vue-settings-apps-users-management.js?v=135e2e93-45:7
hn.update @ vue-settings-apps-users-management.js?v=135e2e93-45:7
lt.notify @ vue-settings-apps-users-management.js?v=135e2e93-45:7
set @ vue-settings-apps-users-management.js?v=135e2e93-45:7
(anonymous) @ vue-settings-apps-users-management.js?v=135e2e93-45:45
(anonymous) @ vue-settings-apps-users-management.js?v=135e2e93-45:45
Pt.updateRoute @ vue-settings-apps-users-management.js?v=135e2e93-45:45
(anonymous) @ vue-settings-apps-users-management.js?v=135e2e93-45:45
(anonymous) @ vue-settings-apps-users-management.js?v=135e2e93-45:45
r @ vue-settings-apps-users-management.js?v=135e2e93-45:45
r @ vue-settings-apps-users-management.js?v=135e2e93-45:45
At @ vue-settings-apps-users-management.js?v=135e2e93-45:45
(anonymous) @ vue-settings-apps-users-management.js?v=135e2e93-45:45
r @ vue-settings-apps-users-management.js?v=135e2e93-45:45
(anonymous) @ vue-settings-apps-users-management.js?v=135e2e93-45:45
(anonymous) @ vue-settings-apps-users-management.js?v=135e2e93-45:45
(anonymous) @ vue-settings-apps-users-management.js?v=135e2e93-45:45
(anonymous) @ vue-settings-apps-users-management.js?v=135e2e93-45:45
Promise.then (async)
(anonymous) @ vue-settings-apps-users-management.js?v=135e2e93-45:45
(anonymous) @ vue-settings-apps-users-management.js?v=135e2e93-45:45
(anonymous) @ vue-settings-apps-users-management.js?v=135e2e93-45:45
St @ vue-settings-apps-users-management.js?v=135e2e93-45:45
(anonymous) @ vue-settings-apps-users-management.js?v=135e2e93-45:45
d @ vue-settings-apps-users-management.js?v=135e2e93-45:45
r @ vue-settings-apps-users-management.js?v=135e2e93-45:45
r @ vue-settings-apps-users-management.js?v=135e2e93-45:45
At @ vue-settings-apps-users-management.js?v=135e2e93-45:45
Pt.confirmTransition @ vue-settings-apps-users-management.js?v=135e2e93-45:45
Pt.transitionTo @ vue-settings-apps-users-management.js?v=135e2e93-45:45
Ht.init @ vue-settings-apps-users-management.js?v=135e2e93-45:45
beforeCreate @ vue-settings-apps-users-management.js?v=135e2e93-45:45
zt @ vue-settings-apps-users-management.js?v=135e2e93-45:7
en @ vue-settings-apps-users-management.js?v=135e2e93-45:7
t._init @ vue-settings-apps-users-management.js?v=135e2e93-45:7
An @ vue-settings-apps-users-management.js?v=135e2e93-45:7
(anonymous) @ vue-settings-apps-users-management.js?v=135e2e93-45:112
o @ vue-settings-apps-users-management.js?v=135e2e93-45:1
(anonymous) @ vue-settings-apps-users-management.js?v=135e2e93-45:1
(anonymous) @ vue-settings-apps-users-management.js?v=135e2e93-45:1
Show 3 more frames
2main.js?v=135e2e93-45:1095 The escapeHTML library is deprecated! It will be removed in nextcloud 19.
He @ main.js?v=135e2e93-45:1095
i @ main.js?v=135e2e93-45:1095
(anonymous) @ main.js?v=135e2e93-45:168
(anonymous) @ main.js?v=135e2e93-45:168
translate @ main.js?v=135e2e93-45:168
O @ main.js?v=135e2e93-45:25
(anonymous) @ main.js?v=135e2e93-45:25
(anonymous) @ main.js?v=135e2e93-45:25
usedSpace @ vue-6.js?v=fb71c2162a02f7b19fd3:7
hn.get @ vue-settings-apps-users-management.js?v=135e2e93-45:7
hn.evaluate @ vue-settings-apps-users-management.js?v=135e2e93-45:7
(anonymous) @ vue-settings-apps-users-management.js?v=135e2e93-45:7
(anonymous) @ vue-6.js?v=fb71c2162a02f7b19fd3:7
t._render @ vue-settings-apps-users-management.js?v=135e2e93-45:7
r @ vue-settings-apps-users-management.js?v=135e2e93-45:7
hn.get @ vue-settings-apps-users-management.js?v=135e2e93-45:7
hn @ vue-settings-apps-users-management.js?v=135e2e93-45:7
t @ vue-settings-apps-users-management.js?v=135e2e93-45:7
An.$mount @ vue-settings-apps-users-management.js?v=135e2e93-45:7
init @ vue-settings-apps-users-management.js?v=135e2e93-45:7
(anonymous) @ vue-settings-apps-users-management.js?v=135e2e93-45:7
l @ vue-settings-apps-users-management.js?v=135e2e93-45:7
b @ vue-settings-apps-users-management.js?v=135e2e93-45:7
(anonymous) @ vue-settings-apps-users-management.js?v=135e2e93-45:7
C @ vue-settings-apps-users-management.js?v=135e2e93-45:7
(anonymous) @ vue-settings-apps-users-management.js?v=135e2e93-45:7
t._update @ vue-settings-apps-users-management.js?v=135e2e93-45:7
r @ vue-settings-apps-users-management.js?v=135e2e93-45:7
hn.get @ vue-settings-apps-users-management.js?v=135e2e93-45:7
hn.run @ vue-settings-apps-users-management.js?v=135e2e93-45:7
pn @ vue-settings-apps-users-management.js?v=135e2e93-45:7
(anonymous) @ vue-settings-apps-users-management.js?v=135e2e93-45:7
Xt @ vue-settings-apps-users-management.js?v=135e2e93-45:7
Promise.then (async)
Gt @ vue-settings-apps-users-management.js?v=135e2e93-45:7
ee @ vue-settings-apps-users-management.js?v=135e2e93-45:7
(anonymous) @ vue-settings-apps-users-management.js?v=135e2e93-45:7
hn.update @ vue-settings-apps-users-management.js?v=135e2e93-45:7
lt.notify @ vue-settings-apps-users-management.js?v=135e2e93-45:7
set @ vue-settings-apps-users-management.js?v=135e2e93-45:7
appendUsers @ vue-settings-apps-users-management.js?v=135e2e93-45:67
(anonymous) @ vue-settings-apps-users-management.js?v=135e2e93-45:32
(anonymous) @ vue-settings-apps-users-management.js?v=135e2e93-45:38
(anonymous) @ vue-settings-apps-users-management.js?v=135e2e93-45:38
u._withCommit @ vue-settings-apps-users-management.js?v=135e2e93-45:38
u.commit @ vue-settings-apps-users-management.js?v=135e2e93-45:38
commit @ vue-settings-apps-users-management.js?v=135e2e93-45:32
(anonymous) @ vue-settings-apps-users-management.js?v=135e2e93-45:67
Promise.then (async)
getUsers @ vue-settings-apps-users-management.js?v=135e2e93-45:67
(anonymous) @ vue-settings-apps-users-management.js?v=135e2e93-45:32
u.dispatch @ vue-settings-apps-users-management.js?v=135e2e93-45:38
dispatch @ vue-settings-apps-users-management.js?v=135e2e93-45:32
infiniteHandler @ vue-6.js?v=fb71c2162a02f7b19fd3:7
zt @ vue-settings-apps-users-management.js?v=135e2e93-45:7
n @ vue-settings-apps-users-management.js?v=135e2e93-45:7
zt @ vue-settings-apps-users-management.js?v=135e2e93-45:7
t.$emit @ vue-settings-apps-users-management.js?v=135e2e93-45:7
attemptLoad @ vue-6.js?v=fb71c2162a02f7b19fd3:7
scrollHandler @ vue-6.js?v=fb71c2162a02f7b19fd3:7
(anonymous) @ vue-6.js?v=fb71c2162a02f7b19fd3:7
setTimeout (async)
mounted @ vue-6.js?v=fb71c2162a02f7b19fd3:7
zt @ vue-settings-apps-users-management.js?v=135e2e93-45:7
en @ vue-settings-apps-users-management.js?v=135e2e93-45:7
insert @ vue-settings-apps-users-management.js?v=135e2e93-45:7
A @ vue-settings-apps-users-management.js?v=135e2e93-45:7
(anonymous) @ vue-settings-apps-users-management.js?v=135e2e93-45:7
t._update @ vue-settings-apps-users-management.js?v=135e2e93-45:7
r @ vue-settings-apps-users-management.js?v=135e2e93-45:7
hn.get @ vue-settings-apps-users-management.js?v=135e2e93-45:7
hn.run @ vue-settings-apps-users-management.js?v=135e2e93-45:7
pn @ vue-settings-apps-users-management.js?v=135e2e93-45:7
(anonymous) @ vue-settings-apps-users-management.js?v=135e2e93-45:7
Xt @ vue-settings-apps-users-management.js?v=135e2e93-45:7
Promise.then (async)
Gt @ vue-settings-apps-users-management.js?v=135e2e93-45:7
ee @ vue-settings-apps-users-management.js?v=135e2e93-45:7
(anonymous) @ vue-settings-apps-users-management.js?v=135e2e93-45:7
hn.update @ vue-settings-apps-users-management.js?v=135e2e93-45:7
lt.notify @ vue-settings-apps-users-management.js?v=135e2e93-45:7
set @ vue-settings-apps-users-management.js?v=135e2e93-45:7
(anonymous) @ vue-settings-apps-users-management.js?v=135e2e93-45:45
(anonymous) @ vue-settings-apps-users-management.js?v=135e2e93-45:45
Pt.updateRoute @ vue-settings-apps-users-management.js?v=135e2e93-45:45
(anonymous) @ vue-settings-apps-users-management.js?v=135e2e93-45:45
(anonymous) @ vue-settings-apps-users-management.js?v=135e2e93-45:45
r @ vue-settings-apps-users-management.js?v=135e2e93-45:45
r @ vue-settings-apps-users-management.js?v=135e2e93-45:45
At @ vue-settings-apps-users-management.js?v=135e2e93-45:45
(anonymous) @ vue-settings-apps-users-management.js?v=135e2e93-45:45
r @ vue-settings-apps-users-management.js?v=135e2e93-45:45
(anonymous) @ vue-settings-apps-users-management.js?v=135e2e93-45:45
(anonymous) @ vue-settings-apps-users-management.js?v=135e2e93-45:45
(anonymous) @ vue-settings-apps-users-management.js?v=135e2e93-45:45
(anonymous) @ vue-settings-apps-users-management.js?v=135e2e93-45:45
Promise.then (async)
(anonymous) @ vue-settings-apps-users-management.js?v=135e2e93-45:45
(anonymous) @ vue-settings-apps-users-management.js?v=135e2e93-45:45
(anonymous) @ vue-settings-apps-users-management.js?v=135e2e93-45:45
St @ vue-settings-apps-users-management.js?v=135e2e93-45:45
(anonymous) @ vue-settings-apps-users-management.js?v=135e2e93-45:45
d @ vue-settings-apps-users-management.js?v=135e2e93-45:45
r @ vue-settings-apps-users-management.js?v=135e2e93-45:45
r @ vue-settings-apps-users-management.js?v=135e2e93-45:45
At @ vue-settings-apps-users-management.js?v=135e2e93-45:45
Pt.confirmTransition @ vue-settings-apps-users-management.js?v=135e2e93-45:45
Pt.transitionTo @ vue-settings-apps-users-management.js?v=135e2e93-45:45
Ht.init @ vue-settings-apps-users-management.js?v=135e2e93-45:45
beforeCreate @ vue-settings-apps-users-management.js?v=135e2e93-45:45
zt @ vue-settings-apps-users-management.js?v=135e2e93-45:7
en @ vue-settings-apps-users-management.js?v=135e2e93-45:7
t._init @ vue-settings-apps-users-management.js?v=135e2e93-45:7
An @ vue-settings-apps-users-management.js?v=135e2e93-45:7
(anonymous) @ vue-settings-apps-users-management.js?v=135e2e93-45:112
o @ vue-settings-apps-users-management.js?v=135e2e93-45:1
(anonymous) @ vue-settings-apps-users-management.js?v=135e2e93-45:1
(anonymous) @ vue-settings-apps-users-management.js?v=135e2e93-45:1
Show 3 more frames
main.js?v=135e2e93-45:1095 The escapeHTML library is deprecated! It will be removed in nextcloud 19.
He @ main.js?v=135e2e93-45:1095
i @ main.js?v=135e2e93-45:1095
(anonymous) @ main.js?v=135e2e93-45:168
(anonymous) @ main.js?v=135e2e93-45:168
translate @ main.js?v=135e2e93-45:168
O @ main.js?v=135e2e93-45:25
(anonymous) @ main.js?v=135e2e93-45:25
(anonymous) @ main.js?v=135e2e93-45:25
usedSpace @ vue-6.js?v=fb71c2162a02f7b19fd3:7
hn.get @ vue-settings-apps-users-management.js?v=135e2e93-45:7
hn.evaluate @ vue-settings-apps-users-management.js?v=135e2e93-45:7
(anonymous) @ vue-settings-apps-users-management.js?v=135e2e93-45:7
(anonymous) @ vue-6.js?v=fb71c2162a02f7b19fd3:7
t._render @ vue-settings-apps-users-management.js?v=135e2e93-45:7
r @ vue-settings-apps-users-management.js?v=135e2e93-45:7
hn.get @ vue-settings-apps-users-management.js?v=135e2e93-45:7
hn @ vue-settings-apps-users-management.js?v=135e2e93-45:7
t @ vue-settings-apps-users-management.js?v=135e2e93-45:7
An.$mount @ vue-settings-apps-users-management.js?v=135e2e93-45:7
init @ vue-settings-apps-users-management.js?v=135e2e93-45:7
(anonymous) @ vue-settings-apps-users-management.js?v=135e2e93-45:7
l @ vue-settings-apps-users-management.js?v=135e2e93-45:7
b @ vue-settings-apps-users-management.js?v=135e2e93-45:7
(anonymous) @ vue-settings-apps-users-management.js?v=135e2e93-45:7
C @ vue-settings-apps-users-management.js?v=135e2e93-45:7
(anonymous) @ vue-settings-apps-users-management.js?v=135e2e93-45:7
t._update @ vue-settings-apps-users-management.js?v=135e2e93-45:7
r @ vue-settings-apps-users-management.js?v=135e2e93-45:7
hn.get @ vue-settings-apps-users-management.js?v=135e2e93-45:7
hn.run @ vue-settings-apps-users-management.js?v=135e2e93-45:7
pn @ vue-settings-apps-users-management.js?v=135e2e93-45:7
(anonymous) @ vue-settings-apps-users-management.js?v=135e2e93-45:7
Xt @ vue-settings-apps-users-management.js?v=135e2e93-45:7
Promise.then (async)
Gt @ vue-settings-apps-users-management.js?v=135e2e93-45:7
ee @ vue-settings-apps-users-management.js?v=135e2e93-45:7
(anonymous) @ vue-settings-apps-users-management.js?v=135e2e93-45:7
hn.update @ vue-settings-apps-users-management.js?v=135e2e93-45:7
lt.notify @ vue-settings-apps-users-management.js?v=135e2e93-45:7
set @ vue-settings-apps-users-management.js?v=135e2e93-45:7
appendUsers @ vue-settings-apps-users-management.js?v=135e2e93-45:67
(anonymous) @ vue-settings-apps-users-management.js?v=135e2e93-45:32
(anonymous) @ vue-settings-apps-users-management.js?v=135e2e93-45:38
(anonymous) @ vue-settings-apps-users-management.js?v=135e2e93-45:38
u._withCommit @ vue-settings-apps-users-management.js?v=135e2e93-45:38
u.commit @ vue-settings-apps-users-management.js?v=135e2e93-45:38
commit @ vue-settings-apps-users-management.js?v=135e2e93-45:32
(anonymous) @ vue-settings-apps-users-management.js?v=135e2e93-45:67
Promise.then (async)
getUsers @ vue-settings-apps-users-management.js?v=135e2e93-45:67
(anonymous) @ vue-settings-apps-users-management.js?v=135e2e93-45:32
u.dispatch @ vue-settings-apps-users-management.js?v=135e2e93-45:38
dispatch @ vue-settings-apps-users-management.js?v=135e2e93-45:32
infiniteHandler @ vue-6.js?v=fb71c2162a02f7b19fd3:7
zt @ vue-settings-apps-users-management.js?v=135e2e93-45:7
n @ vue-settings-apps-users-management.js?v=135e2e93-45:7
zt @ vue-settings-apps-users-management.js?v=135e2e93-45:7
t.$emit @ vue-settings-apps-users-management.js?v=135e2e93-45:7
attemptLoad @ vue-6.js?v=fb71c2162a02f7b19fd3:7
scrollHandler @ vue-6.js?v=fb71c2162a02f7b19fd3:7
(anonymous) @ vue-6.js?v=fb71c2162a02f7b19fd3:7
setTimeout (async)
mounted @ vue-6.js?v=fb71c2162a02f7b19fd3:7
zt @ vue-settings-apps-users-management.js?v=135e2e93-45:7
en @ vue-settings-apps-users-management.js?v=135e2e93-45:7
insert @ vue-settings-apps-users-management.js?v=135e2e93-45:7
A @ vue-settings-apps-users-management.js?v=135e2e93-45:7
(anonymous) @ vue-settings-apps-users-management.js?v=135e2e93-45:7
t._update @ vue-settings-apps-users-management.js?v=135e2e93-45:7
r @ vue-settings-apps-users-management.js?v=135e2e93-45:7
hn.get @ vue-settings-apps-users-management.js?v=135e2e93-45:7
hn.run @ vue-settings-apps-users-management.js?v=135e2e93-45:7
pn @ vue-settings-apps-users-management.js?v=135e2e93-45:7
(anonymous) @ vue-settings-apps-users-management.js?v=135e2e93-45:7
Xt @ vue-settings-apps-users-management.js?v=135e2e93-45:7
Promise.then (async)
Gt @ vue-settings-apps-users-management.js?v=135e2e93-45:7
ee @ vue-settings-apps-users-management.js?v=135e2e93-45:7
(anonymous) @ vue-settings-apps-users-management.js?v=135e2e93-45:7
hn.update @ vue-settings-apps-users-management.js?v=135e2e93-45:7
lt.notify @ vue-settings-apps-users-management.js?v=135e2e93-45:7
set @ vue-settings-apps-users-management.js?v=135e2e93-45:7
(anonymous) @ vue-settings-apps-users-management.js?v=135e2e93-45:45
(anonymous) @ vue-settings-apps-users-management.js?v=135e2e93-45:45
Pt.updateRoute @ vue-settings-apps-users-management.js?v=135e2e93-45:45
(anonymous) @ vue-settings-apps-users-management.js?v=135e2e93-45:45
(anonymous) @ vue-settings-apps-users-management.js?v=135e2e93-45:45
r @ vue-settings-apps-users-management.js?v=135e2e93-45:45
r @ vue-settings-apps-users-management.js?v=135e2e93-45:45
At @ vue-settings-apps-users-management.js?v=135e2e93-45:45
(anonymous) @ vue-settings-apps-users-management.js?v=135e2e93-45:45
r @ vue-settings-apps-users-management.js?v=135e2e93-45:45
(anonymous) @ vue-settings-apps-users-management.js?v=135e2e93-45:45
(anonymous) @ vue-settings-apps-users-management.js?v=135e2e93-45:45
(anonymous) @ vue-settings-apps-users-management.js?v=135e2e93-45:45
(anonymous) @ vue-settings-apps-users-management.js?v=135e2e93-45:45
Promise.then (async)
(anonymous) @ vue-settings-apps-users-management.js?v=135e2e93-45:45
(anonymous) @ vue-settings-apps-users-management.js?v=135e2e93-45:45
(anonymous) @ vue-settings-apps-users-management.js?v=135e2e93-45:45
St @ vue-settings-apps-users-management.js?v=135e2e93-45:45
(anonymous) @ vue-settings-apps-users-management.js?v=135e2e93-45:45
d @ vue-settings-apps-users-management.js?v=135e2e93-45:45
r @ vue-settings-apps-users-management.js?v=135e2e93-45:45
r @ vue-settings-apps-users-management.js?v=135e2e93-45:45
At @ vue-settings-apps-users-management.js?v=135e2e93-45:45
Pt.confirmTransition @ vue-settings-apps-users-management.js?v=135e2e93-45:45
Pt.transitionTo @ vue-settings-apps-users-management.js?v=135e2e93-45:45
Ht.init @ vue-settings-apps-users-management.js?v=135e2e93-45:45
beforeCreate @ vue-settings-apps-users-management.js?v=135e2e93-45:45
zt @ vue-settings-apps-users-management.js?v=135e2e93-45:7
en @ vue-settings-apps-users-management.js?v=135e2e93-45:7
t._init @ vue-settings-apps-users-management.js?v=135e2e93-45:7
An @ vue-settings-apps-users-management.js?v=135e2e93-45:7
(anonymous) @ vue-settings-apps-users-management.js?v=135e2e93-45:112
o @ vue-settings-apps-users-management.js?v=135e2e93-45:1
(anonymous) @ vue-settings-apps-users-management.js?v=135e2e93-45:1
(anonymous) @ vue-settings-apps-users-management.js?v=135e2e93-45:1
Show 3 more frames
5main.js?v=135e2e93-45:1095 The escapeHTML library is deprecated! It will be removed in nextcloud 19.
He @ main.js?v=135e2e93-45:1095
i @ main.js?v=135e2e93-45:1095
(anonymous) @ main.js?v=135e2e93-45:168
(anonymous) @ main.js?v=135e2e93-45:168
translate @ main.js?v=135e2e93-45:168
O @ main.js?v=135e2e93-45:25
(anonymous) @ main.js?v=135e2e93-45:25
(anonymous) @ main.js?v=135e2e93-45:25
usedSpace @ vue-6.js?v=fb71c2162a02f7b19fd3:7
hn.get @ vue-settings-apps-users-management.js?v=135e2e93-45:7
hn.evaluate @ vue-settings-apps-users-management.js?v=135e2e93-45:7
(anonymous) @ vue-settings-apps-users-management.js?v=135e2e93-45:7
(anonymous) @ vue-6.js?v=fb71c2162a02f7b19fd3:7
t._render @ vue-settings-apps-users-management.js?v=135e2e93-45:7
r @ vue-settings-apps-users-management.js?v=135e2e93-45:7
hn.get @ vue-settings-apps-users-management.js?v=135e2e93-45:7
hn @ vue-settings-apps-users-management.js?v=135e2e93-45:7
t @ vue-settings-apps-users-management.js?v=135e2e93-45:7
An.$mount @ vue-settings-apps-users-management.js?v=135e2e93-45:7
init @ vue-settings-apps-users-management.js?v=135e2e93-45:7
(anonymous) @ vue-settings-apps-users-management.js?v=135e2e93-45:7
l @ vue-settings-apps-users-management.js?v=135e2e93-45:7
b @ vue-settings-apps-users-management.js?v=135e2e93-45:7
(anonymous) @ vue-settings-apps-users-management.js?v=135e2e93-45:7
C @ vue-settings-apps-users-management.js?v=135e2e93-45:7
(anonymous) @ vue-settings-apps-users-management.js?v=135e2e93-45:7
t._update @ vue-settings-apps-users-management.js?v=135e2e93-45:7
r @ vue-settings-apps-users-management.js?v=135e2e93-45:7
hn.get @ vue-settings-apps-users-management.js?v=135e2e93-45:7
hn.run @ vue-settings-apps-users-management.js?v=135e2e93-45:7
pn @ vue-settings-apps-users-management.js?v=135e2e93-45:7
(anonymous) @ vue-settings-apps-users-management.js?v=135e2e93-45:7
Xt @ vue-settings-apps-users-management.js?v=135e2e93-45:7
Promise.then (async)
Gt @ vue-settings-apps-users-management.js?v=135e2e93-45:7
ee @ vue-settings-apps-users-management.js?v=135e2e93-45:7
(anonymous) @ vue-settings-apps-users-management.js?v=135e2e93-45:7
hn.update @ vue-settings-apps-users-management.js?v=135e2e93-45:7
lt.notify @ vue-settings-apps-users-management.js?v=135e2e93-45:7
set @ vue-settings-apps-users-management.js?v=135e2e93-45:7
appendUsers @ vue-settings-apps-users-management.js?v=135e2e93-45:67
(anonymous) @ vue-settings-apps-users-management.js?v=135e2e93-45:32
(anonymous) @ vue-settings-apps-users-management.js?v=135e2e93-45:38
(anonymous) @ vue-settings-apps-users-management.js?v=135e2e93-45:38
u._withCommit @ vue-settings-apps-users-management.js?v=135e2e93-45:38
u.commit @ vue-settings-apps-users-management.js?v=135e2e93-45:38
commit @ vue-settings-apps-users-management.js?v=135e2e93-45:32
(anonymous) @ vue-settings-apps-users-management.js?v=135e2e93-45:67
Promise.then (async)
getUsers @ vue-settings-apps-users-management.js?v=135e2e93-45:67
(anonymous) @ vue-settings-apps-users-management.js?v=135e2e93-45:32
u.dispatch @ vue-settings-apps-users-management.js?v=135e2e93-45:38
dispatch @ vue-settings-apps-users-management.js?v=135e2e93-45:32
infiniteHandler @ vue-6.js?v=fb71c2162a02f7b19fd3:7
zt @ vue-settings-apps-users-management.js?v=135e2e93-45:7
n @ vue-settings-apps-users-management.js?v=135e2e93-45:7
zt @ vue-settings-apps-users-management.js?v=135e2e93-45:7
t.$emit @ vue-settings-apps-users-management.js?v=135e2e93-45:7
attemptLoad @ vue-6.js?v=fb71c2162a02f7b19fd3:7
scrollHandler @ vue-6.js?v=fb71c2162a02f7b19fd3:7
(anonymous) @ vue-6.js?v=fb71c2162a02f7b19fd3:7
setTimeout (async)
mounted @ vue-6.js?v=fb71c2162a02f7b19fd3:7
zt @ vue-settings-apps-users-management.js?v=135e2e93-45:7
en @ vue-settings-apps-users-management.js?v=135e2e93-45:7
insert @ vue-settings-apps-users-management.js?v=135e2e93-45:7
A @ vue-settings-apps-users-management.js?v=135e2e93-45:7
(anonymous) @ vue-settings-apps-users-management.js?v=135e2e93-45:7
t._update @ vue-settings-apps-users-management.js?v=135e2e93-45:7
r @ vue-settings-apps-users-management.js?v=135e2e93-45:7
hn.get @ vue-settings-apps-users-management.js?v=135e2e93-45:7
hn.run @ vue-settings-apps-users-management.js?v=135e2e93-45:7
pn @ vue-settings-apps-users-management.js?v=135e2e93-45:7
(anonymous) @ vue-settings-apps-users-management.js?v=135e2e93-45:7
Xt @ vue-settings-apps-users-management.js?v=135e2e93-45:7
Promise.then (async)
Gt @ vue-settings-apps-users-management.js?v=135e2e93-45:7
ee @ vue-settings-apps-users-management.js?v=135e2e93-45:7
(anonymous) @ vue-settings-apps-users-management.js?v=135e2e93-45:7
hn.update @ vue-settings-apps-users-management.js?v=135e2e93-45:7
lt.notify @ vue-settings-apps-users-management.js?v=135e2e93-45:7
set @ vue-settings-apps-users-management.js?v=135e2e93-45:7
(anonymous) @ vue-settings-apps-users-management.js?v=135e2e93-45:45
(anonymous) @ vue-settings-apps-users-management.js?v=135e2e93-45:45
Pt.updateRoute @ vue-settings-apps-users-management.js?v=135e2e93-45:45
(anonymous) @ vue-settings-apps-users-management.js?v=135e2e93-45:45
(anonymous) @ vue-settings-apps-users-management.js?v=135e2e93-45:45
r @ vue-settings-apps-users-management.js?v=135e2e93-45:45
r @ vue-settings-apps-users-management.js?v=135e2e93-45:45
At @ vue-settings-apps-users-management.js?v=135e2e93-45:45
(anonymous) @ vue-settings-apps-users-management.js?v=135e2e93-45:45
r @ vue-settings-apps-users-management.js?v=135e2e93-45:45
(anonymous) @ vue-settings-apps-users-management.js?v=135e2e93-45:45
(anonymous) @ vue-settings-apps-users-management.js?v=135e2e93-45:45
(anonymous) @ vue-settings-apps-users-management.js?v=135e2e93-45:45
(anonymous) @ vue-settings-apps-users-management.js?v=135e2e93-45:45
Promise.then (async)
(anonymous) @ vue-settings-apps-users-management.js?v=135e2e93-45:45
(anonymous) @ vue-settings-apps-users-management.js?v=135e2e93-45:45
(anonymous) @ vue-settings-apps-users-management.js?v=135e2e93-45:45
St @ vue-settings-apps-users-management.js?v=135e2e93-45:45
(anonymous) @ vue-settings-apps-users-management.js?v=135e2e93-45:45
d @ vue-settings-apps-users-management.js?v=135e2e93-45:45
r @ vue-settings-apps-users-management.js?v=135e2e93-45:45
r @ vue-settings-apps-users-management.js?v=135e2e93-45:45
At @ vue-settings-apps-users-management.js?v=135e2e93-45:45
Pt.confirmTransition @ vue-settings-apps-users-management.js?v=135e2e93-45:45
Pt.transitionTo @ vue-settings-apps-users-management.js?v=135e2e93-45:45
Ht.init @ vue-settings-apps-users-management.js?v=135e2e93-45:45
beforeCreate @ vue-settings-apps-users-management.js?v=135e2e93-45:45
zt @ vue-settings-apps-users-management.js?v=135e2e93-45:7
en @ vue-settings-apps-users-management.js?v=135e2e93-45:7
t._init @ vue-settings-apps-users-management.js?v=135e2e93-45:7
An @ vue-settings-apps-users-management.js?v=135e2e93-45:7
(anonymous) @ vue-settings-apps-users-management.js?v=135e2e93-45:112
o @ vue-settings-apps-users-management.js?v=135e2e93-45:1
(anonymous) @ vue-settings-apps-users-management.js?v=135e2e93-45:1
(anonymous) @ vue-settings-apps-users-management.js?v=135e2e93-45:1
Show 3 more frames
main.js?v=135e2e93-45:1095 The escapeHTML library is deprecated! It will be removed in nextcloud 19.
He @ main.js?v=135e2e93-45:1095
i @ main.js?v=135e2e93-45:1095
(anonymous) @ main.js?v=135e2e93-45:168
(anonymous) @ main.js?v=135e2e93-45:168
translate @ main.js?v=135e2e93-45:168
O @ main.js?v=135e2e93-45:25
(anonymous) @ main.js?v=135e2e93-45:25
(anonymous) @ main.js?v=135e2e93-45:25
usedSpace @ vue-6.js?v=fb71c2162a02f7b19fd3:7
hn.get @ vue-settings-apps-users-management.js?v=135e2e93-45:7
hn.evaluate @ vue-settings-apps-users-management.js?v=135e2e93-45:7
(anonymous) @ vue-settings-apps-users-management.js?v=135e2e93-45:7
(anonymous) @ vue-6.js?v=fb71c2162a02f7b19fd3:7
t._render @ vue-settings-apps-users-management.js?v=135e2e93-45:7
r @ vue-settings-apps-users-management.js?v=135e2e93-45:7
hn.get @ vue-settings-apps-users-management.js?v=135e2e93-45:7
hn @ vue-settings-apps-users-management.js?v=135e2e93-45:7
t @ vue-settings-apps-users-management.js?v=135e2e93-45:7
An.$mount @ vue-settings-apps-users-management.js?v=135e2e93-45:7
init @ vue-settings-apps-users-management.js?v=135e2e93-45:7
(anonymous) @ vue-settings-apps-users-management.js?v=135e2e93-45:7
l @ vue-settings-apps-users-management.js?v=135e2e93-45:7
b @ vue-settings-apps-users-management.js?v=135e2e93-45:7
(anonymous) @ vue-settings-apps-users-management.js?v=135e2e93-45:7
C @ vue-settings-apps-users-management.js?v=135e2e93-45:7
(anonymous) @ vue-settings-apps-users-management.js?v=135e2e93-45:7
t._update @ vue-settings-apps-users-management.js?v=135e2e93-45:7
r @ vue-settings-apps-users-management.js?v=135e2e93-45:7
hn.get @ vue-settings-apps-users-management.js?v=135e2e93-45:7
hn.run @ vue-settings-apps-users-management.js?v=135e2e93-45:7
pn @ vue-settings-apps-users-management.js?v=135e2e93-45:7
(anonymous) @ vue-settings-apps-users-management.js?v=135e2e93-45:7
Xt @ vue-settings-apps-users-management.js?v=135e2e93-45:7
Promise.then (async)
Gt @ vue-settings-apps-users-management.js?v=135e2e93-45:7
ee @ vue-settings-apps-users-management.js?v=135e2e93-45:7
(anonymous) @ vue-settings-apps-users-management.js?v=135e2e93-45:7
hn.update @ vue-settings-apps-users-management.js?v=135e2e93-45:7
lt.notify @ vue-settings-apps-users-management.js?v=135e2e93-45:7
set @ vue-settings-apps-users-management.js?v=135e2e93-45:7
appendUsers @ vue-settings-apps-users-management.js?v=135e2e93-45:67
(anonymous) @ vue-settings-apps-users-management.js?v=135e2e93-45:32
(anonymous) @ vue-settings-apps-users-management.js?v=135e2e93-45:38
(anonymous) @ vue-settings-apps-users-management.js?v=135e2e93-45:38
u._withCommit @ vue-settings-apps-users-management.js?v=135e2e93-45:38
u.commit @ vue-settings-apps-users-management.js?v=135e2e93-45:38
commit @ vue-settings-apps-users-management.js?v=135e2e93-45:32
(anonymous) @ vue-settings-apps-users-management.js?v=135e2e93-45:67
Promise.then (async)
getUsers @ vue-settings-apps-users-management.js?v=135e2e93-45:67
(anonymous) @ vue-settings-apps-users-management.js?v=135e2e93-45:32
u.dispatch @ vue-settings-apps-users-management.js?v=135e2e93-45:38
dispatch @ vue-settings-apps-users-management.js?v=135e2e93-45:32
infiniteHandler @ vue-6.js?v=fb71c2162a02f7b19fd3:7
zt @ vue-settings-apps-users-management.js?v=135e2e93-45:7
n @ vue-settings-apps-users-management.js?v=135e2e93-45:7
zt @ vue-settings-apps-users-management.js?v=135e2e93-45:7
t.$emit @ vue-settings-apps-users-management.js?v=135e2e93-45:7
attemptLoad @ vue-6.js?v=fb71c2162a02f7b19fd3:7
scrollHandler @ vue-6.js?v=fb71c2162a02f7b19fd3:7
(anonymous) @ vue-6.js?v=fb71c2162a02f7b19fd3:7
setTimeout (async)
mounted @ vue-6.js?v=fb71c2162a02f7b19fd3:7
zt @ vue-settings-apps-users-management.js?v=135e2e93-45:7
en @ vue-settings-apps-users-management.js?v=135e2e93-45:7
insert @ vue-settings-apps-users-management.js?v=135e2e93-45:7
A @ vue-settings-apps-users-management.js?v=135e2e93-45:7
(anonymous) @ vue-settings-apps-users-management.js?v=135e2e93-45:7
t._update @ vue-settings-apps-users-management.js?v=135e2e93-45:7
r @ vue-settings-apps-users-management.js?v=135e2e93-45:7
hn.get @ vue-settings-apps-users-management.js?v=135e2e93-45:7
hn.run @ vue-settings-apps-users-management.js?v=135e2e93-45:7
pn @ vue-settings-apps-users-management.js?v=135e2e93-45:7
(anonymous) @ vue-settings-apps-users-management.js?v=135e2e93-45:7
Xt @ vue-settings-apps-users-management.js?v=135e2e93-45:7
Promise.then (async)
Gt @ vue-settings-apps-users-management.js?v=135e2e93-45:7
ee @ vue-settings-apps-users-management.js?v=135e2e93-45:7
(anonymous) @ vue-settings-apps-users-management.js?v=135e2e93-45:7
hn.update @ vue-settings-apps-users-management.js?v=135e2e93-45:7
lt.notify @ vue-settings-apps-users-management.js?v=135e2e93-45:7
set @ vue-settings-apps-users-management.js?v=135e2e93-45:7
(anonymous) @ vue-settings-apps-users-management.js?v=135e2e93-45:45
(anonymous) @ vue-settings-apps-users-management.js?v=135e2e93-45:45
Pt.updateRoute @ vue-settings-apps-users-management.js?v=135e2e93-45:45
(anonymous) @ vue-settings-apps-users-management.js?v=135e2e93-45:45
(anonymous) @ vue-settings-apps-users-management.js?v=135e2e93-45:45
r @ vue-settings-apps-users-management.js?v=135e2e93-45:45
r @ vue-settings-apps-users-management.js?v=135e2e93-45:45
At @ vue-settings-apps-users-management.js?v=135e2e93-45:45
(anonymous) @ vue-settings-apps-users-management.js?v=135e2e93-45:45
r @ vue-settings-apps-users-management.js?v=135e2e93-45:45
(anonymous) @ vue-settings-apps-users-management.js?v=135e2e93-45:45
(anonymous) @ vue-settings-apps-users-management.js?v=135e2e93-45:45
(anonymous) @ vue-settings-apps-users-management.js?v=135e2e93-45:45
(anonymous) @ vue-settings-apps-users-management.js?v=135e2e93-45:45
Promise.then (async)
(anonymous) @ vue-settings-apps-users-management.js?v=135e2e93-45:45
(anonymous) @ vue-settings-apps-users-management.js?v=135e2e93-45:45
(anonymous) @ vue-settings-apps-users-management.js?v=135e2e93-45:45
St @ vue-settings-apps-users-management.js?v=135e2e93-45:45
(anonymous) @ vue-settings-apps-users-management.js?v=135e2e93-45:45
d @ vue-settings-apps-users-management.js?v=135e2e93-45:45
r @ vue-settings-apps-users-management.js?v=135e2e93-45:45
r @ vue-settings-apps-users-management.js?v=135e2e93-45:45
At @ vue-settings-apps-users-management.js?v=135e2e93-45:45
Pt.confirmTransition @ vue-settings-apps-users-management.js?v=135e2e93-45:45
Pt.transitionTo @ vue-settings-apps-users-management.js?v=135e2e93-45:45
Ht.init @ vue-settings-apps-users-management.js?v=135e2e93-45:45
beforeCreate @ vue-settings-apps-users-management.js?v=135e2e93-45:45
zt @ vue-settings-apps-users-management.js?v=135e2e93-45:7
en @ vue-settings-apps-users-management.js?v=135e2e93-45:7
t._init @ vue-settings-apps-users-management.js?v=135e2e93-45:7
An @ vue-settings-apps-users-management.js?v=135e2e93-45:7
(anonymous) @ vue-settings-apps-users-management.js?v=135e2e93-45:112
o @ vue-settings-apps-users-management.js?v=135e2e93-45:1
(anonymous) @ vue-settings-apps-users-management.js?v=135e2e93-45:1
(anonymous) @ vue-settings-apps-users-management.js?v=135e2e93-45:1
Show 3 more frames
2main.js?v=135e2e93-45:1095 The escapeHTML library is deprecated! It will be removed in nextcloud 19.
He @ main.js?v=135e2e93-45:1095
i @ main.js?v=135e2e93-45:1095
(anonymous) @ main.js?v=135e2e93-45:168
(anonymous) @ main.js?v=135e2e93-45:168
translate @ main.js?v=135e2e93-45:168
O @ main.js?v=135e2e93-45:25
(anonymous) @ main.js?v=135e2e93-45:25
(anonymous) @ main.js?v=135e2e93-45:25
usedSpace @ vue-6.js?v=fb71c2162a02f7b19fd3:7
hn.get @ vue-settings-apps-users-management.js?v=135e2e93-45:7
hn.evaluate @ vue-settings-apps-users-management.js?v=135e2e93-45:7
(anonymous) @ vue-settings-apps-users-management.js?v=135e2e93-45:7
(anonymous) @ vue-6.js?v=fb71c2162a02f7b19fd3:7
t._render @ vue-settings-apps-users-management.js?v=135e2e93-45:7
r @ vue-settings-apps-users-management.js?v=135e2e93-45:7
hn.get @ vue-settings-apps-users-management.js?v=135e2e93-45:7
hn @ vue-settings-apps-users-management.js?v=135e2e93-45:7
t @ vue-settings-apps-users-management.js?v=135e2e93-45:7
An.$mount @ vue-settings-apps-users-management.js?v=135e2e93-45:7
init @ vue-settings-apps-users-management.js?v=135e2e93-45:7
(anonymous) @ vue-settings-apps-users-management.js?v=135e2e93-45:7
l @ vue-settings-apps-users-management.js?v=135e2e93-45:7
b @ vue-settings-apps-users-management.js?v=135e2e93-45:7
(anonymous) @ vue-settings-apps-users-management.js?v=135e2e93-45:7
C @ vue-settings-apps-users-management.js?v=135e2e93-45:7
(anonymous) @ vue-settings-apps-users-management.js?v=135e2e93-45:7
t._update @ vue-settings-apps-users-management.js?v=135e2e93-45:7
r @ vue-settings-apps-users-management.js?v=135e2e93-45:7
hn.get @ vue-settings-apps-users-management.js?v=135e2e93-45:7
hn.run @ vue-settings-apps-users-management.js?v=135e2e93-45:7
pn @ vue-settings-apps-users-management.js?v=135e2e93-45:7
(anonymous) @ vue-settings-apps-users-management.js?v=135e2e93-45:7
Xt @ vue-settings-apps-users-management.js?v=135e2e93-45:7
Promise.then (async)
Gt @ vue-settings-apps-users-management.js?v=135e2e93-45:7
ee @ vue-settings-apps-users-management.js?v=135e2e93-45:7
(anonymous) @ vue-settings-apps-users-management.js?v=135e2e93-45:7
hn.update @ vue-settings-apps-users-management.js?v=135e2e93-45:7
lt.notify @ vue-settings-apps-users-management.js?v=135e2e93-45:7
set @ vue-settings-apps-users-management.js?v=135e2e93-45:7
appendUsers @ vue-settings-apps-users-management.js?v=135e2e93-45:67
(anonymous) @ vue-settings-apps-users-management.js?v=135e2e93-45:32
(anonymous) @ vue-settings-apps-users-management.js?v=135e2e93-45:38
(anonymous) @ vue-settings-apps-users-management.js?v=135e2e93-45:38
u._withCommit @ vue-settings-apps-users-management.js?v=135e2e93-45:38
u.commit @ vue-settings-apps-users-management.js?v=135e2e93-45:38
commit @ vue-settings-apps-users-management.js?v=135e2e93-45:32
(anonymous) @ vue-settings-apps-users-management.js?v=135e2e93-45:67
Promise.then (async)
getUsers @ vue-settings-apps-users-management.js?v=135e2e93-45:67
(anonymous) @ vue-settings-apps-users-management.js?v=135e2e93-45:32
u.dispatch @ vue-settings-apps-users-management.js?v=135e2e93-45:38
dispatch @ vue-settings-apps-users-management.js?v=135e2e93-45:32
infiniteHandler @ vue-6.js?v=fb71c2162a02f7b19fd3:7
zt @ vue-settings-apps-users-management.js?v=135e2e93-45:7
n @ vue-settings-apps-users-management.js?v=135e2e93-45:7
zt @ vue-settings-apps-users-management.js?v=135e2e93-45:7
t.$emit @ vue-settings-apps-users-management.js?v=135e2e93-45:7
attemptLoad @ vue-6.js?v=fb71c2162a02f7b19fd3:7
scrollHandler @ vue-6.js?v=fb71c2162a02f7b19fd3:7
(anonymous) @ vue-6.js?v=fb71c2162a02f7b19fd3:7
setTimeout (async)
mounted @ vue-6.js?v=fb71c2162a02f7b19fd3:7
zt @ vue-settings-apps-users-management.js?v=135e2e93-45:7
en @ vue-settings-apps-users-management.js?v=135e2e93-45:7
insert @ vue-settings-apps-users-management.js?v=135e2e93-45:7
A @ vue-settings-apps-users-management.js?v=135e2e93-45:7
(anonymous) @ vue-settings-apps-users-management.js?v=135e2e93-45:7
t._update @ vue-settings-apps-users-management.js?v=135e2e93-45:7
r @ vue-settings-apps-users-management.js?v=135e2e93-45:7
hn.get @ vue-settings-apps-users-management.js?v=135e2e93-45:7
hn.run @ vue-settings-apps-users-management.js?v=135e2e93-45:7
pn @ vue-settings-apps-users-management.js?v=135e2e93-45:7
(anonymous) @ vue-settings-apps-users-management.js?v=135e2e93-45:7
Xt @ vue-settings-apps-users-management.js?v=135e2e93-45:7
Promise.then (async)
Gt @ vue-settings-apps-users-management.js?v=135e2e93-45:7
ee @ vue-settings-apps-users-management.js?v=135e2e93-45:7
(anonymous) @ vue-settings-apps-users-management.js?v=135e2e93-45:7
hn.update @ vue-settings-apps-users-management.js?v=135e2e93-45:7
lt.notify @ vue-settings-apps-users-management.js?v=135e2e93-45:7
set @ vue-settings-apps-users-management.js?v=135e2e93-45:7
(anonymous) @ vue-settings-apps-users-management.js?v=135e2e93-45:45
(anonymous) @ vue-settings-apps-users-management.js?v=135e2e93-45:45
Pt.updateRoute @ vue-settings-apps-users-management.js?v=135e2e93-45:45
(anonymous) @ vue-settings-apps-users-management.js?v=135e2e93-45:45
(anonymous) @ vue-settings-apps-users-management.js?v=135e2e93-45:45
r @ vue-settings-apps-users-management.js?v=135e2e93-45:45
r @ vue-settings-apps-users-management.js?v=135e2e93-45:45
At @ vue-settings-apps-users-management.js?v=135e2e93-45:45
(anonymous) @ vue-settings-apps-users-management.js?v=135e2e93-45:45
r @ vue-settings-apps-users-management.js?v=135e2e93-45:45
(anonymous) @ vue-settings-apps-users-management.js?v=135e2e93-45:45
(anonymous) @ vue-settings-apps-users-management.js?v=135e2e93-45:45
(anonymous) @ vue-settings-apps-users-management.js?v=135e2e93-45:45
(anonymous) @ vue-settings-apps-users-management.js?v=135e2e93-45:45
Promise.then (async)
(anonymous) @ vue-settings-apps-users-management.js?v=135e2e93-45:45
(anonymous) @ vue-settings-apps-users-management.js?v=135e2e93-45:45
(anonymous) @ vue-settings-apps-users-management.js?v=135e2e93-45:45
St @ vue-settings-apps-users-management.js?v=135e2e93-45:45
(anonymous) @ vue-settings-apps-users-management.js?v=135e2e93-45:45
d @ vue-settings-apps-users-management.js?v=135e2e93-45:45
r @ vue-settings-apps-users-management.js?v=135e2e93-45:45
r @ vue-settings-apps-users-management.js?v=135e2e93-45:45
At @ vue-settings-apps-users-management.js?v=135e2e93-45:45
Pt.confirmTransition @ vue-settings-apps-users-management.js?v=135e2e93-45:45
Pt.transitionTo @ vue-settings-apps-users-management.js?v=135e2e93-45:45
Ht.init @ vue-settings-apps-users-management.js?v=135e2e93-45:45
beforeCreate @ vue-settings-apps-users-management.js?v=135e2e93-45:45
zt @ vue-settings-apps-users-management.js?v=135e2e93-45:7
en @ vue-settings-apps-users-management.js?v=135e2e93-45:7
t._init @ vue-settings-apps-users-management.js?v=135e2e93-45:7
An @ vue-settings-apps-users-management.js?v=135e2e93-45:7
(anonymous) @ vue-settings-apps-users-management.js?v=135e2e93-45:112
o @ vue-settings-apps-users-management.js?v=135e2e93-45:1
(anonymous) @ vue-settings-apps-users-management.js?v=135e2e93-45:1
(anonymous) @ vue-settings-apps-users-management.js?v=135e2e93-45:1
Show 3 more frames
main.js?v=135e2e93-45:1095 The escapeHTML library is deprecated! It will be removed in nextcloud 19.
He @ main.js?v=135e2e93-45:1095
i @ main.js?v=135e2e93-45:1095
(anonymous) @ main.js?v=135e2e93-45:168
(anonymous) @ main.js?v=135e2e93-45:168
translate @ main.js?v=135e2e93-45:168
O @ main.js?v=135e2e93-45:25
(anonymous) @ main.js?v=135e2e93-45:25
(anonymous) @ main.js?v=135e2e93-45:25
usedSpace @ vue-6.js?v=fb71c2162a02f7b19fd3:7
hn.get @ vue-settings-apps-users-management.js?v=135e2e93-45:7
hn.evaluate @ vue-settings-apps-users-management.js?v=135e2e93-45:7
(anonymous) @ vue-settings-apps-users-management.js?v=135e2e93-45:7
(anonymous) @ vue-6.js?v=fb71c2162a02f7b19fd3:7
t._render @ vue-settings-apps-users-management.js?v=135e2e93-45:7
r @ vue-settings-apps-users-management.js?v=135e2e93-45:7
hn.get @ vue-settings-apps-users-management.js?v=135e2e93-45:7
hn @ vue-settings-apps-users-management.js?v=135e2e93-45:7
t @ vue-settings-apps-users-management.js?v=135e2e93-45:7
An.$mount @ vue-settings-apps-users-management.js?v=135e2e93-45:7
init @ vue-settings-apps-users-management.js?v=135e2e93-45:7
(anonymous) @ vue-settings-apps-users-management.js?v=135e2e93-45:7
l @ vue-settings-apps-users-management.js?v=135e2e93-45:7
b @ vue-settings-apps-users-management.js?v=135e2e93-45:7
(anonymous) @ vue-settings-apps-users-management.js?v=135e2e93-45:7
C @ vue-settings-apps-users-management.js?v=135e2e93-45:7
(anonymous) @ vue-settings-apps-users-management.js?v=135e2e93-45:7
t._update @ vue-settings-apps-users-management.js?v=135e2e93-45:7
r @ vue-settings-apps-users-management.js?v=135e2e93-45:7
hn.get @ vue-settings-apps-users-management.js?v=135e2e93-45:7
hn.run @ vue-settings-apps-users-management.js?v=135e2e93-45:7
pn @ vue-settings-apps-users-management.js?v=135e2e93-45:7
(anonymous) @ vue-settings-apps-users-management.js?v=135e2e93-45:7
Xt @ vue-settings-apps-users-management.js?v=135e2e93-45:7
Promise.then (async)
Gt @ vue-settings-apps-users-management.js?v=135e2e93-45:7
ee @ vue-settings-apps-users-management.js?v=135e2e93-45:7
(anonymous) @ vue-settings-apps-users-management.js?v=135e2e93-45:7
hn.update @ vue-settings-apps-users-management.js?v=135e2e93-45:7
lt.notify @ vue-settings-apps-users-management.js?v=135e2e93-45:7
set @ vue-settings-apps-users-management.js?v=135e2e93-45:7
appendUsers @ vue-settings-apps-users-management.js?v=135e2e93-45:67
(anonymous) @ vue-settings-apps-users-management.js?v=135e2e93-45:32
(anonymous) @ vue-settings-apps-users-management.js?v=135e2e93-45:38
(anonymous) @ vue-settings-apps-users-management.js?v=135e2e93-45:38
u._withCommit @ vue-settings-apps-users-management.js?v=135e2e93-45:38
u.commit @ vue-settings-apps-users-management.js?v=135e2e93-45:38
commit @ vue-settings-apps-users-management.js?v=135e2e93-45:32
(anonymous) @ vue-settings-apps-users-management.js?v=135e2e93-45:67
Promise.then (async)
getUsers @ vue-settings-apps-users-management.js?v=135e2e93-45:67
(anonymous) @ vue-settings-apps-users-management.js?v=135e2e93-45:32
u.dispatch @ vue-settings-apps-users-management.js?v=135e2e93-45:38
dispatch @ vue-settings-apps-users-management.js?v=135e2e93-45:32
infiniteHandler @ vue-6.js?v=fb71c2162a02f7b19fd3:7
zt @ vue-settings-apps-users-management.js?v=135e2e93-45:7
n @ vue-settings-apps-users-management.js?v=135e2e93-45:7
zt @ vue-settings-apps-users-management.js?v=135e2e93-45:7
t.$emit @ vue-settings-apps-users-management.js?v=135e2e93-45:7
attemptLoad @ vue-6.js?v=fb71c2162a02f7b19fd3:7
scrollHandler @ vue-6.js?v=fb71c2162a02f7b19fd3:7
(anonymous) @ vue-6.js?v=fb71c2162a02f7b19fd3:7
setTimeout (async)
mounted @ vue-6.js?v=fb71c2162a02f7b19fd3:7
zt @ vue-settings-apps-users-management.js?v=135e2e93-45:7
en @ vue-settings-apps-users-management.js?v=135e2e93-45:7
insert @ vue-settings-apps-users-management.js?v=135e2e93-45:7
A @ vue-settings-apps-users-management.js?v=135e2e93-45:7
(anonymous) @ vue-settings-apps-users-management.js?v=135e2e93-45:7
t._update @ vue-settings-apps-users-management.js?v=135e2e93-45:7
r @ vue-settings-apps-users-management.js?v=135e2e93-45:7
hn.get @ vue-settings-apps-users-management.js?v=135e2e93-45:7
hn.run @ vue-settings-apps-users-management.js?v=135e2e93-45:7
pn @ vue-settings-apps-users-management.js?v=135e2e93-45:7
(anonymous) @ vue-settings-apps-users-management.js?v=135e2e93-45:7
Xt @ vue-settings-apps-users-management.js?v=135e2e93-45:7
Promise.then (async)
Gt @ vue-settings-apps-users-management.js?v=135e2e93-45:7
ee @ vue-settings-apps-users-management.js?v=135e2e93-45:7
(anonymous) @ vue-settings-apps-users-management.js?v=135e2e93-45:7
hn.update @ vue-settings-apps-users-management.js?v=135e2e93-45:7
lt.notify @ vue-settings-apps-users-management.js?v=135e2e93-45:7
set @ vue-settings-apps-users-management.js?v=135e2e93-45:7
(anonymous) @ vue-settings-apps-users-management.js?v=135e2e93-45:45
(anonymous) @ vue-settings-apps-users-management.js?v=135e2e93-45:45
Pt.updateRoute @ vue-settings-apps-users-management.js?v=135e2e93-45:45
(anonymous) @ vue-settings-apps-users-management.js?v=135e2e93-45:45
(anonymous) @ vue-settings-apps-users-management.js?v=135e2e93-45:45
r @ vue-settings-apps-users-management.js?v=135e2e93-45:45
r @ vue-settings-apps-users-management.js?v=135e2e93-45:45
At @ vue-settings-apps-users-management.js?v=135e2e93-45:45
(anonymous) @ vue-settings-apps-users-management.js?v=135e2e93-45:45
r @ vue-settings-apps-users-management.js?v=135e2e93-45:45
(anonymous) @ vue-settings-apps-users-management.js?v=135e2e93-45:45
(anonymous) @ vue-settings-apps-users-management.js?v=135e2e93-45:45
(anonymous) @ vue-settings-apps-users-management.js?v=135e2e93-45:45
(anonymous) @ vue-settings-apps-users-management.js?v=135e2e93-45:45
Promise.then (async)
(anonymous) @ vue-settings-apps-users-management.js?v=135e2e93-45:45
(anonymous) @ vue-settings-apps-users-management.js?v=135e2e93-45:45
(anonymous) @ vue-settings-apps-users-management.js?v=135e2e93-45:45
St @ vue-settings-apps-users-management.js?v=135e2e93-45:45
(anonymous) @ vue-settings-apps-users-management.js?v=135e2e93-45:45
d @ vue-settings-apps-users-management.js?v=135e2e93-45:45
r @ vue-settings-apps-users-management.js?v=135e2e93-45:45
r @ vue-settings-apps-users-management.js?v=135e2e93-45:45
At @ vue-settings-apps-users-management.js?v=135e2e93-45:45
Pt.confirmTransition @ vue-settings-apps-users-management.js?v=135e2e93-45:45
Pt.transitionTo @ vue-settings-apps-users-management.js?v=135e2e93-45:45
Ht.init @ vue-settings-apps-users-management.js?v=135e2e93-45:45
beforeCreate @ vue-settings-apps-users-management.js?v=135e2e93-45:45
zt @ vue-settings-apps-users-management.js?v=135e2e93-45:7
en @ vue-settings-apps-users-management.js?v=135e2e93-45:7
t._init @ vue-settings-apps-users-management.js?v=135e2e93-45:7
An @ vue-settings-apps-users-management.js?v=135e2e93-45:7
(anonymous) @ vue-settings-apps-users-management.js?v=135e2e93-45:112
o @ vue-settings-apps-users-management.js?v=135e2e93-45:1
(anonymous) @ vue-settings-apps-users-management.js?v=135e2e93-45:1
(anonymous) @ vue-settings-apps-users-management.js?v=135e2e93-45:1
Show 3 more frames
3main.js?v=135e2e93-45:1095 The escapeHTML library is deprecated! It will be removed in nextcloud 19.
He @ main.js?v=135e2e93-45:1095
i @ main.js?v=135e2e93-45:1095
(anonymous) @ main.js?v=135e2e93-45:168
(anonymous) @ main.js?v=135e2e93-45:168
translate @ main.js?v=135e2e93-45:168
O @ main.js?v=135e2e93-45:25
(anonymous) @ main.js?v=135e2e93-45:25
(anonymous) @ main.js?v=135e2e93-45:25
usedSpace @ vue-6.js?v=fb71c2162a02f7b19fd3:7
hn.get @ vue-settings-apps-users-management.js?v=135e2e93-45:7
hn.evaluate @ vue-settings-apps-users-management.js?v=135e2e93-45:7
(anonymous) @ vue-settings-apps-users-management.js?v=135e2e93-45:7
(anonymous) @ vue-6.js?v=fb71c2162a02f7b19fd3:7
t._render @ vue-settings-apps-users-management.js?v=135e2e93-45:7
r @ vue-settings-apps-users-management.js?v=135e2e93-45:7
hn.get @ vue-settings-apps-users-management.js?v=135e2e93-45:7
hn @ vue-settings-apps-users-management.js?v=135e2e93-45:7
t @ vue-settings-apps-users-management.js?v=135e2e93-45:7
An.$mount @ vue-settings-apps-users-management.js?v=135e2e93-45:7
init @ vue-settings-apps-users-management.js?v=135e2e93-45:7
(anonymous) @ vue-settings-apps-users-management.js?v=135e2e93-45:7
l @ vue-settings-apps-users-management.js?v=135e2e93-45:7
b @ vue-settings-apps-users-management.js?v=135e2e93-45:7
(anonymous) @ vue-settings-apps-users-management.js?v=135e2e93-45:7
C @ vue-settings-apps-users-management.js?v=135e2e93-45:7
(anonymous) @ vue-settings-apps-users-management.js?v=135e2e93-45:7
t._update @ vue-settings-apps-users-management.js?v=135e2e93-45:7
r @ vue-settings-apps-users-management.js?v=135e2e93-45:7
hn.get @ vue-settings-apps-users-management.js?v=135e2e93-45:7
hn.run @ vue-settings-apps-users-management.js?v=135e2e93-45:7
pn @ vue-settings-apps-users-management.js?v=135e2e93-45:7
(anonymous) @ vue-settings-apps-users-management.js?v=135e2e93-45:7
Xt @ vue-settings-apps-users-management.js?v=135e2e93-45:7
Promise.then (async)
Gt @ vue-settings-apps-users-management.js?v=135e2e93-45:7
ee @ vue-settings-apps-users-management.js?v=135e2e93-45:7
(anonymous) @ vue-settings-apps-users-management.js?v=135e2e93-45:7
hn.update @ vue-settings-apps-users-management.js?v=135e2e93-45:7
lt.notify @ vue-settings-apps-users-management.js?v=135e2e93-45:7
set @ vue-settings-apps-users-management.js?v=135e2e93-45:7
appendUsers @ vue-settings-apps-users-management.js?v=135e2e93-45:67
(anonymous) @ vue-settings-apps-users-management.js?v=135e2e93-45:32
(anonymous) @ vue-settings-apps-users-management.js?v=135e2e93-45:38
(anonymous) @ vue-settings-apps-users-management.js?v=135e2e93-45:38
u._withCommit @ vue-settings-apps-users-management.js?v=135e2e93-45:38
u.commit @ vue-settings-apps-users-management.js?v=135e2e93-45:38
commit @ vue-settings-apps-users-management.js?v=135e2e93-45:32
(anonymous) @ vue-settings-apps-users-management.js?v=135e2e93-45:67
Promise.then (async)
getUsers @ vue-settings-apps-users-management.js?v=135e2e93-45:67
(anonymous) @ vue-settings-apps-users-management.js?v=135e2e93-45:32
u.dispatch @ vue-settings-apps-users-management.js?v=135e2e93-45:38
dispatch @ vue-settings-apps-users-management.js?v=135e2e93-45:32
infiniteHandler @ vue-6.js?v=fb71c2162a02f7b19fd3:7
zt @ vue-settings-apps-users-management.js?v=135e2e93-45:7
n @ vue-settings-apps-users-management.js?v=135e2e93-45:7
zt @ vue-settings-apps-users-management.js?v=135e2e93-45:7
t.$emit @ vue-settings-apps-users-management.js?v=135e2e93-45:7
attemptLoad @ vue-6.js?v=fb71c2162a02f7b19fd3:7
scrollHandler @ vue-6.js?v=fb71c2162a02f7b19fd3:7
(anonymous) @ vue-6.js?v=fb71c2162a02f7b19fd3:7
setTimeout (async)
mounted @ vue-6.js?v=fb71c2162a02f7b19fd3:7
zt @ vue-settings-apps-users-management.js?v=135e2e93-45:7
en @ vue-settings-apps-users-management.js?v=135e2e93-45:7
insert @ vue-settings-apps-users-management.js?v=135e2e93-45:7
A @ vue-settings-apps-users-management.js?v=135e2e93-45:7
(anonymous) @ vue-settings-apps-users-management.js?v=135e2e93-45:7
t._update @ vue-settings-apps-users-management.js?v=135e2e93-45:7
r @ vue-settings-apps-users-management.js?v=135e2e93-45:7
hn.get @ vue-settings-apps-users-management.js?v=135e2e93-45:7
hn.run @ vue-settings-apps-users-management.js?v=135e2e93-45:7
pn @ vue-settings-apps-users-management.js?v=135e2e93-45:7
(anonymous) @ vue-settings-apps-users-management.js?v=135e2e93-45:7
Xt @ vue-settings-apps-users-management.js?v=135e2e93-45:7
Promise.then (async)
Gt @ vue-settings-apps-users-management.js?v=135e2e93-45:7
ee @ vue-settings-apps-users-management.js?v=135e2e93-45:7
(anonymous) @ vue-settings-apps-users-management.js?v=135e2e93-45:7
hn.update @ vue-settings-apps-users-management.js?v=135e2e93-45:7
lt.notify @ vue-settings-apps-users-management.js?v=135e2e93-45:7
set @ vue-settings-apps-users-management.js?v=135e2e93-45:7
(anonymous) @ vue-settings-apps-users-management.js?v=135e2e93-45:45
(anonymous) @ vue-settings-apps-users-management.js?v=135e2e93-45:45
Pt.updateRoute @ vue-settings-apps-users-management.js?v=135e2e93-45:45
(anonymous) @ vue-settings-apps-users-management.js?v=135e2e93-45:45
(anonymous) @ vue-settings-apps-users-management.js?v=135e2e93-45:45
r @ vue-settings-apps-users-management.js?v=135e2e93-45:45
r @ vue-settings-apps-users-management.js?v=135e2e93-45:45
At @ vue-settings-apps-users-management.js?v=135e2e93-45:45
(anonymous) @ vue-settings-apps-users-management.js?v=135e2e93-45:45
r @ vue-settings-apps-users-management.js?v=135e2e93-45:45
(anonymous) @ vue-settings-apps-users-management.js?v=135e2e93-45:45
(anonymous) @ vue-settings-apps-users-management.js?v=135e2e93-45:45
(anonymous) @ vue-settings-apps-users-management.js?v=135e2e93-45:45
(anonymous) @ vue-settings-apps-users-management.js?v=135e2e93-45:45
Promise.then (async)
(anonymous) @ vue-settings-apps-users-management.js?v=135e2e93-45:45
(anonymous) @ vue-settings-apps-users-management.js?v=135e2e93-45:45
(anonymous) @ vue-settings-apps-users-management.js?v=135e2e93-45:45
St @ vue-settings-apps-users-management.js?v=135e2e93-45:45
(anonymous) @ vue-settings-apps-users-management.js?v=135e2e93-45:45
d @ vue-settings-apps-users-management.js?v=135e2e93-45:45
r @ vue-settings-apps-users-management.js?v=135e2e93-45:45
r @ vue-settings-apps-users-management.js?v=135e2e93-45:45
At @ vue-settings-apps-users-management.js?v=135e2e93-45:45
Pt.confirmTransition @ vue-settings-apps-users-management.js?v=135e2e93-45:45
Pt.transitionTo @ vue-settings-apps-users-management.js?v=135e2e93-45:45
Ht.init @ vue-settings-apps-users-management.js?v=135e2e93-45:45
beforeCreate @ vue-settings-apps-users-management.js?v=135e2e93-45:45
zt @ vue-settings-apps-users-management.js?v=135e2e93-45:7
en @ vue-settings-apps-users-management.js?v=135e2e93-45:7
t._init @ vue-settings-apps-users-management.js?v=135e2e93-45:7
An @ vue-settings-apps-users-management.js?v=135e2e93-45:7
(anonymous) @ vue-settings-apps-users-management.js?v=135e2e93-45:112
o @ vue-settings-apps-users-management.js?v=135e2e93-45:1
(anonymous) @ vue-settings-apps-users-management.js?v=135e2e93-45:1
(anonymous) @ vue-settings-apps-users-management.js?v=135e2e93-45:1
Show 3 more frames
main.js?v=135e2e93-45:1095 The escapeHTML library is deprecated! It will be removed in nextcloud 19.
He @ main.js?v=135e2e93-45:1095
i @ main.js?v=135e2e93-45:1095
(anonymous) @ main.js?v=135e2e93-45:168
(anonymous) @ main.js?v=135e2e93-45:168
translate @ main.js?v=135e2e93-45:168
O @ main.js?v=135e2e93-45:25
(anonymous) @ main.js?v=135e2e93-45:25
(anonymous) @ main.js?v=135e2e93-45:25
usedSpace @ vue-6.js?v=fb71c2162a02f7b19fd3:7
hn.get @ vue-settings-apps-users-management.js?v=135e2e93-45:7
hn.evaluate @ vue-settings-apps-users-management.js?v=135e2e93-45:7
(anonymous) @ vue-settings-apps-users-management.js?v=135e2e93-45:7
(anonymous) @ vue-6.js?v=fb71c2162a02f7b19fd3:7
t._render @ vue-settings-apps-users-management.js?v=135e2e93-45:7
r @ vue-settings-apps-users-management.js?v=135e2e93-45:7
hn.get @ vue-settings-apps-users-management.js?v=135e2e93-45:7
hn @ vue-settings-apps-users-management.js?v=135e2e93-45:7
t @ vue-settings-apps-users-management.js?v=135e2e93-45:7
An.$mount @ vue-settings-apps-users-management.js?v=135e2e93-45:7
init @ vue-settings-apps-users-management.js?v=135e2e93-45:7
(anonymous) @ vue-settings-apps-users-management.js?v=135e2e93-45:7
l @ vue-settings-apps-users-management.js?v=135e2e93-45:7
b @ vue-settings-apps-users-management.js?v=135e2e93-45:7
(anonymous) @ vue-settings-apps-users-management.js?v=135e2e93-45:7
C @ vue-settings-apps-users-management.js?v=135e2e93-45:7
(anonymous) @ vue-settings-apps-users-management.js?v=135e2e93-45:7
t._update @ vue-settings-apps-users-management.js?v=135e2e93-45:7
r @ vue-settings-apps-users-management.js?v=135e2e93-45:7
hn.get @ vue-settings-apps-users-management.js?v=135e2e93-45:7
hn.run @ vue-settings-apps-users-management.js?v=135e2e93-45:7
pn @ vue-settings-apps-users-management.js?v=135e2e93-45:7
(anonymous) @ vue-settings-apps-users-management.js?v=135e2e93-45:7
Xt @ vue-settings-apps-users-management.js?v=135e2e93-45:7
Promise.then (async)
Gt @ vue-settings-apps-users-management.js?v=135e2e93-45:7
ee @ vue-settings-apps-users-management.js?v=135e2e93-45:7
(anonymous) @ vue-settings-apps-users-management.js?v=135e2e93-45:7
hn.update @ vue-settings-apps-users-management.js?v=135e2e93-45:7
lt.notify @ vue-settings-apps-users-management.js?v=135e2e93-45:7
set @ vue-settings-apps-users-management.js?v=135e2e93-45:7
appendUsers @ vue-settings-apps-users-management.js?v=135e2e93-45:67
(anonymous) @ vue-settings-apps-users-management.js?v=135e2e93-45:32
(anonymous) @ vue-settings-apps-users-management.js?v=135e2e93-45:38
(anonymous) @ vue-settings-apps-users-management.js?v=135e2e93-45:38
u._withCommit @ vue-settings-apps-users-management.js?v=135e2e93-45:38
u.commit @ vue-settings-apps-users-management.js?v=135e2e93-45:38
commit @ vue-settings-apps-users-management.js?v=135e2e93-45:32
(anonymous) @ vue-settings-apps-users-management.js?v=135e2e93-45:67
Promise.then (async)
getUsers @ vue-settings-apps-users-management.js?v=135e2e93-45:67
(anonymous) @ vue-settings-apps-users-management.js?v=135e2e93-45:32
u.dispatch @ vue-settings-apps-users-management.js?v=135e2e93-45:38
dispatch @ vue-settings-apps-users-management.js?v=135e2e93-45:32
infiniteHandler @ vue-6.js?v=fb71c2162a02f7b19fd3:7
zt @ vue-settings-apps-users-management.js?v=135e2e93-45:7
n @ vue-settings-apps-users-management.js?v=135e2e93-45:7
zt @ vue-settings-apps-users-management.js?v=135e2e93-45:7
t.$emit @ vue-settings-apps-users-management.js?v=135e2e93-45:7
attemptLoad @ vue-6.js?v=fb71c2162a02f7b19fd3:7
scrollHandler @ vue-6.js?v=fb71c2162a02f7b19fd3:7
(anonymous) @ vue-6.js?v=fb71c2162a02f7b19fd3:7
setTimeout (async)
mounted @ vue-6.js?v=fb71c2162a02f7b19fd3:7
zt @ vue-settings-apps-users-management.js?v=135e2e93-45:7
en @ vue-settings-apps-users-management.js?v=135e2e93-45:7
insert @ vue-settings-apps-users-management.js?v=135e2e93-45:7
A @ vue-settings-apps-users-management.js?v=135e2e93-45:7
(anonymous) @ vue-settings-apps-users-management.js?v=135e2e93-45:7
t._update @ vue-settings-apps-users-management.js?v=135e2e93-45:7
r @ vue-settings-apps-users-management.js?v=135e2e93-45:7
hn.get @ vue-settings-apps-users-management.js?v=135e2e93-45:7
hn.run @ vue-settings-apps-users-management.js?v=135e2e93-45:7
pn @ vue-settings-apps-users-management.js?v=135e2e93-45:7
(anonymous) @ vue-settings-apps-users-management.js?v=135e2e93-45:7
Xt @ vue-settings-apps-users-management.js?v=135e2e93-45:7
Promise.then (async)
Gt @ vue-settings-apps-users-management.js?v=135e2e93-45:7
ee @ vue-settings-apps-users-management.js?v=135e2e93-45:7
(anonymous) @ vue-settings-apps-users-management.js?v=135e2e93-45:7
hn.update @ vue-settings-apps-users-management.js?v=135e2e93-45:7
lt.notify @ vue-settings-apps-users-management.js?v=135e2e93-45:7
set @ vue-settings-apps-users-management.js?v=135e2e93-45:7
(anonymous) @ vue-settings-apps-users-management.js?v=135e2e93-45:45
(anonymous) @ vue-settings-apps-users-management.js?v=135e2e93-45:45
Pt.updateRoute @ vue-settings-apps-users-management.js?v=135e2e93-45:45
(anonymous) @ vue-settings-apps-users-management.js?v=135e2e93-45:45
(anonymous) @ vue-settings-apps-users-management.js?v=135e2e93-45:45
r @ vue-settings-apps-users-management.js?v=135e2e93-45:45
r @ vue-settings-apps-users-management.js?v=135e2e93-45:45
At @ vue-settings-apps-users-management.js?v=135e2e93-45:45
(anonymous) @ vue-settings-apps-users-management.js?v=135e2e93-45:45
r @ vue-settings-apps-users-management.js?v=135e2e93-45:45
(anonymous) @ vue-settings-apps-users-management.js?v=135e2e93-45:45
(anonymous) @ vue-settings-apps-users-management.js?v=135e2e93-45:45
(anonymous) @ vue-settings-apps-users-management.js?v=135e2e93-45:45
(anonymous) @ vue-settings-apps-users-management.js?v=135e2e93-45:45
Promise.then (async)
(anonymous) @ vue-settings-apps-users-management.js?v=135e2e93-45:45
(anonymous) @ vue-settings-apps-users-management.js?v=135e2e93-45:45
(anonymous) @ vue-settings-apps-users-management.js?v=135e2e93-45:45
St @ vue-settings-apps-users-management.js?v=135e2e93-45:45
(anonymous) @ vue-settings-apps-users-management.js?v=135e2e93-45:45
d @ vue-settings-apps-users-management.js?v=135e2e93-45:45
r @ vue-settings-apps-users-management.js?v=135e2e93-45:45
r @ vue-settings-apps-users-management.js?v=135e2e93-45:45
At @ vue-settings-apps-users-management.js?v=135e2e93-45:45
Pt.confirmTransition @ vue-settings-apps-users-management.js?v=135e2e93-45:45
Pt.transitionTo @ vue-settings-apps-users-management.js?v=135e2e93-45:45
Ht.init @ vue-settings-apps-users-management.js?v=135e2e93-45:45
beforeCreate @ vue-settings-apps-users-management.js?v=135e2e93-45:45
zt @ vue-settings-apps-users-management.js?v=135e2e93-45:7
en @ vue-settings-apps-users-management.js?v=135e2e93-45:7
t._init @ vue-settings-apps-users-management.js?v=135e2e93-45:7
An @ vue-settings-apps-users-management.js?v=135e2e93-45:7
(anonymous) @ vue-settings-apps-users-management.js?v=135e2e93-45:112
o @ vue-settings-apps-users-management.js?v=135e2e93-45:1
(anonymous) @ vue-settings-apps-users-management.js?v=135e2e93-45:1
(anonymous) @ vue-settings-apps-users-management.js?v=135e2e93-45:1
Show 3 more frames
main.js?v=135e2e93-45:1095 The escapeHTML library is deprecated! It will be removed in nextcloud 19.
He @ main.js?v=135e2e93-45:1095
i @ main.js?v=135e2e93-45:1095
(anonymous) @ main.js?v=135e2e93-45:168
(anonymous) @ main.js?v=135e2e93-45:168
translate @ main.js?v=135e2e93-45:168
O @ main.js?v=135e2e93-45:25
(anonymous) @ main.js?v=135e2e93-45:25
(anonymous) @ main.js?v=135e2e93-45:25
usedSpace @ vue-6.js?v=fb71c2162a02f7b19fd3:7
hn.get @ vue-settings-apps-users-management.js?v=135e2e93-45:7
hn.evaluate @ vue-settings-apps-users-management.js?v=135e2e93-45:7
(anonymous) @ vue-settings-apps-users-management.js?v=135e2e93-45:7
(anonymous) @ vue-6.js?v=fb71c2162a02f7b19fd3:7
t._render @ vue-settings-apps-users-management.js?v=135e2e93-45:7
r @ vue-settings-apps-users-management.js?v=135e2e93-45:7
hn.get @ vue-settings-apps-users-management.js?v=135e2e93-45:7
hn @ vue-settings-apps-users-management.js?v=135e2e93-45:7
t @ vue-settings-apps-users-management.js?v=135e2e93-45:7
An.$mount @ vue-settings-apps-users-management.js?v=135e2e93-45:7
init @ vue-settings-apps-users-management.js?v=135e2e93-45:7
(anonymous) @ vue-settings-apps-users-management.js?v=135e2e93-45:7
l @ vue-settings-apps-users-management.js?v=135e2e93-45:7
b @ vue-settings-apps-users-management.js?v=135e2e93-45:7
(anonymous) @ vue-settings-apps-users-management.js?v=135e2e93-45:7
C @ vue-settings-apps-users-management.js?v=135e2e93-45:7
(anonymous) @ vue-settings-apps-users-management.js?v=135e2e93-45:7
t._update @ vue-settings-apps-users-management.js?v=135e2e93-45:7
r @ vue-settings-apps-users-management.js?v=135e2e93-45:7
hn.get @ vue-settings-apps-users-management.js?v=135e2e93-45:7
hn.run @ vue-settings-apps-users-management.js?v=135e2e93-45:7
pn @ vue-settings-apps-users-management.js?v=135e2e93-45:7
(anonymous) @ vue-settings-apps-users-management.js?v=135e2e93-45:7
Xt @ vue-settings-apps-users-management.js?v=135e2e93-45:7
Promise.then (async)
Gt @ vue-settings-apps-users-management.js?v=135e2e93-45:7
ee @ vue-settings-apps-users-management.js?v=135e2e93-45:7
(anonymous) @ vue-settings-apps-users-management.js?v=135e2e93-45:7
hn.update @ vue-settings-apps-users-management.js?v=135e2e93-45:7
lt.notify @ vue-settings-apps-users-management.js?v=135e2e93-45:7
set @ vue-settings-apps-users-management.js?v=135e2e93-45:7
appendUsers @ vue-settings-apps-users-management.js?v=135e2e93-45:67
(anonymous) @ vue-settings-apps-users-management.js?v=135e2e93-45:32
(anonymous) @ vue-settings-apps-users-management.js?v=135e2e93-45:38
(anonymous) @ vue-settings-apps-users-management.js?v=135e2e93-45:38
u._withCommit @ vue-settings-apps-users-management.js?v=135e2e93-45:38
u.commit @ vue-settings-apps-users-management.js?v=135e2e93-45:38
commit @ vue-settings-apps-users-management.js?v=135e2e93-45:32
(anonymous) @ vue-settings-apps-users-management.js?v=135e2e93-45:67
Promise.then (async)
getUsers @ vue-settings-apps-users-management.js?v=135e2e93-45:67
(anonymous) @ vue-settings-apps-users-management.js?v=135e2e93-45:32
u.dispatch @ vue-settings-apps-users-management.js?v=135e2e93-45:38
dispatch @ vue-settings-apps-users-management.js?v=135e2e93-45:32
infiniteHandler @ vue-6.js?v=fb71c2162a02f7b19fd3:7
zt @ vue-settings-apps-users-management.js?v=135e2e93-45:7
n @ vue-settings-apps-users-management.js?v=135e2e93-45:7
zt @ vue-settings-apps-users-management.js?v=135e2e93-45:7
t.$emit @ vue-settings-apps-users-management.js?v=135e2e93-45:7
attemptLoad @ vue-6.js?v=fb71c2162a02f7b19fd3:7
scrollHandler @ vue-6.js?v=fb71c2162a02f7b19fd3:7
(anonymous) @ vue-6.js?v=fb71c2162a02f7b19fd3:7
setTimeout (async)
mounted @ vue-6.js?v=fb71c2162a02f7b19fd3:7
zt @ vue-settings-apps-users-management.js?v=135e2e93-45:7
en @ vue-settings-apps-users-management.js?v=135e2e93-45:7
insert @ vue-settings-apps-users-management.js?v=135e2e93-45:7
A @ vue-settings-apps-users-management.js?v=135e2e93-45:7
(anonymous) @ vue-settings-apps-users-management.js?v=135e2e93-45:7
t._update @ vue-settings-apps-users-management.js?v=135e2e93-45:7
r @ vue-settings-apps-users-management.js?v=135e2e93-45:7
hn.get @ vue-settings-apps-users-management.js?v=135e2e93-45:7
hn.run @ vue-settings-apps-users-management.js?v=135e2e93-45:7
pn @ vue-settings-apps-users-management.js?v=135e2e93-45:7
(anonymous) @ vue-settings-apps-users-management.js?v=135e2e93-45:7
Xt @ vue-settings-apps-users-management.js?v=135e2e93-45:7
Promise.then (async)
Gt @ vue-settings-apps-users-management.js?v=135e2e93-45:7
ee @ vue-settings-apps-users-management.js?v=135e2e93-45:7
(anonymous) @ vue-settings-apps-users-management.js?v=135e2e93-45:7
hn.update @ vue-settings-apps-users-management.js?v=135e2e93-45:7
lt.notify @ vue-settings-apps-users-management.js?v=135e2e93-45:7
set @ vue-settings-apps-users-management.js?v=135e2e93-45:7
(anonymous) @ vue-settings-apps-users-management.js?v=135e2e93-45:45
(anonymous) @ vue-settings-apps-users-management.js?v=135e2e93-45:45
Pt.updateRoute @ vue-settings-apps-users-management.js?v=135e2e93-45:45
(anonymous) @ vue-settings-apps-users-management.js?v=135e2e93-45:45
(anonymous) @ vue-settings-apps-users-management.js?v=135e2e93-45:45
r @ vue-settings-apps-users-management.js?v=135e2e93-45:45
r @ vue-settings-apps-users-management.js?v=135e2e93-45:45
At @ vue-settings-apps-users-management.js?v=135e2e93-45:45
(anonymous) @ vue-settings-apps-users-management.js?v=135e2e93-45:45
r @ vue-settings-apps-users-management.js?v=135e2e93-45:45
(anonymous) @ vue-settings-apps-users-management.js?v=135e2e93-45:45
(anonymous) @ vue-settings-apps-users-management.js?v=135e2e93-45:45
(anonymous) @ vue-settings-apps-users-management.js?v=135e2e93-45:45
(anonymous) @ vue-settings-apps-users-management.js?v=135e2e93-45:45
Promise.then (async)
(anonymous) @ vue-settings-apps-users-management.js?v=135e2e93-45:45
(anonymous) @ vue-settings-apps-users-management.js?v=135e2e93-45:45
(anonymous) @ vue-settings-apps-users-management.js?v=135e2e93-45:45
St @ vue-settings-apps-users-management.js?v=135e2e93-45:45
(anonymous) @ vue-settings-apps-users-management.js?v=135e2e93-45:45
d @ vue-settings-apps-users-management.js?v=135e2e93-45:45
r @ vue-settings-apps-users-management.js?v=135e2e93-45:45
r @ vue-settings-apps-users-management.js?v=135e2e93-45:45
At @ vue-settings-apps-users-management.js?v=135e2e93-45:45
Pt.confirmTransition @ vue-settings-apps-users-management.js?v=135e2e93-45:45
Pt.transitionTo @ vue-settings-apps-users-management.js?v=135e2e93-45:45
Ht.init @ vue-settings-apps-users-management.js?v=135e2e93-45:45
beforeCreate @ vue-settings-apps-users-management.js?v=135e2e93-45:45
zt @ vue-settings-apps-users-management.js?v=135e2e93-45:7
en @ vue-settings-apps-users-management.js?v=135e2e93-45:7
t._init @ vue-settings-apps-users-management.js?v=135e2e93-45:7
An @ vue-settings-apps-users-management.js?v=135e2e93-45:7
(anonymous) @ vue-settings-apps-users-management.js?v=135e2e93-45:112
o @ vue-settings-apps-users-management.js?v=135e2e93-45:1
(anonymous) @ vue-settings-apps-users-management.js?v=135e2e93-45:1
(anonymous) @ vue-settings-apps-users-management.js?v=135e2e93-45:1
Show 3 more frames
2main.js?v=135e2e93-45:1095 The escapeHTML library is deprecated! It will be removed in nextcloud 19.
He @ main.js?v=135e2e93-45:1095
i @ main.js?v=135e2e93-45:1095
(anonymous) @ main.js?v=135e2e93-45:168
(anonymous) @ main.js?v=135e2e93-45:168
translate @ main.js?v=135e2e93-45:168
O @ main.js?v=135e2e93-45:25
(anonymous) @ main.js?v=135e2e93-45:25
(anonymous) @ main.js?v=135e2e93-45:25
usedSpace @ vue-6.js?v=fb71c2162a02f7b19fd3:7
hn.get @ vue-settings-apps-users-management.js?v=135e2e93-45:7
hn.evaluate @ vue-settings-apps-users-management.js?v=135e2e93-45:7
(anonymous) @ vue-settings-apps-users-management.js?v=135e2e93-45:7
(anonymous) @ vue-6.js?v=fb71c2162a02f7b19fd3:7
t._render @ vue-settings-apps-users-management.js?v=135e2e93-45:7
r @ vue-settings-apps-users-management.js?v=135e2e93-45:7
hn.get @ vue-settings-apps-users-management.js?v=135e2e93-45:7
hn @ vue-settings-apps-users-management.js?v=135e2e93-45:7
t @ vue-settings-apps-users-management.js?v=135e2e93-45:7
An.$mount @ vue-settings-apps-users-management.js?v=135e2e93-45:7
init @ vue-settings-apps-users-management.js?v=135e2e93-45:7
(anonymous) @ vue-settings-apps-users-management.js?v=135e2e93-45:7
l @ vue-settings-apps-users-management.js?v=135e2e93-45:7
b @ vue-settings-apps-users-management.js?v=135e2e93-45:7
(anonymous) @ vue-settings-apps-users-management.js?v=135e2e93-45:7
C @ vue-settings-apps-users-management.js?v=135e2e93-45:7
(anonymous) @ vue-settings-apps-users-management.js?v=135e2e93-45:7
t._update @ vue-settings-apps-users-management.js?v=135e2e93-45:7
r @ vue-settings-apps-users-management.js?v=135e2e93-45:7
hn.get @ vue-settings-apps-users-management.js?v=135e2e93-45:7
hn.run @ vue-settings-apps-users-management.js?v=135e2e93-45:7
pn @ vue-settings-apps-users-management.js?v=135e2e93-45:7
(anonymous) @ vue-settings-apps-users-management.js?v=135e2e93-45:7
Xt @ vue-settings-apps-users-management.js?v=135e2e93-45:7
Promise.then (async)
Gt @ vue-settings-apps-users-management.js?v=135e2e93-45:7
ee @ vue-settings-apps-users-management.js?v=135e2e93-45:7
(anonymous) @ vue-settings-apps-users-management.js?v=135e2e93-45:7
hn.update @ vue-settings-apps-users-management.js?v=135e2e93-45:7
lt.notify @ vue-settings-apps-users-management.js?v=135e2e93-45:7
set @ vue-settings-apps-users-management.js?v=135e2e93-45:7
appendUsers @ vue-settings-apps-users-management.js?v=135e2e93-45:67
(anonymous) @ vue-settings-apps-users-management.js?v=135e2e93-45:32
(anonymous) @ vue-settings-apps-users-management.js?v=135e2e93-45:38
(anonymous) @ vue-settings-apps-users-management.js?v=135e2e93-45:38
u._withCommit @ vue-settings-apps-users-management.js?v=135e2e93-45:38
u.commit @ vue-settings-apps-users-management.js?v=135e2e93-45:38
commit @ vue-settings-apps-users-management.js?v=135e2e93-45:32
(anonymous) @ vue-settings-apps-users-management.js?v=135e2e93-45:67
Promise.then (async)
getUsers @ vue-settings-apps-users-management.js?v=135e2e93-45:67
(anonymous) @ vue-settings-apps-users-management.js?v=135e2e93-45:32
u.dispatch @ vue-settings-apps-users-management.js?v=135e2e93-45:38
dispatch @ vue-settings-apps-users-management.js?v=135e2e93-45:32
infiniteHandler @ vue-6.js?v=fb71c2162a02f7b19fd3:7
zt @ vue-settings-apps-users-management.js?v=135e2e93-45:7
n @ vue-settings-apps-users-management.js?v=135e2e93-45:7
zt @ vue-settings-apps-users-management.js?v=135e2e93-45:7
t.$emit @ vue-settings-apps-users-management.js?v=135e2e93-45:7
attemptLoad @ vue-6.js?v=fb71c2162a02f7b19fd3:7
scrollHandler @ vue-6.js?v=fb71c2162a02f7b19fd3:7
(anonymous) @ vue-6.js?v=fb71c2162a02f7b19fd3:7
setTimeout (async)
mounted @ vue-6.js?v=fb71c2162a02f7b19fd3:7
zt @ vue-settings-apps-users-management.js?v=135e2e93-45:7
en @ vue-settings-apps-users-management.js?v=135e2e93-45:7
insert @ vue-settings-apps-users-management.js?v=135e2e93-45:7
A @ vue-settings-apps-users-management.js?v=135e2e93-45:7
(anonymous) @ vue-settings-apps-users-management.js?v=135e2e93-45:7
t._update @ vue-settings-apps-users-management.js?v=135e2e93-45:7
r @ vue-settings-apps-users-management.js?v=135e2e93-45:7
hn.get @ vue-settings-apps-users-management.js?v=135e2e93-45:7
hn.run @ vue-settings-apps-users-management.js?v=135e2e93-45:7
pn @ vue-settings-apps-users-management.js?v=135e2e93-45:7
(anonymous) @ vue-settings-apps-users-management.js?v=135e2e93-45:7
Xt @ vue-settings-apps-users-management.js?v=135e2e93-45:7
Promise.then (async)
Gt @ vue-settings-apps-users-management.js?v=135e2e93-45:7
ee @ vue-settings-apps-users-management.js?v=135e2e93-45:7
(anonymous) @ vue-settings-apps-users-management.js?v=135e2e93-45:7
hn.update @ vue-settings-apps-users-management.js?v=135e2e93-45:7
lt.notify @ vue-settings-apps-users-management.js?v=135e2e93-45:7
set @ vue-settings-apps-users-management.js?v=135e2e93-45:7
(anonymous) @ vue-settings-apps-users-management.js?v=135e2e93-45:45
(anonymous) @ vue-settings-apps-users-management.js?v=135e2e93-45:45
Pt.updateRoute @ vue-settings-apps-users-management.js?v=135e2e93-45:45
(anonymous) @ vue-settings-apps-users-management.js?v=135e2e93-45:45
(anonymous) @ vue-settings-apps-users-management.js?v=135e2e93-45:45
r @ vue-settings-apps-users-management.js?v=135e2e93-45:45
r @ vue-settings-apps-users-management.js?v=135e2e93-45:45
At @ vue-settings-apps-users-management.js?v=135e2e93-45:45
(anonymous) @ vue-settings-apps-users-management.js?v=135e2e93-45:45
r @ vue-settings-apps-users-management.js?v=135e2e93-45:45
(anonymous) @ vue-settings-apps-users-management.js?v=135e2e93-45:45
(anonymous) @ vue-settings-apps-users-management.js?v=135e2e93-45:45
(anonymous) @ vue-settings-apps-users-management.js?v=135e2e93-45:45
(anonymous) @ vue-settings-apps-users-management.js?v=135e2e93-45:45
Promise.then (async)
(anonymous) @ vue-settings-apps-users-management.js?v=135e2e93-45:45
(anonymous) @ vue-settings-apps-users-management.js?v=135e2e93-45:45
(anonymous) @ vue-settings-apps-users-management.js?v=135e2e93-45:45
St @ vue-settings-apps-users-management.js?v=135e2e93-45:45
(anonymous) @ vue-settings-apps-users-management.js?v=135e2e93-45:45
d @ vue-settings-apps-users-management.js?v=135e2e93-45:45
r @ vue-settings-apps-users-management.js?v=135e2e93-45:45
r @ vue-settings-apps-users-management.js?v=135e2e93-45:45
At @ vue-settings-apps-users-management.js?v=135e2e93-45:45
Pt.confirmTransition @ vue-settings-apps-users-management.js?v=135e2e93-45:45
Pt.transitionTo @ vue-settings-apps-users-management.js?v=135e2e93-45:45
Ht.init @ vue-settings-apps-users-management.js?v=135e2e93-45:45
beforeCreate @ vue-settings-apps-users-management.js?v=135e2e93-45:45
zt @ vue-settings-apps-users-management.js?v=135e2e93-45:7
en @ vue-settings-apps-users-management.js?v=135e2e93-45:7
t._init @ vue-settings-apps-users-management.js?v=135e2e93-45:7
An @ vue-settings-apps-users-management.js?v=135e2e93-45:7
(anonymous) @ vue-settings-apps-users-management.js?v=135e2e93-45:112
o @ vue-settings-apps-users-management.js?v=135e2e93-45:1
(anonymous) @ vue-settings-apps-users-management.js?v=135e2e93-45:1
(anonymous) @ vue-settings-apps-users-management.js?v=135e2e93-45:1
Show 3 more frames
main.js?v=135e2e93-45:1095 The escapeHTML library is deprecated! It will be removed in nextcloud 19.
He @ main.js?v=135e2e93-45:1095
i @ main.js?v=135e2e93-45:1095
(anonymous) @ main.js?v=135e2e93-45:168
(anonymous) @ main.js?v=135e2e93-45:168
translate @ main.js?v=135e2e93-45:168
O @ main.js?v=135e2e93-45:25
(anonymous) @ main.js?v=135e2e93-45:25
(anonymous) @ main.js?v=135e2e93-45:25
usedSpace @ vue-6.js?v=fb71c2162a02f7b19fd3:7
hn.get @ vue-settings-apps-users-management.js?v=135e2e93-45:7
hn.evaluate @ vue-settings-apps-users-management.js?v=135e2e93-45:7
(anonymous) @ vue-settings-apps-users-management.js?v=135e2e93-45:7
(anonymous) @ vue-6.js?v=fb71c2162a02f7b19fd3:7
t._render @ vue-settings-apps-users-management.js?v=135e2e93-45:7
r @ vue-settings-apps-users-management.js?v=135e2e93-45:7
hn.get @ vue-settings-apps-users-management.js?v=135e2e93-45:7
hn @ vue-settings-apps-users-management.js?v=135e2e93-45:7
t @ vue-settings-apps-users-management.js?v=135e2e93-45:7
An.$mount @ vue-settings-apps-users-management.js?v=135e2e93-45:7
init @ vue-settings-apps-users-management.js?v=135e2e93-45:7
(anonymous) @ vue-settings-apps-users-management.js?v=135e2e93-45:7
l @ vue-settings-apps-users-management.js?v=135e2e93-45:7
b @ vue-settings-apps-users-management.js?v=135e2e93-45:7
(anonymous) @ vue-settings-apps-users-management.js?v=135e2e93-45:7
C @ vue-settings-apps-users-management.js?v=135e2e93-45:7
(anonymous) @ vue-settings-apps-users-management.js?v=135e2e93-45:7
t._update @ vue-settings-apps-users-management.js?v=135e2e93-45:7
r @ vue-settings-apps-users-management.js?v=135e2e93-45:7
hn.get @ vue-settings-apps-users-management.js?v=135e2e93-45:7
hn.run @ vue-settings-apps-users-management.js?v=135e2e93-45:7
pn @ vue-settings-apps-users-management.js?v=135e2e93-45:7
(anonymous) @ vue-settings-apps-users-management.js?v=135e2e93-45:7
Xt @ vue-settings-apps-users-management.js?v=135e2e93-45:7
Promise.then (async)
Gt @ vue-settings-apps-users-management.js?v=135e2e93-45:7
ee @ vue-settings-apps-users-management.js?v=135e2e93-45:7
(anonymous) @ vue-settings-apps-users-management.js?v=135e2e93-45:7
hn.update @ vue-settings-apps-users-management.js?v=135e2e93-45:7
lt.notify @ vue-settings-apps-users-management.js?v=135e2e93-45:7
set @ vue-settings-apps-users-management.js?v=135e2e93-45:7
appendUsers @ vue-settings-apps-users-management.js?v=135e2e93-45:67
(anonymous) @ vue-settings-apps-users-management.js?v=135e2e93-45:32
(anonymous) @ vue-settings-apps-users-management.js?v=135e2e93-45:38
(anonymous) @ vue-settings-apps-users-management.js?v=135e2e93-45:38
u._withCommit @ vue-settings-apps-users-management.js?v=135e2e93-45:38
u.commit @ vue-settings-apps-users-management.js?v=135e2e93-45:38
commit @ vue-settings-apps-users-management.js?v=135e2e93-45:32
(anonymous) @ vue-settings-apps-users-management.js?v=135e2e93-45:67
Promise.then (async)
getUsers @ vue-settings-apps-users-management.js?v=135e2e93-45:67
(anonymous) @ vue-settings-apps-users-management.js?v=135e2e93-45:32
u.dispatch @ vue-settings-apps-users-management.js?v=135e2e93-45:38
dispatch @ vue-settings-apps-users-management.js?v=135e2e93-45:32
infiniteHandler @ vue-6.js?v=fb71c2162a02f7b19fd3:7
zt @ vue-settings-apps-users-management.js?v=135e2e93-45:7
n @ vue-settings-apps-users-management.js?v=135e2e93-45:7
zt @ vue-settings-apps-users-management.js?v=135e2e93-45:7
t.$emit @ vue-settings-apps-users-management.js?v=135e2e93-45:7
attemptLoad @ vue-6.js?v=fb71c2162a02f7b19fd3:7
scrollHandler @ vue-6.js?v=fb71c2162a02f7b19fd3:7
(anonymous) @ vue-6.js?v=fb71c2162a02f7b19fd3:7
setTimeout (async)
mounted @ vue-6.js?v=fb71c2162a02f7b19fd3:7
zt @ vue-settings-apps-users-management.js?v=135e2e93-45:7
en @ vue-settings-apps-users-management.js?v=135e2e93-45:7
insert @ vue-settings-apps-users-management.js?v=135e2e93-45:7
A @ vue-settings-apps-users-management.js?v=135e2e93-45:7
(anonymous) @ vue-settings-apps-users-management.js?v=135e2e93-45:7
t._update @ vue-settings-apps-users-management.js?v=135e2e93-45:7
r @ vue-settings-apps-users-management.js?v=135e2e93-45:7
hn.get @ vue-settings-apps-users-management.js?v=135e2e93-45:7
hn.run @ vue-settings-apps-users-management.js?v=135e2e93-45:7
pn @ vue-settings-apps-users-management.js?v=135e2e93-45:7
(anonymous) @ vue-settings-apps-users-management.js?v=135e2e93-45:7
Xt @ vue-settings-apps-users-management.js?v=135e2e93-45:7
Promise.then (async)
Gt @ vue-settings-apps-users-management.js?v=135e2e93-45:7
ee @ vue-settings-apps-users-management.js?v=135e2e93-45:7
(anonymous) @ vue-settings-apps-users-management.js?v=135e2e93-45:7
hn.update @ vue-settings-apps-users-management.js?v=135e2e93-45:7
lt.notify @ vue-settings-apps-users-management.js?v=135e2e93-45:7
set @ vue-settings-apps-users-management.js?v=135e2e93-45:7
(anonymous) @ vue-settings-apps-users-management.js?v=135e2e93-45:45
(anonymous) @ vue-settings-apps-users-management.js?v=135e2e93-45:45
Pt.updateRoute @ vue-settings-apps-users-management.js?v=135e2e93-45:45
(anonymous) @ vue-settings-apps-users-management.js?v=135e2e93-45:45
(anonymous) @ vue-settings-apps-users-management.js?v=135e2e93-45:45
r @ vue-settings-apps-users-management.js?v=135e2e93-45:45
r @ vue-settings-apps-users-management.js?v=135e2e93-45:45
At @ vue-settings-apps-users-management.js?v=135e2e93-45:45
(anonymous) @ vue-settings-apps-users-management.js?v=135e2e93-45:45
r @ vue-settings-apps-users-management.js?v=135e2e93-45:45
(anonymous) @ vue-settings-apps-users-management.js?v=135e2e93-45:45
(anonymous) @ vue-settings-apps-users-management.js?v=135e2e93-45:45
(anonymous) @ vue-settings-apps-users-management.js?v=135e2e93-45:45
(anonymous) @ vue-settings-apps-users-management.js?v=135e2e93-45:45
Promise.then (async)
(anonymous) @ vue-settings-apps-users-management.js?v=135e2e93-45:45
(anonymous) @ vue-settings-apps-users-management.js?v=135e2e93-45:45
(anonymous) @ vue-settings-apps-users-management.js?v=135e2e93-45:45
St @ vue-settings-apps-users-management.js?v=135e2e93-45:45
(anonymous) @ vue-settings-apps-users-management.js?v=135e2e93-45:45
d @ vue-settings-apps-users-management.js?v=135e2e93-45:45
r @ vue-settings-apps-users-management.js?v=135e2e93-45:45
r @ vue-settings-apps-users-management.js?v=135e2e93-45:45
At @ vue-settings-apps-users-management.js?v=135e2e93-45:45
Pt.confirmTransition @ vue-settings-apps-users-management.js?v=135e2e93-45:45
Pt.transitionTo @ vue-settings-apps-users-management.js?v=135e2e93-45:45
Ht.init @ vue-settings-apps-users-management.js?v=135e2e93-45:45
beforeCreate @ vue-settings-apps-users-management.js?v=135e2e93-45:45
zt @ vue-settings-apps-users-management.js?v=135e2e93-45:7
en @ vue-settings-apps-users-management.js?v=135e2e93-45:7
t._init @ vue-settings-apps-users-management.js?v=135e2e93-45:7
An @ vue-settings-apps-users-management.js?v=135e2e93-45:7
(anonymous) @ vue-settings-apps-users-management.js?v=135e2e93-45:112
o @ vue-settings-apps-users-management.js?v=135e2e93-45:1
(anonymous) @ vue-settings-apps-users-management.js?v=135e2e93-45:1
(anonymous) @ vue-settings-apps-users-management.js?v=135e2e93-45:1
Show 3 more frames
main.js?v=135e2e93-45:1095 The escapeHTML library is deprecated! It will be removed in nextcloud 19.
He @ main.js?v=135e2e93-45:1095
i @ main.js?v=135e2e93-45:1095
(anonymous) @ main.js?v=135e2e93-45:168
(anonymous) @ main.js?v=135e2e93-45:168
translate @ main.js?v=135e2e93-45:168
O @ main.js?v=135e2e93-45:25
(anonymous) @ main.js?v=135e2e93-45:25
(anonymous) @ main.js?v=135e2e93-45:25
usedSpace @ vue-6.js?v=fb71c2162a02f7b19fd3:7
hn.get @ vue-settings-apps-users-management.js?v=135e2e93-45:7
hn.evaluate @ vue-settings-apps-users-management.js?v=135e2e93-45:7
(anonymous) @ vue-settings-apps-users-management.js?v=135e2e93-45:7
(anonymous) @ vue-6.js?v=fb71c2162a02f7b19fd3:7
t._render @ vue-settings-apps-users-management.js?v=135e2e93-45:7
r @ vue-settings-apps-users-management.js?v=135e2e93-45:7
hn.get @ vue-settings-apps-users-management.js?v=135e2e93-45:7
hn @ vue-settings-apps-users-management.js?v=135e2e93-45:7
t @ vue-settings-apps-users-management.js?v=135e2e93-45:7
An.$mount @ vue-settings-apps-users-management.js?v=135e2e93-45:7
init @ vue-settings-apps-users-management.js?v=135e2e93-45:7
(anonymous) @ vue-settings-apps-users-management.js?v=135e2e93-45:7
l @ vue-settings-apps-users-management.js?v=135e2e93-45:7
b @ vue-settings-apps-users-management.js?v=135e2e93-45:7
(anonymous) @ vue-settings-apps-users-management.js?v=135e2e93-45:7
C @ vue-settings-apps-users-management.js?v=135e2e93-45:7
(anonymous) @ vue-settings-apps-users-management.js?v=135e2e93-45:7
t._update @ vue-settings-apps-users-management.js?v=135e2e93-45:7
r @ vue-settings-apps-users-management.js?v=135e2e93-45:7
hn.get @ vue-settings-apps-users-management.js?v=135e2e93-45:7
hn.run @ vue-settings-apps-users-management.js?v=135e2e93-45:7
pn @ vue-settings-apps-users-management.js?v=135e2e93-45:7
(anonymous) @ vue-settings-apps-users-management.js?v=135e2e93-45:7
Xt @ vue-settings-apps-users-management.js?v=135e2e93-45:7
Promise.then (async)
Gt @ vue-settings-apps-users-management.js?v=135e2e93-45:7
ee @ vue-settings-apps-users-management.js?v=135e2e93-45:7
(anonymous) @ vue-settings-apps-users-management.js?v=135e2e93-45:7
hn.update @ vue-settings-apps-users-management.js?v=135e2e93-45:7
lt.notify @ vue-settings-apps-users-management.js?v=135e2e93-45:7
set @ vue-settings-apps-users-management.js?v=135e2e93-45:7
appendUsers @ vue-settings-apps-users-management.js?v=135e2e93-45:67
(anonymous) @ vue-settings-apps-users-management.js?v=135e2e93-45:32
(anonymous) @ vue-settings-apps-users-management.js?v=135e2e93-45:38
(anonymous) @ vue-settings-apps-users-management.js?v=135e2e93-45:38
u._withCommit @ vue-settings-apps-users-management.js?v=135e2e93-45:38
u.commit @ vue-settings-apps-users-management.js?v=135e2e93-45:38
commit @ vue-settings-apps-users-management.js?v=135e2e93-45:32
(anonymous) @ vue-settings-apps-users-management.js?v=135e2e93-45:67
Promise.then (async)
getUsers @ vue-settings-apps-users-management.js?v=135e2e93-45:67
(anonymous) @ vue-settings-apps-users-management.js?v=135e2e93-45:32
u.dispatch @ vue-settings-apps-users-management.js?v=135e2e93-45:38
dispatch @ vue-settings-apps-users-management.js?v=135e2e93-45:32
infiniteHandler @ vue-6.js?v=fb71c2162a02f7b19fd3:7
zt @ vue-settings-apps-users-management.js?v=135e2e93-45:7
n @ vue-settings-apps-users-management.js?v=135e2e93-45:7
zt @ vue-settings-apps-users-management.js?v=135e2e93-45:7
t.$emit @ vue-settings-apps-users-management.js?v=135e2e93-45:7
attemptLoad @ vue-6.js?v=fb71c2162a02f7b19fd3:7
scrollHandler @ vue-6.js?v=fb71c2162a02f7b19fd3:7
(anonymous) @ vue-6.js?v=fb71c2162a02f7b19fd3:7
setTimeout (async)
mounted @ vue-6.js?v=fb71c2162a02f7b19fd3:7
zt @ vue-settings-apps-users-management.js?v=135e2e93-45:7
en @ vue-settings-apps-users-management.js?v=135e2e93-45:7
insert @ vue-settings-apps-users-management.js?v=135e2e93-45:7
A @ vue-settings-apps-users-management.js?v=135e2e93-45:7
(anonymous) @ vue-settings-apps-users-management.js?v=135e2e93-45:7
t._update @ vue-settings-apps-users-management.js?v=135e2e93-45:7
r @ vue-settings-apps-users-management.js?v=135e2e93-45:7
hn.get @ vue-settings-apps-users-management.js?v=135e2e93-45:7
hn.run @ vue-settings-apps-users-management.js?v=135e2e93-45:7
pn @ vue-settings-apps-users-management.js?v=135e2e93-45:7
(anonymous) @ vue-settings-apps-users-management.js?v=135e2e93-45:7
Xt @ vue-settings-apps-users-management.js?v=135e2e93-45:7
Promise.then (async)
Gt @ vue-settings-apps-users-management.js?v=135e2e93-45:7
ee @ vue-settings-apps-users-management.js?v=135e2e93-45:7
(anonymous) @ vue-settings-apps-users-management.js?v=135e2e93-45:7
hn.update @ vue-settings-apps-users-management.js?v=135e2e93-45:7
lt.notify @ vue-settings-apps-users-management.js?v=135e2e93-45:7
set @ vue-settings-apps-users-management.js?v=135e2e93-45:7
(anonymous) @ vue-settings-apps-users-management.js?v=135e2e93-45:45
(anonymous) @ vue-settings-apps-users-management.js?v=135e2e93-45:45
Pt.updateRoute @ vue-settings-apps-users-management.js?v=135e2e93-45:45
(anonymous) @ vue-settings-apps-users-management.js?v=135e2e93-45:45
(anonymous) @ vue-settings-apps-users-management.js?v=135e2e93-45:45
r @ vue-settings-apps-users-management.js?v=135e2e93-45:45
r @ vue-settings-apps-users-management.js?v=135e2e93-45:45
At @ vue-settings-apps-users-management.js?v=135e2e93-45:45
(anonymous) @ vue-settings-apps-users-management.js?v=135e2e93-45:45
r @ vue-settings-apps-users-management.js?v=135e2e93-45:45
(anonymous) @ vue-settings-apps-users-management.js?v=135e2e93-45:45
(anonymous) @ vue-settings-apps-users-management.js?v=135e2e93-45:45
(anonymous) @ vue-settings-apps-users-management.js?v=135e2e93-45:45
(anonymous) @ vue-settings-apps-users-management.js?v=135e2e93-45:45
Promise.then (async)
(anonymous) @ vue-settings-apps-users-management.js?v=135e2e93-45:45
(anonymous) @ vue-settings-apps-users-management.js?v=135e2e93-45:45
(anonymous) @ vue-settings-apps-users-management.js?v=135e2e93-45:45
St @ vue-settings-apps-users-management.js?v=135e2e93-45:45
(anonymous) @ vue-settings-apps-users-management.js?v=135e2e93-45:45
d @ vue-settings-apps-users-management.js?v=135e2e93-45:45
r @ vue-settings-apps-users-management.js?v=135e2e93-45:45
r @ vue-settings-apps-users-management.js?v=135e2e93-45:45
At @ vue-settings-apps-users-management.js?v=135e2e93-45:45
Pt.confirmTransition @ vue-settings-apps-users-management.js?v=135e2e93-45:45
Pt.transitionTo @ vue-settings-apps-users-management.js?v=135e2e93-45:45
Ht.init @ vue-settings-apps-users-management.js?v=135e2e93-45:45
beforeCreate @ vue-settings-apps-users-management.js?v=135e2e93-45:45
zt @ vue-settings-apps-users-management.js?v=135e2e93-45:7
en @ vue-settings-apps-users-management.js?v=135e2e93-45:7
t._init @ vue-settings-apps-users-management.js?v=135e2e93-45:7
An @ vue-settings-apps-users-management.js?v=135e2e93-45:7
(anonymous) @ vue-settings-apps-users-management.js?v=135e2e93-45:112
o @ vue-settings-apps-users-management.js?v=135e2e93-45:1
(anonymous) @ vue-settings-apps-users-management.js?v=135e2e93-45:1
(anonymous) @ vue-settings-apps-users-management.js?v=135e2e93-45:1
Show 3 more frames
4main.js?v=135e2e93-45:1095 The escapeHTML library is deprecated! It will be removed in nextcloud 19.
He @ main.js?v=135e2e93-45:1095
i @ main.js?v=135e2e93-45:1095
(anonymous) @ main.js?v=135e2e93-45:168
(anonymous) @ main.js?v=135e2e93-45:168
translate @ main.js?v=135e2e93-45:168
O @ main.js?v=135e2e93-45:25
(anonymous) @ main.js?v=135e2e93-45:25
(anonymous) @ main.js?v=135e2e93-45:25
usedSpace @ vue-6.js?v=fb71c2162a02f7b19fd3:7
hn.get @ vue-settings-apps-users-management.js?v=135e2e93-45:7
hn.evaluate @ vue-settings-apps-users-management.js?v=135e2e93-45:7
(anonymous) @ vue-settings-apps-users-management.js?v=135e2e93-45:7
(anonymous) @ vue-6.js?v=fb71c2162a02f7b19fd3:7
t._render @ vue-settings-apps-users-management.js?v=135e2e93-45:7
r @ vue-settings-apps-users-management.js?v=135e2e93-45:7
hn.get @ vue-settings-apps-users-management.js?v=135e2e93-45:7
hn @ vue-settings-apps-users-management.js?v=135e2e93-45:7
t @ vue-settings-apps-users-management.js?v=135e2e93-45:7
An.$mount @ vue-settings-apps-users-management.js?v=135e2e93-45:7
init @ vue-settings-apps-users-management.js?v=135e2e93-45:7
(anonymous) @ vue-settings-apps-users-management.js?v=135e2e93-45:7
l @ vue-settings-apps-users-management.js?v=135e2e93-45:7
b @ vue-settings-apps-users-management.js?v=135e2e93-45:7
(anonymous) @ vue-settings-apps-users-management.js?v=135e2e93-45:7
C @ vue-settings-apps-users-management.js?v=135e2e93-45:7
(anonymous) @ vue-settings-apps-users-management.js?v=135e2e93-45:7
t._update @ vue-settings-apps-users-management.js?v=135e2e93-45:7
r @ vue-settings-apps-users-management.js?v=135e2e93-45:7
hn.get @ vue-settings-apps-users-management.js?v=135e2e93-45:7
hn.run @ vue-settings-apps-users-management.js?v=135e2e93-45:7
pn @ vue-settings-apps-users-management.js?v=135e2e93-45:7
(anonymous) @ vue-settings-apps-users-management.js?v=135e2e93-45:7
Xt @ vue-settings-apps-users-management.js?v=135e2e93-45:7
Promise.then (async)
Gt @ vue-settings-apps-users-management.js?v=135e2e93-45:7
ee @ vue-settings-apps-users-management.js?v=135e2e93-45:7
(anonymous) @ vue-settings-apps-users-management.js?v=135e2e93-45:7
hn.update @ vue-settings-apps-users-management.js?v=135e2e93-45:7
lt.notify @ vue-settings-apps-users-management.js?v=135e2e93-45:7
set @ vue-settings-apps-users-management.js?v=135e2e93-45:7
appendUsers @ vue-settings-apps-users-management.js?v=135e2e93-45:67
(anonymous) @ vue-settings-apps-users-management.js?v=135e2e93-45:32
(anonymous) @ vue-settings-apps-users-management.js?v=135e2e93-45:38
(anonymous) @ vue-settings-apps-users-management.js?v=135e2e93-45:38
u._withCommit @ vue-settings-apps-users-management.js?v=135e2e93-45:38
u.commit @ vue-settings-apps-users-management.js?v=135e2e93-45:38
commit @ vue-settings-apps-users-management.js?v=135e2e93-45:32
(anonymous) @ vue-settings-apps-users-management.js?v=135e2e93-45:67
Promise.then (async)
getUsers @ vue-settings-apps-users-management.js?v=135e2e93-45:67
(anonymous) @ vue-settings-apps-users-management.js?v=135e2e93-45:32
u.dispatch @ vue-settings-apps-users-management.js?v=135e2e93-45:38
dispatch @ vue-settings-apps-users-management.js?v=135e2e93-45:32
infiniteHandler @ vue-6.js?v=fb71c2162a02f7b19fd3:7
zt @ vue-settings-apps-users-management.js?v=135e2e93-45:7
n @ vue-settings-apps-users-management.js?v=135e2e93-45:7
zt @ vue-settings-apps-users-management.js?v=135e2e93-45:7
t.$emit @ vue-settings-apps-users-management.js?v=135e2e93-45:7
attemptLoad @ vue-6.js?v=fb71c2162a02f7b19fd3:7
scrollHandler @ vue-6.js?v=fb71c2162a02f7b19fd3:7
(anonymous) @ vue-6.js?v=fb71c2162a02f7b19fd3:7
setTimeout (async)
mounted @ vue-6.js?v=fb71c2162a02f7b19fd3:7
zt @ vue-settings-apps-users-management.js?v=135e2e93-45:7
en @ vue-settings-apps-users-management.js?v=135e2e93-45:7
insert @ vue-settings-apps-users-management.js?v=135e2e93-45:7
A @ vue-settings-apps-users-management.js?v=135e2e93-45:7
(anonymous) @ vue-settings-apps-users-management.js?v=135e2e93-45:7
t._update @ vue-settings-apps-users-management.js?v=135e2e93-45:7
r @ vue-settings-apps-users-management.js?v=135e2e93-45:7
hn.get @ vue-settings-apps-users-management.js?v=135e2e93-45:7
hn.run @ vue-settings-apps-users-management.js?v=135e2e93-45:7
pn @ vue-settings-apps-users-management.js?v=135e2e93-45:7
(anonymous) @ vue-settings-apps-users-management.js?v=135e2e93-45:7
Xt @ vue-settings-apps-users-management.js?v=135e2e93-45:7
Promise.then (async)
Gt @ vue-settings-apps-users-management.js?v=135e2e93-45:7
ee @ vue-settings-apps-users-management.js?v=135e2e93-45:7
(anonymous) @ vue-settings-apps-users-management.js?v=135e2e93-45:7
hn.update @ vue-settings-apps-users-management.js?v=135e2e93-45:7
lt.notify @ vue-settings-apps-users-management.js?v=135e2e93-45:7
set @ vue-settings-apps-users-management.js?v=135e2e93-45:7
(anonymous) @ vue-settings-apps-users-management.js?v=135e2e93-45:45
(anonymous) @ vue-settings-apps-users-management.js?v=135e2e93-45:45
Pt.updateRoute @ vue-settings-apps-users-management.js?v=135e2e93-45:45
(anonymous) @ vue-settings-apps-users-management.js?v=135e2e93-45:45
(anonymous) @ vue-settings-apps-users-management.js?v=135e2e93-45:45
r @ vue-settings-apps-users-management.js?v=135e2e93-45:45
r @ vue-settings-apps-users-management.js?v=135e2e93-45:45
At @ vue-settings-apps-users-management.js?v=135e2e93-45:45
(anonymous) @ vue-settings-apps-users-management.js?v=135e2e93-45:45
r @ vue-settings-apps-users-management.js?v=135e2e93-45:45
(anonymous) @ vue-settings-apps-users-management.js?v=135e2e93-45:45
(anonymous) @ vue-settings-apps-users-management.js?v=135e2e93-45:45
(anonymous) @ vue-settings-apps-users-management.js?v=135e2e93-45:45
(anonymous) @ vue-settings-apps-users-management.js?v=135e2e93-45:45
Promise.then (async)
(anonymous) @ vue-settings-apps-users-management.js?v=135e2e93-45:45
(anonymous) @ vue-settings-apps-users-management.js?v=135e2e93-45:45
(anonymous) @ vue-settings-apps-users-management.js?v=135e2e93-45:45
St @ vue-settings-apps-users-management.js?v=135e2e93-45:45
(anonymous) @ vue-settings-apps-users-management.js?v=135e2e93-45:45
d @ vue-settings-apps-users-management.js?v=135e2e93-45:45
r @ vue-settings-apps-users-management.js?v=135e2e93-45:45
r @ vue-settings-apps-users-management.js?v=135e2e93-45:45
At @ vue-settings-apps-users-management.js?v=135e2e93-45:45
Pt.confirmTransition @ vue-settings-apps-users-management.js?v=135e2e93-45:45
Pt.transitionTo @ vue-settings-apps-users-management.js?v=135e2e93-45:45
Ht.init @ vue-settings-apps-users-management.js?v=135e2e93-45:45
beforeCreate @ vue-settings-apps-users-management.js?v=135e2e93-45:45
zt @ vue-settings-apps-users-management.js?v=135e2e93-45:7
en @ vue-settings-apps-users-management.js?v=135e2e93-45:7
t._init @ vue-settings-apps-users-management.js?v=135e2e93-45:7
An @ vue-settings-apps-users-management.js?v=135e2e93-45:7
(anonymous) @ vue-settings-apps-users-management.js?v=135e2e93-45:112
o @ vue-settings-apps-users-management.js?v=135e2e93-45:1
(anonymous) @ vue-settings-apps-users-management.js?v=135e2e93-45:1
(anonymous) @ vue-settings-apps-users-management.js?v=135e2e93-45:1
Show 3 more frames
2main.js?v=135e2e93-45:1095 The escapeHTML library is deprecated! It will be removed in nextcloud 19.
He @ main.js?v=135e2e93-45:1095
i @ main.js?v=135e2e93-45:1095
(anonymous) @ main.js?v=135e2e93-45:168
(anonymous) @ main.js?v=135e2e93-45:168
translate @ main.js?v=135e2e93-45:168
O @ main.js?v=135e2e93-45:25
(anonymous) @ main.js?v=135e2e93-45:25
(anonymous) @ main.js?v=135e2e93-45:25
usedSpace @ vue-6.js?v=fb71c2162a02f7b19fd3:7
hn.get @ vue-settings-apps-users-management.js?v=135e2e93-45:7
hn.evaluate @ vue-settings-apps-users-management.js?v=135e2e93-45:7
(anonymous) @ vue-settings-apps-users-management.js?v=135e2e93-45:7
(anonymous) @ vue-6.js?v=fb71c2162a02f7b19fd3:7
t._render @ vue-settings-apps-users-management.js?v=135e2e93-45:7
r @ vue-settings-apps-users-management.js?v=135e2e93-45:7
hn.get @ vue-settings-apps-users-management.js?v=135e2e93-45:7
hn @ vue-settings-apps-users-management.js?v=135e2e93-45:7
t @ vue-settings-apps-users-management.js?v=135e2e93-45:7
An.$mount @ vue-settings-apps-users-management.js?v=135e2e93-45:7
init @ vue-settings-apps-users-management.js?v=135e2e93-45:7
(anonymous) @ vue-settings-apps-users-management.js?v=135e2e93-45:7
l @ vue-settings-apps-users-management.js?v=135e2e93-45:7
b @ vue-settings-apps-users-management.js?v=135e2e93-45:7
(anonymous) @ vue-settings-apps-users-management.js?v=135e2e93-45:7
C @ vue-settings-apps-users-management.js?v=135e2e93-45:7
(anonymous) @ vue-settings-apps-users-management.js?v=135e2e93-45:7
t._update @ vue-settings-apps-users-management.js?v=135e2e93-45:7
r @ vue-settings-apps-users-management.js?v=135e2e93-45:7
hn.get @ vue-settings-apps-users-management.js?v=135e2e93-45:7
hn.run @ vue-settings-apps-users-management.js?v=135e2e93-45:7
pn @ vue-settings-apps-users-management.js?v=135e2e93-45:7
(anonymous) @ vue-settings-apps-users-management.js?v=135e2e93-45:7
Xt @ vue-settings-apps-users-management.js?v=135e2e93-45:7
Promise.then (async)
Gt @ vue-settings-apps-users-management.js?v=135e2e93-45:7
ee @ vue-settings-apps-users-management.js?v=135e2e93-45:7
(anonymous) @ vue-settings-apps-users-management.js?v=135e2e93-45:7
hn.update @ vue-settings-apps-users-management.js?v=135e2e93-45:7
lt.notify @ vue-settings-apps-users-management.js?v=135e2e93-45:7
set @ vue-settings-apps-users-management.js?v=135e2e93-45:7
appendUsers @ vue-settings-apps-users-management.js?v=135e2e93-45:67
(anonymous) @ vue-settings-apps-users-management.js?v=135e2e93-45:32
(anonymous) @ vue-settings-apps-users-management.js?v=135e2e93-45:38
(anonymous) @ vue-settings-apps-users-management.js?v=135e2e93-45:38
u._withCommit @ vue-settings-apps-users-management.js?v=135e2e93-45:38
u.commit @ vue-settings-apps-users-management.js?v=135e2e93-45:38
commit @ vue-settings-apps-users-management.js?v=135e2e93-45:32
(anonymous) @ vue-settings-apps-users-management.js?v=135e2e93-45:67
Promise.then (async)
getUsers @ vue-settings-apps-users-management.js?v=135e2e93-45:67
(anonymous) @ vue-settings-apps-users-management.js?v=135e2e93-45:32
u.dispatch @ vue-settings-apps-users-management.js?v=135e2e93-45:38
dispatch @ vue-settings-apps-users-management.js?v=135e2e93-45:32
infiniteHandler @ vue-6.js?v=fb71c2162a02f7b19fd3:7
zt @ vue-settings-apps-users-management.js?v=135e2e93-45:7
n @ vue-settings-apps-users-management.js?v=135e2e93-45:7
zt @ vue-settings-apps-users-management.js?v=135e2e93-45:7
t.$emit @ vue-settings-apps-users-management.js?v=135e2e93-45:7
attemptLoad @ vue-6.js?v=fb71c2162a02f7b19fd3:7
scrollHandler @ vue-6.js?v=fb71c2162a02f7b19fd3:7
(anonymous) @ vue-6.js?v=fb71c2162a02f7b19fd3:7
setTimeout (async)
mounted @ vue-6.js?v=fb71c2162a02f7b19fd3:7
zt @ vue-settings-apps-users-management.js?v=135e2e93-45:7
en @ vue-settings-apps-users-management.js?v=135e2e93-45:7
insert @ vue-settings-apps-users-management.js?v=135e2e93-45:7
A @ vue-settings-apps-users-management.js?v=135e2e93-45:7
(anonymous) @ vue-settings-apps-users-management.js?v=135e2e93-45:7
t._update @ vue-settings-apps-users-management.js?v=135e2e93-45:7
r @ vue-settings-apps-users-management.js?v=135e2e93-45:7
hn.get @ vue-settings-apps-users-management.js?v=135e2e93-45:7
hn.run @ vue-settings-apps-users-management.js?v=135e2e93-45:7
pn @ vue-settings-apps-users-management.js?v=135e2e93-45:7
(anonymous) @ vue-settings-apps-users-management.js?v=135e2e93-45:7
Xt @ vue-settings-apps-users-management.js?v=135e2e93-45:7
Promise.then (async)
Gt @ vue-settings-apps-users-management.js?v=135e2e93-45:7
ee @ vue-settings-apps-users-management.js?v=135e2e93-45:7
(anonymous) @ vue-settings-apps-users-management.js?v=135e2e93-45:7
hn.update @ vue-settings-apps-users-management.js?v=135e2e93-45:7
lt.notify @ vue-settings-apps-users-management.js?v=135e2e93-45:7
set @ vue-settings-apps-users-management.js?v=135e2e93-45:7
(anonymous) @ vue-settings-apps-users-management.js?v=135e2e93-45:45
(anonymous) @ vue-settings-apps-users-management.js?v=135e2e93-45:45
Pt.updateRoute @ vue-settings-apps-users-management.js?v=135e2e93-45:45
(anonymous) @ vue-settings-apps-users-management.js?v=135e2e93-45:45
(anonymous) @ vue-settings-apps-users-management.js?v=135e2e93-45:45
r @ vue-settings-apps-users-management.js?v=135e2e93-45:45
r @ vue-settings-apps-users-management.js?v=135e2e93-45:45
At @ vue-settings-apps-users-management.js?v=135e2e93-45:45
(anonymous) @ vue-settings-apps-users-management.js?v=135e2e93-45:45
r @ vue-settings-apps-users-management.js?v=135e2e93-45:45
(anonymous) @ vue-settings-apps-users-management.js?v=135e2e93-45:45
(anonymous) @ vue-settings-apps-users-management.js?v=135e2e93-45:45
(anonymous) @ vue-settings-apps-users-management.js?v=135e2e93-45:45
(anonymous) @ vue-settings-apps-users-management.js?v=135e2e93-45:45
Promise.then (async)
(anonymous) @ vue-settings-apps-users-management.js?v=135e2e93-45:45
(anonymous) @ vue-settings-apps-users-management.js?v=135e2e93-45:45
(anonymous) @ vue-settings-apps-users-management.js?v=135e2e93-45:45
St @ vue-settings-apps-users-management.js?v=135e2e93-45:45
(anonymous) @ vue-settings-apps-users-management.js?v=135e2e93-45:45
d @ vue-settings-apps-users-management.js?v=135e2e93-45:45
r @ vue-settings-apps-users-management.js?v=135e2e93-45:45
r @ vue-settings-apps-users-management.js?v=135e2e93-45:45
At @ vue-settings-apps-users-management.js?v=135e2e93-45:45
Pt.confirmTransition @ vue-settings-apps-users-management.js?v=135e2e93-45:45
Pt.transitionTo @ vue-settings-apps-users-management.js?v=135e2e93-45:45
Ht.init @ vue-settings-apps-users-management.js?v=135e2e93-45:45
beforeCreate @ vue-settings-apps-users-management.js?v=135e2e93-45:45
zt @ vue-settings-apps-users-management.js?v=135e2e93-45:7
en @ vue-settings-apps-users-management.js?v=135e2e93-45:7
t._init @ vue-settings-apps-users-management.js?v=135e2e93-45:7
An @ vue-settings-apps-users-management.js?v=135e2e93-45:7
(anonymous) @ vue-settings-apps-users-management.js?v=135e2e93-45:112
o @ vue-settings-apps-users-management.js?v=135e2e93-45:1
(anonymous) @ vue-settings-apps-users-management.js?v=135e2e93-45:1
(anonymous) @ vue-settings-apps-users-management.js?v=135e2e93-45:1
Show 3 more frames
11main.js?v=135e2e93-45:1095 The escapeHTML library is deprecated! It will be removed in nextcloud 19.
He @ main.js?v=135e2e93-45:1095
i @ main.js?v=135e2e93-45:1095
(anonymous) @ main.js?v=135e2e93-45:168
(anonymous) @ main.js?v=135e2e93-45:168
translate @ main.js?v=135e2e93-45:168
O @ main.js?v=135e2e93-45:25
(anonymous) @ main.js?v=135e2e93-45:25
(anonymous) @ main.js?v=135e2e93-45:25
usedSpace @ vue-6.js?v=fb71c2162a02f7b19fd3:7
hn.get @ vue-settings-apps-users-management.js?v=135e2e93-45:7
hn.evaluate @ vue-settings-apps-users-management.js?v=135e2e93-45:7
(anonymous) @ vue-settings-apps-users-management.js?v=135e2e93-45:7
(anonymous) @ vue-6.js?v=fb71c2162a02f7b19fd3:7
t._render @ vue-settings-apps-users-management.js?v=135e2e93-45:7
r @ vue-settings-apps-users-management.js?v=135e2e93-45:7
hn.get @ vue-settings-apps-users-management.js?v=135e2e93-45:7
hn @ vue-settings-apps-users-management.js?v=135e2e93-45:7
t @ vue-settings-apps-users-management.js?v=135e2e93-45:7
An.$mount @ vue-settings-apps-users-management.js?v=135e2e93-45:7
init @ vue-settings-apps-users-management.js?v=135e2e93-45:7
(anonymous) @ vue-settings-apps-users-management.js?v=135e2e93-45:7
l @ vue-settings-apps-users-management.js?v=135e2e93-45:7
b @ vue-settings-apps-users-management.js?v=135e2e93-45:7
(anonymous) @ vue-settings-apps-users-management.js?v=135e2e93-45:7
C @ vue-settings-apps-users-management.js?v=135e2e93-45:7
(anonymous) @ vue-settings-apps-users-management.js?v=135e2e93-45:7
t._update @ vue-settings-apps-users-management.js?v=135e2e93-45:7
r @ vue-settings-apps-users-management.js?v=135e2e93-45:7
hn.get @ vue-settings-apps-users-management.js?v=135e2e93-45:7
hn.run @ vue-settings-apps-users-management.js?v=135e2e93-45:7
pn @ vue-settings-apps-users-management.js?v=135e2e93-45:7
(anonymous) @ vue-settings-apps-users-management.js?v=135e2e93-45:7
Xt @ vue-settings-apps-users-management.js?v=135e2e93-45:7
Promise.then (async)
Gt @ vue-settings-apps-users-management.js?v=135e2e93-45:7
ee @ vue-settings-apps-users-management.js?v=135e2e93-45:7
(anonymous) @ vue-settings-apps-users-management.js?v=135e2e93-45:7
hn.update @ vue-settings-apps-users-management.js?v=135e2e93-45:7
lt.notify @ vue-settings-apps-users-management.js?v=135e2e93-45:7
set @ vue-settings-apps-users-management.js?v=135e2e93-45:7
appendUsers @ vue-settings-apps-users-management.js?v=135e2e93-45:67
(anonymous) @ vue-settings-apps-users-management.js?v=135e2e93-45:32
(anonymous) @ vue-settings-apps-users-management.js?v=135e2e93-45:38
(anonymous) @ vue-settings-apps-users-management.js?v=135e2e93-45:38
u._withCommit @ vue-settings-apps-users-management.js?v=135e2e93-45:38
u.commit @ vue-settings-apps-users-management.js?v=135e2e93-45:38
commit @ vue-settings-apps-users-management.js?v=135e2e93-45:32
(anonymous) @ vue-settings-apps-users-management.js?v=135e2e93-45:67
Promise.then (async)
getUsers @ vue-settings-apps-users-management.js?v=135e2e93-45:67
(anonymous) @ vue-settings-apps-users-management.js?v=135e2e93-45:32
u.dispatch @ vue-settings-apps-users-management.js?v=135e2e93-45:38
dispatch @ vue-settings-apps-users-management.js?v=135e2e93-45:32
infiniteHandler @ vue-6.js?v=fb71c2162a02f7b19fd3:7
zt @ vue-settings-apps-users-management.js?v=135e2e93-45:7
n @ vue-settings-apps-users-management.js?v=135e2e93-45:7
zt @ vue-settings-apps-users-management.js?v=135e2e93-45:7
t.$emit @ vue-settings-apps-users-management.js?v=135e2e93-45:7
attemptLoad @ vue-6.js?v=fb71c2162a02f7b19fd3:7
scrollHandler @ vue-6.js?v=fb71c2162a02f7b19fd3:7
(anonymous) @ vue-6.js?v=fb71c2162a02f7b19fd3:7
setTimeout (async)
mounted @ vue-6.js?v=fb71c2162a02f7b19fd3:7
zt @ vue-settings-apps-users-management.js?v=135e2e93-45:7
en @ vue-settings-apps-users-management.js?v=135e2e93-45:7
insert @ vue-settings-apps-users-management.js?v=135e2e93-45:7
A @ vue-settings-apps-users-management.js?v=135e2e93-45:7
(anonymous) @ vue-settings-apps-users-management.js?v=135e2e93-45:7
t._update @ vue-settings-apps-users-management.js?v=135e2e93-45:7
r @ vue-settings-apps-users-management.js?v=135e2e93-45:7
hn.get @ vue-settings-apps-users-management.js?v=135e2e93-45:7
hn.run @ vue-settings-apps-users-management.js?v=135e2e93-45:7
pn @ vue-settings-apps-users-management.js?v=135e2e93-45:7
(anonymous) @ vue-settings-apps-users-management.js?v=135e2e93-45:7
Xt @ vue-settings-apps-users-management.js?v=135e2e93-45:7
Promise.then (async)
Gt @ vue-settings-apps-users-management.js?v=135e2e93-45:7
ee @ vue-settings-apps-users-management.js?v=135e2e93-45:7
(anonymous) @ vue-settings-apps-users-management.js?v=135e2e93-45:7
hn.update @ vue-settings-apps-users-management.js?v=135e2e93-45:7
lt.notify @ vue-settings-apps-users-management.js?v=135e2e93-45:7
set @ vue-settings-apps-users-management.js?v=135e2e93-45:7
(anonymous) @ vue-settings-apps-users-management.js?v=135e2e93-45:45
(anonymous) @ vue-settings-apps-users-management.js?v=135e2e93-45:45
Pt.updateRoute @ vue-settings-apps-users-management.js?v=135e2e93-45:45
(anonymous) @ vue-settings-apps-users-management.js?v=135e2e93-45:45
(anonymous) @ vue-settings-apps-users-management.js?v=135e2e93-45:45
r @ vue-settings-apps-users-management.js?v=135e2e93-45:45
r @ vue-settings-apps-users-management.js?v=135e2e93-45:45
At @ vue-settings-apps-users-management.js?v=135e2e93-45:45
(anonymous) @ vue-settings-apps-users-management.js?v=135e2e93-45:45
r @ vue-settings-apps-users-management.js?v=135e2e93-45:45
(anonymous) @ vue-settings-apps-users-management.js?v=135e2e93-45:45
(anonymous) @ vue-settings-apps-users-management.js?v=135e2e93-45:45
(anonymous) @ vue-settings-apps-users-management.js?v=135e2e93-45:45
(anonymous) @ vue-settings-apps-users-management.js?v=135e2e93-45:45
Promise.then (async)
(anonymous) @ vue-settings-apps-users-management.js?v=135e2e93-45:45
(anonymous) @ vue-settings-apps-users-management.js?v=135e2e93-45:45
(anonymous) @ vue-settings-apps-users-management.js?v=135e2e93-45:45
St @ vue-settings-apps-users-management.js?v=135e2e93-45:45
(anonymous) @ vue-settings-apps-users-management.js?v=135e2e93-45:45
d @ vue-settings-apps-users-management.js?v=135e2e93-45:45
r @ vue-settings-apps-users-management.js?v=135e2e93-45:45
r @ vue-settings-apps-users-management.js?v=135e2e93-45:45
At @ vue-settings-apps-users-management.js?v=135e2e93-45:45
Pt.confirmTransition @ vue-settings-apps-users-management.js?v=135e2e93-45:45
Pt.transitionTo @ vue-settings-apps-users-management.js?v=135e2e93-45:45
Ht.init @ vue-settings-apps-users-management.js?v=135e2e93-45:45
beforeCreate @ vue-settings-apps-users-management.js?v=135e2e93-45:45
zt @ vue-settings-apps-users-management.js?v=135e2e93-45:7
en @ vue-settings-apps-users-management.js?v=135e2e93-45:7
t._init @ vue-settings-apps-users-management.js?v=135e2e93-45:7
An @ vue-settings-apps-users-management.js?v=135e2e93-45:7
(anonymous) @ vue-settings-apps-users-management.js?v=135e2e93-45:112
o @ vue-settings-apps-users-management.js?v=135e2e93-45:1
(anonymous) @ vue-settings-apps-users-management.js?v=135e2e93-45:1
(anonymous) @ vue-settings-apps-users-management.js?v=135e2e93-45:1
Show 3 more frames
main.js?v=135e2e93-45:1095 The escapeHTML library is deprecated! It will be removed in nextcloud 19.
He @ main.js?v=135e2e93-45:1095
i @ main.js?v=135e2e93-45:1095
(anonymous) @ main.js?v=135e2e93-45:168
(anonymous) @ main.js?v=135e2e93-45:168
translate @ main.js?v=135e2e93-45:168
O @ main.js?v=135e2e93-45:25
(anonymous) @ main.js?v=135e2e93-45:25
(anonymous) @ main.js?v=135e2e93-45:25
usedSpace @ vue-6.js?v=fb71c2162a02f7b19fd3:7
hn.get @ vue-settings-apps-users-management.js?v=135e2e93-45:7
hn.evaluate @ vue-settings-apps-users-management.js?v=135e2e93-45:7
(anonymous) @ vue-settings-apps-users-management.js?v=135e2e93-45:7
(anonymous) @ vue-6.js?v=fb71c2162a02f7b19fd3:7
t._render @ vue-settings-apps-users-management.js?v=135e2e93-45:7
r @ vue-settings-apps-users-management.js?v=135e2e93-45:7
hn.get @ vue-settings-apps-users-management.js?v=135e2e93-45:7
hn @ vue-settings-apps-users-management.js?v=135e2e93-45:7
t @ vue-settings-apps-users-management.js?v=135e2e93-45:7
An.$mount @ vue-settings-apps-users-management.js?v=135e2e93-45:7
init @ vue-settings-apps-users-management.js?v=135e2e93-45:7
(anonymous) @ vue-settings-apps-users-management.js?v=135e2e93-45:7
l @ vue-settings-apps-users-management.js?v=135e2e93-45:7
b @ vue-settings-apps-users-management.js?v=135e2e93-45:7
(anonymous) @ vue-settings-apps-users-management.js?v=135e2e93-45:7
C @ vue-settings-apps-users-management.js?v=135e2e93-45:7
(anonymous) @ vue-settings-apps-users-management.js?v=135e2e93-45:7
t._update @ vue-settings-apps-users-management.js?v=135e2e93-45:7
r @ vue-settings-apps-users-management.js?v=135e2e93-45:7
hn.get @ vue-settings-apps-users-management.js?v=135e2e93-45:7
hn.run @ vue-settings-apps-users-management.js?v=135e2e93-45:7
pn @ vue-settings-apps-users-management.js?v=135e2e93-45:7
(anonymous) @ vue-settings-apps-users-management.js?v=135e2e93-45:7
Xt @ vue-settings-apps-users-management.js?v=135e2e93-45:7
Promise.then (async)
Gt @ vue-settings-apps-users-management.js?v=135e2e93-45:7
ee @ vue-settings-apps-users-management.js?v=135e2e93-45:7
(anonymous) @ vue-settings-apps-users-management.js?v=135e2e93-45:7
hn.update @ vue-settings-apps-users-management.js?v=135e2e93-45:7
lt.notify @ vue-settings-apps-users-management.js?v=135e2e93-45:7
set @ vue-settings-apps-users-management.js?v=135e2e93-45:7
appendUsers @ vue-settings-apps-users-management.js?v=135e2e93-45:67
(anonymous) @ vue-settings-apps-users-management.js?v=135e2e93-45:32
(anonymous) @ vue-settings-apps-users-management.js?v=135e2e93-45:38
(anonymous) @ vue-settings-apps-users-management.js?v=135e2e93-45:38
u._withCommit @ vue-settings-apps-users-management.js?v=135e2e93-45:38
u.commit @ vue-settings-apps-users-management.js?v=135e2e93-45:38
commit @ vue-settings-apps-users-management.js?v=135e2e93-45:32
(anonymous) @ vue-settings-apps-users-management.js?v=135e2e93-45:67
Promise.then (async)
getUsers @ vue-settings-apps-users-management.js?v=135e2e93-45:67
(anonymous) @ vue-settings-apps-users-management.js?v=135e2e93-45:32
u.dispatch @ vue-settings-apps-users-management.js?v=135e2e93-45:38
dispatch @ vue-settings-apps-users-management.js?v=135e2e93-45:32
infiniteHandler @ vue-6.js?v=fb71c2162a02f7b19fd3:7
zt @ vue-settings-apps-users-management.js?v=135e2e93-45:7
n @ vue-settings-apps-users-management.js?v=135e2e93-45:7
zt @ vue-settings-apps-users-management.js?v=135e2e93-45:7
t.$emit @ vue-settings-apps-users-management.js?v=135e2e93-45:7
attemptLoad @ vue-6.js?v=fb71c2162a02f7b19fd3:7
scrollHandler @ vue-6.js?v=fb71c2162a02f7b19fd3:7
(anonymous) @ vue-6.js?v=fb71c2162a02f7b19fd3:7
setTimeout (async)
mounted @ vue-6.js?v=fb71c2162a02f7b19fd3:7
zt @ vue-settings-apps-users-management.js?v=135e2e93-45:7
en @ vue-settings-apps-users-management.js?v=135e2e93-45:7
insert @ vue-settings-apps-users-management.js?v=135e2e93-45:7
A @ vue-settings-apps-users-management.js?v=135e2e93-45:7
(anonymous) @ vue-settings-apps-users-management.js?v=135e2e93-45:7
t._update @ vue-settings-apps-users-management.js?v=135e2e93-45:7
r @ vue-settings-apps-users-management.js?v=135e2e93-45:7
hn.get @ vue-settings-apps-users-management.js?v=135e2e93-45:7
hn.run @ vue-settings-apps-users-management.js?v=135e2e93-45:7
pn @ vue-settings-apps-users-management.js?v=135e2e93-45:7
(anonymous) @ vue-settings-apps-users-management.js?v=135e2e93-45:7
Xt @ vue-settings-apps-users-management.js?v=135e2e93-45:7
Promise.then (async)
Gt @ vue-settings-apps-users-management.js?v=135e2e93-45:7
ee @ vue-settings-apps-users-management.js?v=135e2e93-45:7
(anonymous) @ vue-settings-apps-users-management.js?v=135e2e93-45:7
hn.update @ vue-settings-apps-users-management.js?v=135e2e93-45:7
lt.notify @ vue-settings-apps-users-management.js?v=135e2e93-45:7
set @ vue-settings-apps-users-management.js?v=135e2e93-45:7
(anonymous) @ vue-settings-apps-users-management.js?v=135e2e93-45:45
(anonymous) @ vue-settings-apps-users-management.js?v=135e2e93-45:45
Pt.updateRoute @ vue-settings-apps-users-management.js?v=135e2e93-45:45
(anonymous) @ vue-settings-apps-users-management.js?v=135e2e93-45:45
(anonymous) @ vue-settings-apps-users-management.js?v=135e2e93-45:45
r @ vue-settings-apps-users-management.js?v=135e2e93-45:45
r @ vue-settings-apps-users-management.js?v=135e2e93-45:45
At @ vue-settings-apps-users-management.js?v=135e2e93-45:45
(anonymous) @ vue-settings-apps-users-management.js?v=135e2e93-45:45
r @ vue-settings-apps-users-management.js?v=135e2e93-45:45
(anonymous) @ vue-settings-apps-users-management.js?v=135e2e93-45:45
(anonymous) @ vue-settings-apps-users-management.js?v=135e2e93-45:45
(anonymous) @ vue-settings-apps-users-management.js?v=135e2e93-45:45
(anonymous) @ vue-settings-apps-users-management.js?v=135e2e93-45:45
Promise.then (async)
(anonymous) @ vue-settings-apps-users-management.js?v=135e2e93-45:45
(anonymous) @ vue-settings-apps-users-management.js?v=135e2e93-45:45
(anonymous) @ vue-settings-apps-users-management.js?v=135e2e93-45:45
St @ vue-settings-apps-users-management.js?v=135e2e93-45:45
(anonymous) @ vue-settings-apps-users-management.js?v=135e2e93-45:45
d @ vue-settings-apps-users-management.js?v=135e2e93-45:45
r @ vue-settings-apps-users-management.js?v=135e2e93-45:45
r @ vue-settings-apps-users-management.js?v=135e2e93-45:45
At @ vue-settings-apps-users-management.js?v=135e2e93-45:45
Pt.confirmTransition @ vue-settings-apps-users-management.js?v=135e2e93-45:45
Pt.transitionTo @ vue-settings-apps-users-management.js?v=135e2e93-45:45
Ht.init @ vue-settings-apps-users-management.js?v=135e2e93-45:45
beforeCreate @ vue-settings-apps-users-management.js?v=135e2e93-45:45
zt @ vue-settings-apps-users-management.js?v=135e2e93-45:7
en @ vue-settings-apps-users-management.js?v=135e2e93-45:7
t._init @ vue-settings-apps-users-management.js?v=135e2e93-45:7
An @ vue-settings-apps-users-management.js?v=135e2e93-45:7
(anonymous) @ vue-settings-apps-users-management.js?v=135e2e93-45:112
o @ vue-settings-apps-users-management.js?v=135e2e93-45:1
(anonymous) @ vue-settings-apps-users-management.js?v=135e2e93-45:1
(anonymous) @ vue-settings-apps-users-management.js?v=135e2e93-45:1
Show 3 more frames
5main.js?v=135e2e93-45:1095 The escapeHTML library is deprecated! It will be removed in nextcloud 19.
He @ main.js?v=135e2e93-45:1095
i @ main.js?v=135e2e93-45:1095
(anonymous) @ main.js?v=135e2e93-45:168
(anonymous) @ main.js?v=135e2e93-45:168
translate @ main.js?v=135e2e93-45:168
O @ main.js?v=135e2e93-45:25
(anonymous) @ main.js?v=135e2e93-45:25
(anonymous) @ main.js?v=135e2e93-45:25
usedSpace @ vue-6.js?v=fb71c2162a02f7b19fd3:7
hn.get @ vue-settings-apps-users-management.js?v=135e2e93-45:7
hn.evaluate @ vue-settings-apps-users-management.js?v=135e2e93-45:7
(anonymous) @ vue-settings-apps-users-management.js?v=135e2e93-45:7
(anonymous) @ vue-6.js?v=fb71c2162a02f7b19fd3:7
t._render @ vue-settings-apps-users-management.js?v=135e2e93-45:7
r @ vue-settings-apps-users-management.js?v=135e2e93-45:7
hn.get @ vue-settings-apps-users-management.js?v=135e2e93-45:7
hn @ vue-settings-apps-users-management.js?v=135e2e93-45:7
t @ vue-settings-apps-users-management.js?v=135e2e93-45:7
An.$mount @ vue-settings-apps-users-management.js?v=135e2e93-45:7
init @ vue-settings-apps-users-management.js?v=135e2e93-45:7
(anonymous) @ vue-settings-apps-users-management.js?v=135e2e93-45:7
l @ vue-settings-apps-users-management.js?v=135e2e93-45:7
b @ vue-settings-apps-users-management.js?v=135e2e93-45:7
(anonymous) @ vue-settings-apps-users-management.js?v=135e2e93-45:7
C @ vue-settings-apps-users-management.js?v=135e2e93-45:7
(anonymous) @ vue-settings-apps-users-management.js?v=135e2e93-45:7
t._update @ vue-settings-apps-users-management.js?v=135e2e93-45:7
r @ vue-settings-apps-users-management.js?v=135e2e93-45:7
hn.get @ vue-settings-apps-users-management.js?v=135e2e93-45:7
hn.run @ vue-settings-apps-users-management.js?v=135e2e93-45:7
pn @ vue-settings-apps-users-management.js?v=135e2e93-45:7
(anonymous) @ vue-settings-apps-users-management.js?v=135e2e93-45:7
Xt @ vue-settings-apps-users-management.js?v=135e2e93-45:7
Promise.then (async)
Gt @ vue-settings-apps-users-management.js?v=135e2e93-45:7
ee @ vue-settings-apps-users-management.js?v=135e2e93-45:7
(anonymous) @ vue-settings-apps-users-management.js?v=135e2e93-45:7
hn.update @ vue-settings-apps-users-management.js?v=135e2e93-45:7
lt.notify @ vue-settings-apps-users-management.js?v=135e2e93-45:7
set @ vue-settings-apps-users-management.js?v=135e2e93-45:7
appendUsers @ vue-settings-apps-users-management.js?v=135e2e93-45:67
(anonymous) @ vue-settings-apps-users-management.js?v=135e2e93-45:32
(anonymous) @ vue-settings-apps-users-management.js?v=135e2e93-45:38
(anonymous) @ vue-settings-apps-users-management.js?v=135e2e93-45:38
u._withCommit @ vue-settings-apps-users-management.js?v=135e2e93-45:38
u.commit @ vue-settings-apps-users-management.js?v=135e2e93-45:38
commit @ vue-settings-apps-users-management.js?v=135e2e93-45:32
(anonymous) @ vue-settings-apps-users-management.js?v=135e2e93-45:67
Promise.then (async)
getUsers @ vue-settings-apps-users-management.js?v=135e2e93-45:67
(anonymous) @ vue-settings-apps-users-management.js?v=135e2e93-45:32
u.dispatch @ vue-settings-apps-users-management.js?v=135e2e93-45:38
dispatch @ vue-settings-apps-users-management.js?v=135e2e93-45:32
infiniteHandler @ vue-6.js?v=fb71c2162a02f7b19fd3:7
zt @ vue-settings-apps-users-management.js?v=135e2e93-45:7
n @ vue-settings-apps-users-management.js?v=135e2e93-45:7
zt @ vue-settings-apps-users-management.js?v=135e2e93-45:7
t.$emit @ vue-settings-apps-users-management.js?v=135e2e93-45:7
attemptLoad @ vue-6.js?v=fb71c2162a02f7b19fd3:7
scrollHandler @ vue-6.js?v=fb71c2162a02f7b19fd3:7
(anonymous) @ vue-6.js?v=fb71c2162a02f7b19fd3:7
setTimeout (async)
mounted @ vue-6.js?v=fb71c2162a02f7b19fd3:7
zt @ vue-settings-apps-users-management.js?v=135e2e93-45:7
en @ vue-settings-apps-users-management.js?v=135e2e93-45:7
insert @ vue-settings-apps-users-management.js?v=135e2e93-45:7
A @ vue-settings-apps-users-management.js?v=135e2e93-45:7
(anonymous) @ vue-settings-apps-users-management.js?v=135e2e93-45:7
t._update @ vue-settings-apps-users-management.js?v=135e2e93-45:7
r @ vue-settings-apps-users-management.js?v=135e2e93-45:7
hn.get @ vue-settings-apps-users-management.js?v=135e2e93-45:7
hn.run @ vue-settings-apps-users-management.js?v=135e2e93-45:7
pn @ vue-settings-apps-users-management.js?v=135e2e93-45:7
(anonymous) @ vue-settings-apps-users-management.js?v=135e2e93-45:7
Xt @ vue-settings-apps-users-management.js?v=135e2e93-45:7
Promise.then (async)
Gt @ vue-settings-apps-users-management.js?v=135e2e93-45:7
ee @ vue-settings-apps-users-management.js?v=135e2e93-45:7
(anonymous) @ vue-settings-apps-users-management.js?v=135e2e93-45:7
hn.update @ vue-settings-apps-users-management.js?v=135e2e93-45:7
lt.notify @ vue-settings-apps-users-management.js?v=135e2e93-45:7
set @ vue-settings-apps-users-management.js?v=135e2e93-45:7
(anonymous) @ vue-settings-apps-users-management.js?v=135e2e93-45:45
(anonymous) @ vue-settings-apps-users-management.js?v=135e2e93-45:45
Pt.updateRoute @ vue-settings-apps-users-management.js?v=135e2e93-45:45
(anonymous) @ vue-settings-apps-users-management.js?v=135e2e93-45:45
(anonymous) @ vue-settings-apps-users-management.js?v=135e2e93-45:45
r @ vue-settings-apps-users-management.js?v=135e2e93-45:45
r @ vue-settings-apps-users-management.js?v=135e2e93-45:45
At @ vue-settings-apps-users-management.js?v=135e2e93-45:45
(anonymous) @ vue-settings-apps-users-management.js?v=135e2e93-45:45
r @ vue-settings-apps-users-management.js?v=135e2e93-45:45
(anonymous) @ vue-settings-apps-users-management.js?v=135e2e93-45:45
(anonymous) @ vue-settings-apps-users-management.js?v=135e2e93-45:45
(anonymous) @ vue-settings-apps-users-management.js?v=135e2e93-45:45
(anonymous) @ vue-settings-apps-users-management.js?v=135e2e93-45:45
Promise.then (async)
(anonymous) @ vue-settings-apps-users-management.js?v=135e2e93-45:45
(anonymous) @ vue-settings-apps-users-management.js?v=135e2e93-45:45
(anonymous) @ vue-settings-apps-users-management.js?v=135e2e93-45:45
St @ vue-settings-apps-users-management.js?v=135e2e93-45:45
(anonymous) @ vue-settings-apps-users-management.js?v=135e2e93-45:45
d @ vue-settings-apps-users-management.js?v=135e2e93-45:45
r @ vue-settings-apps-users-management.js?v=135e2e93-45:45
r @ vue-settings-apps-users-management.js?v=135e2e93-45:45
At @ vue-settings-apps-users-management.js?v=135e2e93-45:45
Pt.confirmTransition @ vue-settings-apps-users-management.js?v=135e2e93-45:45
Pt.transitionTo @ vue-settings-apps-users-management.js?v=135e2e93-45:45
Ht.init @ vue-settings-apps-users-management.js?v=135e2e93-45:45
beforeCreate @ vue-settings-apps-users-management.js?v=135e2e93-45:45
zt @ vue-settings-apps-users-management.js?v=135e2e93-45:7
en @ vue-settings-apps-users-management.js?v=135e2e93-45:7
t._init @ vue-settings-apps-users-management.js?v=135e2e93-45:7
An @ vue-settings-apps-users-management.js?v=135e2e93-45:7
(anonymous) @ vue-settings-apps-users-management.js?v=135e2e93-45:112
o @ vue-settings-apps-users-management.js?v=135e2e93-45:1
(anonymous) @ vue-settings-apps-users-management.js?v=135e2e93-45:1
(anonymous) @ vue-settings-apps-users-management.js?v=135e2e93-45:1
Show 3 more frames
main.js?v=135e2e93-45:1095 The escapeHTML library is deprecated! It will be removed in nextcloud 19.
Recent posts in the loop.
And consumes memory on the client.

@kesselb - Help please... =(
Anything in nextcloud.log? Could you share a screenshot of the user view? Is it empty? Probably something cache related: occ maintenance:repair might help.
I can confirm that there is a problem loading the users list in 17.0.1 (Upgrade from 16)
Nothing apears on nextcloud.log and occ maintenance:repair don't solve the problem.
On a instance with 285 users, the list loads only if you stop a script.
This is what it look like before you press "Stop It".

The escapeHTML library is deprecated! It will be removed in nextcloud 19. 2 globals.js:26:15
When you stop the script, the list loads correctly.

Error: Script terminated by timeout at:
mn/vn.set@https://nextcloud.example.com/settings/js/vue-settings-apps-users-management.js?v=c63711ff-0:7:1
updateWidth@https://nextcloud.example.com/settings/js/vue-0.js?v=1845b852287e56a87cc4:360:4207
mounted@https://nextcloud.example.com/settings/js/vue-0.js?v=1845b852287e56a87cc4:360:3799
zt@https://nextcloud.example.com/settings/js/vue-settings-apps-users-management.js?v=c63711ff-0:7:11267
en@https://nextcloud.example.com/settings/js/vue-settings-apps-users-management.js?v=c63711ff-0:7:25193
insert@https://nextcloud.example.com/settings/js/vue-settings-apps-users-management.js?v=c63711ff-0:7:20206
A@https://nextcloud.example.com/settings/js/vue-settings-apps-users-management.js?v=c63711ff-0:7:56121
mo<@https://nextcloud.example.com/settings/js/vue-settings-apps-users-management.js?v=c63711ff-0:7:57482
t.prototype._update@https://nextcloud.example.com/settings/js/vue-settings-apps-users-management.js?v=c63711ff-0:7:34340
r@https://nextcloud.example.com/settings/js/vue-settings-apps-users-management.js?v=c63711ff-0:7:64309
hn.prototype.get@https://nextcloud.example.com/settings/js/vue-settings-apps-users-management.js?v=c63711ff-0:7:26620
hn.prototype.run@https://nextcloud.example.com/settings/js/vue-settings-apps-users-management.js?v=c63711ff-0:7:27504
pn@https://nextcloud.example.com/settings/js/vue-settings-apps-users-management.js?v=c63711ff-0:7:25612
ee/<@https://nextcloud.example.com/settings/js/vue-settings-apps-users-management.js?v=c63711ff-0:7:12292
Xt@https://nextcloud.example.com/settings/js/vue-settings-apps-users-management.js?v=c63711ff-0:7:11737
vue.runtime.esm.js:8
Could you check the network tab? I would like to know the response from the server.
@kesselb
627 Requests in 51 seconds
I have a har but contains too many private data, if you need it, say it.
this is a partial gist

cc @nextcloud/javascript
same problem here after updating from 16 to 17. ~ 150 users.

Hum, that indeed shouldn't happen for that little users! :thinking:
Same behavior her - at around 300 Users - Firefox ist totaly unresponsible, Chrome a little bit better
Same here. One system is unknownLinux/Apache (hosted), the other is ArchLinux/NGINX (including all recent PHP-FPM-bug nginx/sites and config.php modifications). Both have group folders active if that's relevant. I can provide a test user or even access to my system for a NC dev to debug on-system if that helps.
It's barely notable in instances with only a few users but in those with >100 users, one waits >1 minute in Chrome and >2 minutes in FX. Aborting the script led me to unexpected results (from missing functionality to completely white pages), so that's no workaround. I consider this a MAJOR issue, at least for clouds with many users!
<?php
$ch = curl_init();
curl_setopt($ch, CURLOPT_URL, 'http://localhost:8080/ocs/v1.php/cloud/users');
curl_setopt($ch, CURLOPT_POST, true);
curl_setopt($ch, CURLOPT_USERPWD, 'admin:admin');
curl_setopt($ch, CURLOPT_HTTPHEADER, [
'OCS-APIRequest: true',
]);
for($i = 200; $i < 800; $i++) {
curl_setopt($ch, CURLOPT_POSTFIELDS, [
'userid' => 'test' . $i,
'displayName' => 'Test' . $i,
'email' => 'test' . $i . '@test.com'
]);
curl_exec($ch);
}
Used the above script to create a few users. It seems to be that Firefox do not like the avatar requests. I'm not sure if something like pLimit is possible here. @skjnldsv will find a solution ;)
Used the above script to create a few users.
it takes forever xD
@skjnldsv will find a solution ;)
will I ? :see_no_evil:
Issue found, fix incoming
I confirm that #18142 fixes the issue for me in 17.0.1.
I can also confirm. It fixes the issue. Thx.
I can also confirm. It fixes the issue. Thx.
Most helpful comment
Issue found, fix incoming