All,
I know this has been addressed in various threads but my issue seems to be unique. Only 1 test module with only one test called Test_This_Setup in a database called Setup. When the parser runs it finds the test sub but when I try to run it I get the above error. I've tried Early and Late binding, and made sure there are no other subs anywhere in my project with that name. Please advise!
If you place a breakpoint on the test method's first executable statement, bring up the immediate pane (Ctrl+G) and type Setup.Test_This_Setup, I presume the breakpoint gets hit? Does Application.Run "Setup.Test_This_Setup" work too?
No, I get a compile error: Expected Function or variable dialog.
Oh, and the breakpoint never gets hit.
@BitSprocket Just verifying - is the VBA project in fact named Setup? Typically it's same name but necessarily not as the database file name. Also, is the Test_This_Setup private or public?
@bclothier if RD sees it as Setup, it's Setup. If the method can't be invoked through Application.Run, there's no way RD can invoke it. Is there a compile error in the code? Most if not all of Rubberduck's features require compilable code.
Yes, the VBA project is called Setup and Debug/Compile works just great. The Sub is Public but the module is Private. In the immediate window if I do ? Setup. I get Test_This_Setup in intellisense so I know Access can see it.
I'm curious - what is the name of the module that's housing the Test_This_Setup?
TestModule1 but I've tried to rename it to something new being aware of the namespace collision problem and that still didn't work. It's essentially the Test Module that RD creates with the exception of the Assert in the test sub is changed to: Assert.IsTrue False just for troubleshooting purposes.
Just one more sanity check - you don't have any library databases or additional VBA project loaded? It's the only one VBA project, right?
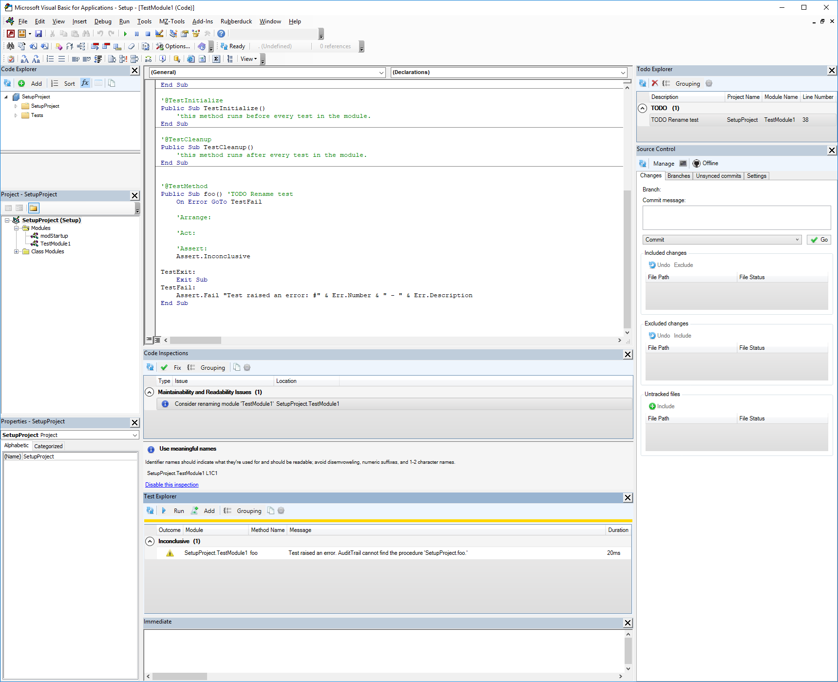
That is correct. Here's a screenshot just so there's no confusion:


I do have MZ Tools installed. Could that be causing a conflict?
I doubt it. I'm more inclined to suspect 64-bit being a factor. From what I know, it should work. Do you have a 32-bit copy of Access around? Try and run it there.
I do but I will need this on 64bit because my client has 64 bit Access and will be using a 64 bit library that doesn't have a 32 bit version.
By the way, of note, I did download and run a build from a few days ago of RD and it worked once but then never worked again.
In the immediate pane, should be:
Application.Run "Setup.Test_This_Setup"
That should invoke the method and hit the breakpoint. Does it?
Yes!
Interesting. That is exactly what RD is attempting to do.
Wow. So that's very strange.
What's next?
Here's perhaps a clue. If you look at the error on the test explorer it has the sub in single quotes which does not work in the immediate window.
Hehe.. that's just a display artifact, we use single quotes around every identifier everywhere in every WPF grid. The call is being generated here:
private string GenerateMethodCall(QualifiedMemberName qualifiedMemberName)
{
//Access only supports Project.Procedure syntax. Error occurs if there are naming conflicts.
// http://msdn.microsoft.com/en-us/library/office/ff193559(v=office.15).aspx
// https://github.com/retailcoder/Rubberduck/issues/109
var projectName = qualifiedMemberName.QualifiedModuleName.ProjectName;
return string.Concat(projectName, ".", qualifiedMemberName.MemberName);
}
...and I'll be damned, the double quotes are very clearly missing.
Wow. So it's fixable then. That's fantastic! I'm so very impressed with how responsive you guys are! Any chance of a fix release any time soon?
It's a trivial fix on a critical issue, and AppVeyor CI builds every single merged PR and packages a "prerelease" installer for us automatically. Give us a day or two :+1:
Okay, thanks for that. BTW, any chance of fixing the early binding issue so I can use intellisense with the Assert method?
I mean Class of course... sillly...
Wait a second, we're invoking Application.Run directly off the interop API - call is a string, the double quotes shouldn't be there. I'm confused - the whole feature would've never worked in Access, for anyone, since day 1.
It's something else.
As for the early-binding issue, it's ...more complicated. We need to implement a method that spits out Declaration instances for every COM-visible class, member and parameter in Rubberduck, and substitute that method with the current "load the COM type library where it's at and iterate all COM types" logic, but only for Rubberduck.tlb.
Yeah, I was just reading up on that. Okay - no worries. So what could be the problem with the test sub then? Remember it did work once for me but then never again.
Just verified that 32bit works as expected.
If I execute Call Setup.Test_This_Setup in both 32 bit and 64 bit it hits the breakpoint every time. Can you possibly change from Application.Run to Call instead?
Call is a VBA keyword (obsolete at that); it works within the VBE because the VBA runtime knows what it means. We're in-process, but don't have access to the VBA runtime. If we did, our lives would be unmeasurably simpler. The only way we have of invoking VBA code is through the Application interop API, because the VBIDE API doesn't provide anything for that and tapping into the VBA runtime to take an arbitrary .net string and have VBA execute it, is beyond my paygrade.
I get it. So this setup project I'm working on I can develop on my 32 bit install for now but I will most def need the 64 bit to work for the main project. Any thoughts on where to go next with isolating this bug?
@BitSprocket not to distract from the main issue, but do you really? Your client shouldn't have to run tests; only would you when you're developing and changing and potentially changing things?
That's correct but they will need to run the 64 bit database when in production so I'll need to test under a 64 bit environment when I'm developing.
What happens if you change the test procedure name from Test_This_Setup to TestThisSetup? That would do 2 things: Remove underscores which might be tripping 64-bit; and rename the procedure which might have been cached somehow....
You'll need to refresh RD after the rename, and then run tests...
Just tried it and got the same results. I even tried using some random name that has never been used and got the same error.
The exception is handled here:
catch(Exception exception)
{
result = new AssertCompletedEventArgs(TestOutcome.Inconclusive, "Test raised an error. " + exception.Message);
}
That should be pulling a resource key that contains the "Test raised an error. " part of the message, but note that the rest of the text is coming straight from the exception.Message.
Which leads me to this (credits @ThunderFrame for spotting it):

That dot shouldn't be there. Again, no idea how the same identical code could somehow generate a different method call in 32-bit Access, but if we're doing what amounts to Application.Run "Setup.TestThisSetup." , then yeah, that would definitely reproduce the error.
Right?
Totally makes sense to me!
To me as well, but I'll admit I'm kinda stumped at this point.
And let's not lose site of the fact that it did work once but then broke after that. Sounds like the exception.Message in 64 bit access might be occasionally be appending a . at the end?
No - otherwise there'd be no exception to begin with and the method would happily get invoked as it should. Somehow we're sending Setup.Test_This_Setup. with the extra dot... but not always. :confused:
Can we just trim it off? I know it's a terribly ugly hack...
I'd rather discover how MemberName gets that dot, but yeah we could do that.
I'm with you. Where does MemberName get populated? Is it being returned from Access? Perhaps there's a bug in Access64 bit.
Actually, it looks like Access is formatting the message incorrectly, if I call a non-existent procedure (with Application.Run), I get this error message:
---------------------------
Microsoft Visual Basic for Applications
---------------------------
Run-time error '2517':
Microsoft Access cannot find the procedure 'Setup.Test_This_Setup1.'
---------------------------
OK Help
---------------------------
Damn, I was going to say:
MemberNamegets created by our parser, that one isn't on Access or Microsoft :wink:
The test window shows the member name correctly until the exception happens...
That may be confusing, the member name does stay the same under the "Method Name" column.
hmm, I see the project name is identical to the database name. What happens if the project name is changed to SetupProject and the database name remains as Setup?
Let me try it...
No dice. Same error.

What's AuditTrail?
WAIT!
The database name is now AuditTrail which is an old project!
Let me restart....
Uh, something is really wierd. It's pulling the name of a completely different database now. Let me restart my machine and create a completely new db from scratch. Something is getting cached...
I don't know Access much, but try compact/repair. Definitely Access acting up here.
There's no real work in the DB I was working on so I'm just going to create one from scratch. Give me a second...
Okay, so a virgin db works just fine. Now I'm going to load my Setup db and see if it's still borked.
Well guess what, it works just fine now. Whisky Tango Fox Oscar? I have no idea what that could possibly be...
Even changing the test method name works correctly.
@BitSprocket Humor me - on the original whiskey'd file - can you please do a decompile, compile, compact & repair, then try it again?
:+1: #HappyEnding
Thanks Microsoft!
I HATE phantom issues. Yes I can @bclothier but it's working perfectly now after a computer restart. Still want me to do that?
Nah, that wouldn't help --- wait until it happens again (hopefully not!!) and then give that a try and report back.
Most helpful comment
Actually, it looks like Access is formatting the message incorrectly, if I call a non-existent procedure (with Application.Run), I get this error message: