Has there been any changes to parcel from 1->2 which disable usage of different kind of file extensions in one file?
Maybe somebody know what exactly this message wants to tell me so i can change it? unsure if this is a bug or just me.
My Project uses pug and ES6 imports.
I would get you more info but "--log-level verbose" gives me the same error using this:
parcel index.pug --log-level verbose
V1 compiled fine, i changed to V2 to get ES6 imports working because script(defer='', type="module", src='/js/main.js') seem to not be loaded correctly in broswer because of pracelRequire.
I tried streamlining so i only use one kind of asset per type (sass => scss for ex.) didnt change the error for me.
ben@EdenTheFourthVII:~/Projekte/Kunde/Heimatvoll/Server2/frontend$ parcel index.pug
Server running at http://localhost:1234
๐จ @parcel/packager-html: HTML bundles must only contain one asset
AssertionError [ERR_ASSERTION]: HTML bundles must only contain one asset
at Object.package (/home/ben/.nvm/versions/node/v12.10.0/lib/node_modules/parcel/node_modules/@parcel/packager-html/lib/H
TMLPackager.js:34:21)
at PackagerRunner.package (/home/ben/.nvm/versions/node/v12.10.0/lib/node_modules/parcel/node_modules/@parcel/core/lib/Pa
ckagerRunner.js:214:36)
at async PackagerRunner.getBundleResult (/home/ben/.nvm/versions/node/v12.10.0/lib/node_modules/parcel/node_modules/@parc
el/core/lib/PackagerRunner.js:182:20)
at async PackagerRunner.packageAndWriteBundle (/home/ben/.nvm/versions/node/v12.10.0/lib/node_modules/parcel/node_modules
/@parcel/core/lib/PackagerRunner.js:151:9)
at async Child.handleRequest (/home/ben/.nvm/versions/node/v12.10.0/lib/node_modules/parcel/node_modules/@parcel/workers/
lib/child.js:162:9)
| Software | Version(s) |
| ---------------- | ---------- |
| Parcel | 2.0.0-alpha.3.2
| Node | 12.10.0
| npm/Yarn | [email protected]
| Operating System | KDE Neon (User:18)
Can you post your complete pug file?
./layout/index.pug
meta(charset='utf-8')
meta(name="viewport" content="width=device-width, initial-scale=1")
meta(http-equiv='X-UA-Compatible', content='IE=edge')
link(rel='manifest' href='manifest.webmanifest')
title Heimatvoll
link(rel='preload', href='https://cdnjs.cloudflare.com/ajax/libs/font-awesome/5.11.2/css/all.css' as="stylesheet")
link(rel='stylesheet', href='https://cdnjs.cloudflare.com/ajax/libs/font-awesome/5.11.2/css/all.css')
link(rel='stylesheet', href='/css/main.sass')
link(href='https://fonts.googleapis.com/css?family=Open+Sans', rel='stylesheet')
link(rel='icon', type='image/png', sizes='32x32', href='./img/icons/icon-ldpi.png')
script(defer='',src='/js/localforage.js')
script(defer='', type="module", src='/js/main.js')
base(href="/")
- var ssr = rendering=="ssr"
- var mobile = !!!mobile
- var debug = false
if !ssr
script(defer='', type="module", src='/js/router.js')
index.pug
extends ./layout/index.pug
block content
if !ssr
#newest.container(limit="6")
section.section
if ssr
#newest.container!=newest
br
.container
if ssr
#categories(start="0", columnwidth="4", limit="9")!=categories
else
#categories(start="0", columnwidth="4", limit="9")
Please provide a complete reproduction
Can you specify what a complete reproduction is?
All files that are needed to make Parcel throw the error you specified.
In this case, using the files you posted results in an error by pug, because there is no block content in layout/index.pug. After resolving that, Parcel build successfully.
frontend.zip
Here is a Snapshot of the current frontend
I changed the file of the main layout (index.pug) to default.pug in the hope that the error happens because of some kind of flattening issue.
Interesting, I think this is somehow caused by the circluar dependency from index.pug to navbar to index.pug.
Minimal example:
//- index.pug
html
body
include nav-top.pug
div(style="min-height:60px;")
//- nav-top.pug
a.navbar-item(href="/index.pug")
b Startseite
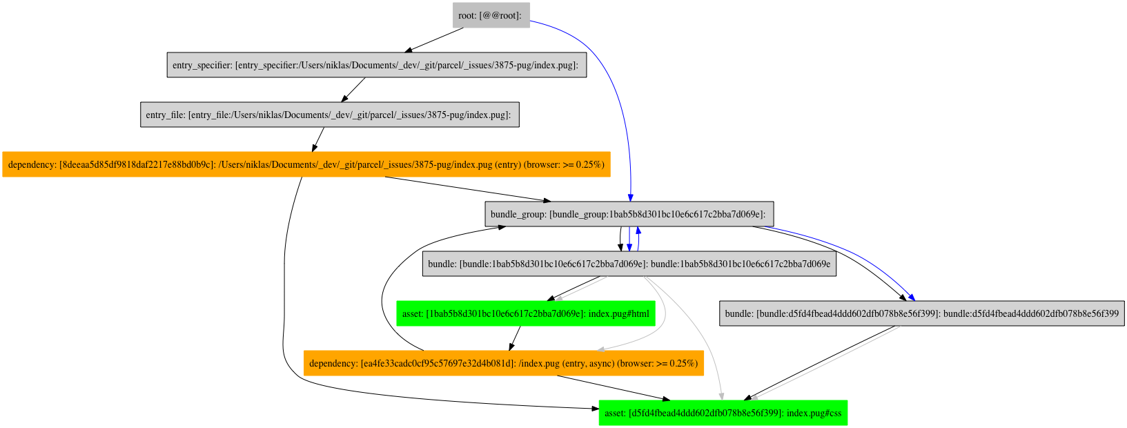
Bundle Graph:

The HTMLPackager wants to bundle both the CSS and HTML part of the pug into a single HTML bundle.
Bundle Graph without nav-bar, CSS and HTML clearly get their own bundle:

I'm getting the same error with the default scenario:
index.html
<!DOCTYPE html>
<html lang="en">
<head>
<meta charset="utf-8" />
<link rel="stylesheet" href="./index.css" />
</head>
<body>
<div id="react-root"></div>
<script src="./index.jsx"></script>
</body>
</html>
If I remove the css from index.html and import it in index.jsx with import "./index.css", it works as intended.
| Software | Version(s) |
| ---------------- | ---------- |
| Parcel | 2.0.0-alpha.3.2
| Node | 12.13.1
| npm/Yarn | [email protected]
| Operating System | Arch Linux x86_64
Most helpful comment
I'm getting the same error with the default scenario:
index.htmlIf I remove the css from
index.htmland import it inindex.jsxwithimport "./index.css", it works as intended.Env
| Software | Version(s) |
| ---------------- | ---------- |
| Parcel | 2.0.0-alpha.3.2
| Node | 12.13.1
| npm/Yarn | [email protected]
| Operating System | Arch Linux x86_64